Wegleitung zur Kostenrechnung für die Tarife 2027
* Beachten Sie auch jeweils die jahresaktuelle Wegleitung in pdf-Form unter:
EDES – ElCom Dateneinliefersystem
I. Einleitung und Übersicht
1 Grundsätzliches zur Erhebung Kostenrechnung
1.1 Allgemeines
Die standardisierte Erfassung der Kostenrechnung für die Tarife 2026 zu Handen der ElCom ist ein wesentliches Hilfsmittel zur Erreichung der mit dem Stromversorgungsgesetz geforderten Transparenz. Das Ziel der Erhebung zur Kostenrechnung ist es, der ElCom die Grundlagen für die anrechenbaren Netz- und Gestehungskosten (Energie) und damit der Tarife 2026 zu übermitteln. Der Erhebungsbogen gewährleistet das Einreichen der Daten in einer praktikablen und einheitlichen Form. Zudem resultiert aus dem Erhebungsbogen eine transparente Zusammenstellung aller Aufwände, Kosten und Erlöse sowie der Berechnungsgrundlagen.
Die Netzbetreiber sollen ihre Netz- und Gestehungskosten (Energie) und damit die Kalkulationsgrundlagen der Tarife 2026 darlegen. Dabei sind die stromversorgungsrechtlichen Vorgaben und die Praxis der ElCom (Weisungen, Mitteilungen und Verfügungen) zu berücksichtigen. Die Formulare sind so aufgebaut, dass sie möglichst die Praxis der ElCom widerspiegeln. Mit der Erfassung der Kostenrechnung ist keine individuelle Prüfung der Netz- und Gestehungskosten (Energie) durch die ElCom verbunden. Es kann daher nach erfolgter Deklaration nicht darauf geschlossen werden, dass die Kosten durch die ElCom genehmigt worden sind.
Die Netzbetreiber sind verpflichtet, eine Kostenrechnung zu erstellen, welche der ElCom jährlich vorzulegen ist (Art. 11 Abs. 1 StromVG). Die ElCom überwacht die Einhaltung des StromVG (Art. 22 Abs. 1 StromVG). Die Unternehmen der Elektrizitätswirtschaft sind verpflichtet, die dafür erforderlichen Auskünfte zur Verfügung zu stellen (Art. 25 Abs. 1 StromVG). Die Informationen werden insbesondere im Hinblick auf die Einhaltung der Artikel 6, Artikel 10, 14 und 15 StromVG sowie der entsprechenden Ausführungsbestimmungen in der Stromversorgungsverordnung verlangt.
Die ElCom kann die eingereichten Daten in einem den jeweiligen Netzbetreiber betreffenden verwaltungsrechtlichen Verfahren verwenden. Der Beizug der Daten zu den Verfahrensakten wird dem jeweiligen Netzbetreiber mitgeteilt.
1.2 Kalkulationsgrundlagen
1.2.1 Ist-Kosten vs. Basisjahrprinzip und Planwerte
Das «Basisjahr» ist das letzte abgeschlossene Geschäftsjahr, das der jeweiligen Kalkulationsperiode vorausgeht. Die Tarife werden auf der Grundlage der Ist-Kosten und Ist-Erlöse des letzten abgeschlossenen Geschäftsjahrs (Basisjahr), welches der jeweiligen Kalkulationsperiode vorausgeht, berechnet. Die Aufwendungen und Erträge, welche der Kostenbestimmung für die Netznutzungsentgelte zu Grunde liegen, sind der zur Jahresrechnung nach Artikel 11 Absatz 1 StromVG gehörenden Erfolgsrechnung zu entnehmen.
Bei wesentlichen Kostenveränderungen gegenüber den im Basisjahr angefallenen Kosten können in Ausnahmefällen auch für die eigenen Kosten Planwerte angegeben werden: Solche Planwerte können berücksichtigt werden, wenn das die Kostenänderung verursachende Ereignis zum Zeitpunkt der Tarifkalkulation grundsätzlich feststeht und die Höhe der Veränderung zuverlässig geschätzt werden kann. Kostensenkende Planwerte sind in gleicher Weise zu berücksichtigen wie kostenerhöhende. Für die Kosten der Vorlieger, der SDL, der Winterreserve und der solidarisierten Kosten sowie der eingekauften Energie sind immer Planwerte zu verwenden.
Für die Tarife 2027, die im Jahr 2026 zu berechnen sind, bildet das Jahr 2025 das Basisjahr. Das Basisjahr kommt namentlich für die Angaben zum eigenen Netz (Aufwand bzw. Kosten und Erträge bzw. Erlöse sowie die technischen Angaben) sowie zur eigenen Stromproduktion zur Anwendung.
1.2.2 Zu verwendende Zinssätze
1.3 Angepasste Rechtsgrundlagen
1.3.1 Deckungsdifferenzen
Am 1. Januar 2023 sind die Artikel 4f und 18a StromVV zu den Deckungsdifferenzen in Kraft getreten. Sie gelten erstmals für die Deckungsdifferenzen des auf das Inkrafttreten folgenden Geschäftsjahres (Art. 31m StromVV). Die neuen Artikel kommen daher erstmals für die Deckungsdifferenzen des Geschäftsjahres 2023/2024 (hydrologisches Geschäftsjahr) bzw. 2024 (Kalenderjahr) zur Anwendung (vgl. Weisung 3/2024 der ElCom). Die Vorgaben der Artikel 4f und 18a StromVV sind daher in der Kostenrechnung zu den Tarifen 2026 erstmals für die Berechnung der Deckungsdifferenzen 2024 zu berücksichtigen.
1.3.2 Mantelerlass
Im Zusammenhang mit dem Bundesgesetz über eine sichere Stromversorgung mit erneuerbaren Energien (Mantelerlass, AS 2024 679) wurden einige Bestimmungen im StromVG und der StromVV angepasst und andere neu darin aufgenommen.
Per 1. Januar 2025 in Kraft getreten sind insbesondere neue Bestimmungen zu den anrechenbaren Energiekosten in der Grundversorgung (StromVV: AS 2024 706). Diese kommen erstmals auf die Tarife 2026 zur Anwendung (Artikel 33c Abs. 1 StromVG, vgl. auch Weisung 7/2024 der ElCom).
Der Bundesrat hat weitere angepasste und neue Bestimmungen u.a. zur Netznutzungstarifierung, zu den Messtarifen, zu den Flexibilitäten und zur Rückerstattung von Netznutzungsentgelten per 1. Januar 2026 in Kraft gesetzt (AS 2025 139). Diese kommen ebenfalls erstmals auf die Tarife 2026 zur Anwendung.
Dies Anpassungen aufgrund des Mantelerlasses haben zur Folge, dass in den Kostenrechnungen für die Tarife 2026 und 2027 alte und neue Bestimmungen zur Anwendung kommen. Für die Berechnung der Deckungsdifferenzen 2025 (im Rahmen der Kostenrechnung für die Tarife 2027) kommen grundsätzlich diejenigen Bestimmungen zur Anwendung, welche auch für die Berechnung der Tarife anwendbar waren (vgl. auch Weisung 7/2024 der ElCom). In diesem Zusammenhang werden die alten Bestimmungen zitiert (aArt.). Die Angaben zu den Plankosten 2026 haben hingegen gestützt auf die für das Tarifjahr 2026 anwendbaren Bestimmungen zu erfolgen.
2 Webbasierte Formulare: Bedienung und Hinweise
2.1 Bisherige Excel-Versionen
Ab der Erhebung 2021 werden die bisherigen Excel-Formulare durch die XML-Formate abgelöst. Eine Version der bisherigen Excel-Formulare bleibt auch für 2025 (Kostenrechnung für die Tarife 2026) bestehen. Die Excel-Formulare werden jedoch weder übersetzt noch jährlich überarbeitet – Gültig sind die Online-Formulare, diese müssen auch eingereicht werden.
2.2 Bedienung der Webformulare und wesentliche Funktionen
Diese werden im User-Guide beschrieben (EDES – ElCom Dateneinlieferungssystem > Benutzerhilfen).
2.3 Dynamik in den Formularen
Die Formulare sind so aufgebaut, dass Sie nur das ausfüllen müssen, was für Ihre Unternehmung notwendig ist. Dazu werden Ihnen vorerst einzelne Fragen gestellt und auf der Basis Ihrer Antworten dann die auszufüllenden Felder bzw. Formularseiten aufgerufen.
Auf der Seite «Netzstruktur» erfassen Sie vorab Ihre Unternehmenssituation. Dadurch wird das Formular automatisch angepasst. Jene Formulare oder Formularteile, welche für Sie nicht relevant sind, werden ausgeblendet. Achtung: Bei nachträglichen Änderungen werden bestehende Einträge auf diesen Formularen gelöscht.
Ebenso wird aufgrund Ihrer Stammdaten definiert, ob Sie eine sogenannte Kostenrechnung «voll» oder eine Kostenrechnung «light» ausfüllen müssen. Müssen Sie eine «Kostenrechnung light» ausfüllen, erhalten Sie die Möglichkeit, trotzdem eine «Kostenrechnung Voll» auszufüllen. Dazu wählen Sie die entsprechende Check-Box (Formular Kontaktdaten) an.
Bitte beachten Sie, dass die webbasierten Formulare genau auf die Anzahl Stellen runden, die jeweils angezeigt werden. Da Excel auch über Stellen rundet, die nicht angezeigt sind, kann es vorkommen, dass kleine Rundungsdifferenzen zwischen den beiden Formaten auftreten.
2.4 Leerfelder bzw. keine Eingaben
Haben Sie bei Pflichtfeldern keine Eingabe zu machen, setzen Sie bitte immer die Zahl 0 ein. Ansonsten ist es nicht nachvollziehbar, ob Sie keine Eingabe zu machen wünschen, die Eingabe übersehen haben oder ob bei Ihnen für die entsprechenden Werte gar keine Daten vorliegen. Enthalten Pflichtfelder keine Eingabe, können Sie zwar mit dem Ausfüllen des Formulars fortfahren, im Rahmen der Kontrolle wird jedoch verhindert, dass Sie Ihr Formular absenden können, ohne dass alle Pflichtfelder ausgefüllt sind.
3 Fragen und Support
Weitere Informationen zur Benutzung der webbasierten Formulare finden Sie im User Guide zu den Erhebungen der ElCom, abrufbar unter folgendem Link
Zögern Sie nicht, uns bei Fragen zu kontaktieren. Wir unterstützen Sie gerne zu den üblichen Bürozeiten: Tel. 058 462 50 97 oder per Mail: data@elcom.admin.ch.
II. Erläuterung zu den einzelnen Formularteilen
1 Unternehmensdaten (Kostenrechnung, Kapitel 1)
1.1 Kontaktdaten (Kostenrechnung, Kapitel 1.1)
1.1.1 Übersicht und Version
1.1.1.1 Allgemeines
Das Formular «Kontaktdaten» ist von allen Netzbetreibern auszufüllen. Die webbasierte Formularlösung greift jedoch auf die Stammdaten zu, so dass Sie nur wenige zusätzliche Informationen einfügen müssen. Bitte beachten Sie jedoch, dass Sie – sollten Sie feststellen, dass gewisse Informationen nicht korrekt sind, diese in den Stammdaten nachtragen müssen.
1.1.1.2 Erhebungsdetails: Voll- vs. Light-Version
Die webbasierte Lösung legt Ihnen aufgrund der von der ElCom zugewiesenen Merkmale entweder die Voll- oder aber die Light-Version zum Ausfüllen vor. Falls Sie zur Gruppe für die Light-Version gehören, haben Sie die Möglichkeit, die Vollversion auszufüllen. Dieses Recht besteht umgekehrt jedoch nicht.
1.1.2 Rücksendung des Tabellenblattes Kontaktdaten
Das Tabellenblatt «Kontaktdaten» muss ausgedruckt, rechtsgültig unterzeichnet und an die ElCom geschickt werden. Sie können das Blatt ausdrucken, indem Sie im webbasierten Formular unten in der Befehlsleiste den Befehl «weitere» > «PDF» wählen. Diese Funktion erlaubt Ihnen, ein PDF-Dokument Ihres ausgefüllten Formulars zu generieren. Bitte wählen Sie ausschliesslich die ersten zwei Seiten davon für den Ausdruck (beachten Sie die entsprechende Markierung im PDF-Dokument).
Bitte geben Sie die Funktion bzw. die Stellung der unterzeichnenden Personen an – bitte verwenden Sie für jede Person und ihre Funktion je ein einzelnes Feld (Sie haben die Möglichkeit, mittels «Person hinzufügen», weitere Felder hinzuzufügen). Falls Ihr Unternehmen nicht im Handelsregister eingetragen ist, weisen Sie bitte die Zeichnungsberechtigung der unterzeichnenden Personen mit geeigneten Unterlagen nach. Bitte legen Sie diesen Nachweis dem unterschriebenen Formular «Kontaktdaten» bei.
Mit Ihrer Unterschrift bestätigen Sie, die Weisung 5/2022 der ElCom «Kostenrechnung: Einreichung und nachträgliche Anpassung» zur Kenntnis genommen zu haben. Sie bestätigen mit Ihrer Unterschrift zudem verbindlich die Vollständigkeit und Richtigkeit Ihrer Angaben in der Kostenrechnung.
Ebenfalls bestätigen Sie, zur Kenntnis genommen zu haben, dass spezifische Anträge – z. B. auf nachträgliche Anpassung der Kostenrechnung – nicht über das Formular erfolgen können, sondern schriftlich an die ElCom zu richten sind.
Das Formular «Kontaktdaten» ist ausgefüllt und unterschrieben an die ElCom, Stichwort Kostenrechnung, Christoffelgasse 5, 3003 Bern zu schicken.
1.1.3 Geschäftsführendes Unternehmen
Wird die Geschäftsführung des Netzbetreibers durch ein anderes Unternehmen (z. B. Muttergesellschaft oder im öffentlichen Bereich durch die Gemeindeverwaltung) besorgt, dann füllen Sie bitte diesen Bereich aus.
1.1.4 Ansprechperson für Rückfragen
Geben Sie hier bitte die Ansprechperson für Rückfragen an. Hier ist auch anzugeben, wer für Rückfragen zuständig ist, wenn die Formulare nicht durch den Netzbetreiber selbst ausgefüllt, sondern diese Arbeit extern – z. B. an ein Treuhandbüro oder eine Beratungsgesellschaft – vergeben wurde. In diesem Fall sind auch Namen und die Adresse des entsprechenden Unternehmens anzugeben.
1.1.5 Tätigkeitsfelder des Unternehmens
Mit der Antwort auf die Fragen «Haben Sie sowohl Netz- wie auch Energie-Kunden? *» werden die benötigten Formulare freigegeben, welche Sie für Ihre individuelle Situation einzureichen haben. D. h. erst wenn Sie diese Frage beantwortet haben, werden die nötigen Formulare freigeschaltet. Diese Frage befindet sich am Ende des Blocks «Tätigkeitsfelder des Unternehmens».
Geben bei den Tätigkeitsfeldern sodann bitte an, in welchen weiteren Bereichen Ihre Unternehmung tätig ist. Ist Ihr Unternehmen ein Querverbundsunternehmen, dann geben Sie die entsprechenden Bereiche an, in denen Sie tätig sind (Gasversorgung, Wasserversorgung, Telekommunikationsdienstleistungen etc.).
Geben Sie ebenfalls an, ob Sie im Stromhandel tätig sind. Unter Stromhandel wird die Tätigkeit eines Unternehmens, elektrische Energie am Grosshandelsmarkt zu kaufen und zu verkaufen verstanden.
Geben Sie zudem an, ob Sie Leistungen an Dritte anbieten. Solche Dienstleistungen können sein: Leistungen im Bereich Bau und Projektierung wie Bautätigkeit, Leistungen für Unterhalt, Erstellung und Betrieb von Netzanlagen oder Serviceleistungen im Dienstleistungsbereich wie z. B. führen der Buchhaltung oder Fakturierungsleistungen für andere Netzbetreiber sowie ähnliche Leistungen.
1.1.6 Angaben zur Rechnungslegung
1.1.6.1 Allgemeines
Geben Sie bitte an, ob Sie die kaufmännische Buchführung anwenden, d. h. ob Ihre Rechnungslegung auf dem System der doppelten Buchhaltung basiert. Alle Rechnungslegungsstandards ausser die einfache «Milchbuchrechnung» basieren auf der doppelten Buchführung. Antworten Sie hier auch mit ja, wenn Sie HRM anwenden.
Haben Sie die Frage nach der kaufmännischen Buchführung mit «ja» beantwortet, geben Sie bitte im nächsten Feld über das Dropdown-Menu an, nach welchen Rechnungslegungsstandards Sie ihren Abschluss erstellen (z. B. Rechnungslegung gem. Obligationenrecht, HRM 1 oder 2, andere öffentlich-rechtliche Buchführung und Verwaltungsrechnungen, Swiss GAAP FER IFRS, etc.). Bitte geben Sie hier die Vorschriften an, auf welchen Ihre Jahresrechnung für das Netz (d. h. der Einzelabschluss) basiert, nicht die Vorschriften, die Sie bei der Aufstellung des Konzernabschlusses oder zu anderen Zwecken beachten.
Wenn Ihre Rechnungslegung nicht auf dem System der doppelten Buchhaltung basiert, klicken Sie das Feld «nein» an. Anschliessend öffnet sich ein neues Feld, in welchem Sie bitte kurz skizzieren, wie Sie Ihre Bücher führen (z. B. «einfache Buchführung in Form einer zweispaltigen Aufstellung der Einnahmen und Ausgaben» oder «einfache Buchführung» oder «einfache Buchführung gemäss Finanzhaushaltsgesetz des Kantons X und der ergänzenden Verordnung der Gemeinde Y»).
1.1.6.2 Jahresrechnung Netz
Nach Artikel 11 Absatz 1 StromVG haben die Betreiber und Eigentümer von Verteil- und Übertragungsnetzen für jedes Netz je eine Jahresrechnung zu erstellen, die von den übrigen Tätigkeitsbereichen entflochten ist. Diese ist zu veröffentlichen (Art 12 Abs. 1 StromVG i.V.m. Art. 7b Abs. 1 StromVV).
Gemäss Artikel 10 Absatz 3 StromVG müssen die Elektrizitätsversorgungsunternehmen die Verteilnetzbereiche mindestens buchhalterisch von den übrigen Tätigkeitsbereichen entflechten. Wenn Sie die entsprechende Frage mit «nein» beantworten, begründen Sie detailliert, weshalb Sie die gesetzlich vorgeschriebene buchhalterische Entflechtung nicht vornehmen konnten.
Die ElCom hat Minimalkriterien als verbindliche Vorgabe zur Erstellung der Jahresrechnung Netz in den Weisungen 3/2011 und 1/2022 (gilt ab Jahresrechnung Netz 2022) publiziert. Diese sind einzuhalten. Ab der Jahresrechnung Netz 2026 sind zudem die erhaltenen Vergütungen, Abgeltungen und getätigten Netzverstärkungen jährlich ausweisen (Art. 13f Abs. 1 Bst. c StromVV in der Version gültig ab 1. Januar 2026).
Als weitergehende Information im Sinne der Transparenz empfiehlt das Fachsekretariat zusätzlich den Ausweis der aufgelaufenen Über- bzw. Unterdeckungen des Unternehmens als Deckungsdifferenzspiegel (pro Netzebene: Anfangsbestand, Zugang, Endbestand, Verzinsung).
Bitte beachten Sie, dass die Angaben in Ihrer Kostenrechnung und die Angaben in der entflochtenen Jahresrechnung Netz im Bereich der Ist-Werte übereinstimmen müssen bzw. dass eine Überleitung zu den Werten möglich sein muss. Die entsprechenden Nachweise kann die ElCom jederzeit einfordern.
Bitte reichen Sie Ihre entflochtene Jahresrechnung Netz über das Netzbetreiber-Portal ein. Die Frist dafür ist ebenfalls der 31. August des dem letzten abgeschlossenen Geschäftsjahr folgenden Jahres.
1.2 Netzstruktur (Kostenrechnung, Kapitel 1.2)
1.2.1 Übersicht
Das Formular «Netzstruktur» ist von allen Netzbetreibern auszufüllen und hat zweierlei Funktionen. Einerseits steuern Sie hiermit die Anzahl der auszufüllenden Netzebenen und somit die Anzahl Zellen. Wenn z. B. Netzebene 5 Ihre oberste eigene Netzebene (inkl. Miteigentum) ist, werden auf diesem und den folgenden Datenblättern zur Vereinfachung der Eingabe die Netzebenen 2 bis 4 ausgeblendet. Andererseits erhält die ElCom ein Bild Ihrer Netzstruktur und einen Überblick über Ihre Absatzgrössen im Referenzzeitraum. Stichtag ist üblicherweise der Bilanzstichtag Ihres letzten abgeschlossenen Geschäftsjahrs (31.12. bzw. 30.9. bei hydrologischem Geschäftsjahr).
1.2.2 Oberste eigene Netzebene
Bitte geben Sie hier die oberste von Ihnen bediente bzw. verwendete Netzebene an (Zahlen, zwischen 2 und 7). Beachten Sie bitte, dass die Netzebene 1 ausschliesslich der Swissgrid vorbehalten ist und die Anlagen der Netzebene 1 gemäss Artikel 33 Absatz 4 StromVG an Swissgrid zu überführen waren.
Die Zuordnung einzelner Anlageteile auf die unterschiedlichen Netzebenen kann variieren. Daher erfolgt in Bezug auf NE 4 und NE 6 eine entsprechende Frage.
Transformation Netzebene 4: Die Netzebene 4 umfasst gemäss VSE (NNMV-CH Ausgabe 2014) die Transformatoren zwischen Hoch- und Mittelspannung inklusive deren ober- und unterspannungsseitige Schaltfelder und die zugehörigen ober- und unterspannungsseitigen Sammelschienenanteile. In Ausnahmefällen kann es vorkommen, dass Netzbetreiber Anlagen auf der Netzebene 3 haben, als oberste Netzebene jedoch die NE 4 angeben: Trennstelle zwischen den Netzebenen ist im Verteilnetz immer das Schaltfeld. Sammelschienen, Kuppelfelder, Sekundärtechnik, Nebenanlagen und Gebäude sind generell anteilmässig den einzelnen Schaltfeldern zuzuordnen. Daher kann es vorkommen, dass einige Netzbetreiber Kosten für Sammelschiene und/oder Schaltfelder der Netzebene 3 zuordnen, als oberste eigenen Netzebene jedoch die Netzebene 4 betrachten.
Transformation Netzebene 6: Für die Zuordnung der Transformation der Netzebene 6 zwischen Mittel- und Niederspannung gibt der VSE (NNMV-CH Ausgabe 2014) mehrere Varianten an, wobei Variante 1 die Hauptvariante darstellt. Entsprechend ist die Frage nach der Zuordnung in der Frage im Formular 1.2 zu verstehen:
- Variante 1: Zuordnung sämtlicher Elemente der Transformatorenstation zur Netzebene 6
- Variante 2: Zuordnung von Elementen zu den Netzebenen 5 und 6 oder
- Variante 3: Zuordnung von Elementen zu den Netzebenen 5, 6 und 7.
1.2.3 Nachlieger
Geben Sie bitte an, ob Sie Nachlieger beliefern. Als Nachlieger gilt ein Netzbetreiber, welcher nachgelagert an Ihr Netz angeschlossen ist und ausserdem durch Sie mit Energie beliefert wird.
Die Anzahl der Nachlieger berücksichtigt nur direkt belieferte Nachlieger auf der jeweiligen Netzebene. Nachlieger Ihrer Nachlieger sind nicht mitzuzählen.
Die Ausspeisung an Nachlieger umfasst die Energiemenge (MWh), welche Sie Ihrem Nachlieger verrechnet haben.
1.2.4 Messpunkte
Unter Messpunkt wird der Netzpunkt verstanden, an dem ein eingehender bzw. ausgehender Energiefluss erfasst und gezählt oder registriert wird (Art. 2 Abs. 1 Bst. c StromVV). Anzugeben sind alle Messpunkte Ihrer Endverbraucher, Erzeuger oder Speicher und der Übergabestellen Ihrer Nachlieger, nicht jedoch die netzinternen Messpunkte.
Vorliegend werden damit die Messpunkte ohne interne Messungen (Betriebsmessungen) erfragt – dies im Gegensatz zu den Abfragen in Kapitel 2.1.8.6, wo alle Messpunkte – d. h. inklusive die betriebsinternen – abgefragt werden. Für bidirektionale Messungen darf pro Messung aber nur ein Messpunkt erfasst werden.
1.2.5 Rechnungsempfänger
Bei der Definition des Begriffs «Rechnungsempfänger» geht die ElCom von der Definition der «Verbrauchsstätte» in Artikel 11 Absatz 1 StromVV aus:
«… Eine Verbrauchsstätte ist eine Betriebsstätte eines Endverbrauchers, die eine wirtschaftliche und örtliche Einheit bildet und einen tatsächlichen eigenen Jahresverbrauch aufweist, unabhängig davon, ob sie über einen oder mehrere Ein- bzw. Ausspeisepunkte verfügt.»
Ein Rechnungsempfänger (RE) wird damit definiert als ein Endverbraucher an einer Verbrauchsstätte.
Beispiele:
1.2.6 Belieferte Gemeinden
Die belieferten Endverbraucher verteilen sich auf die hier anzugebende Anzahl Gemeinden (ohne Nachlieger). Wenn Sie z. B. die Gemeinde A und zusätzlich noch Kunden bei zwei Nachbargemeinden B und C beliefern, geben Sie als Anzahl 3 ein.
1.2.7 Ausspeisung Endverbraucher
Geben Sie hier bitte die Menge der im letzten abgeschlossenen Geschäftsjahr gesamthaft an die an Ihrem Netz angeschlossen Endverbraucher geliefert Energie in MWh an. Massgebend ist die an Endverbraucher verrechnete Energiemenge (MWh) an der Übergabestelle.
Beachten Sie, dass vorliegend der Begriff «Endverbraucher» sowohl jene in der Grundversorgung als auch die Endverbraucher, welche vom freien Marktzugang Gebrauch gemacht haben, umfasst. Hier auszunehmen ist jedoch die an die Nachlieger gelieferte Energiemenge, da diese separat erhoben wird (vgl. 1.2.3). D. h. Sie erfassen hier das Total der ausgespeisten Energiemenge an den Übergabestellen, jedoch ohne die separat erfasste Energiemenge, welche an die Nachlieger geliefert wurde.
1.3 Sunshine-Regulierung (Kostenrechnung, Kapitel 1.3)
1.3.1 Allgemeines
Alle Verteilnetzbetreiber füllen das Formular «Sunshine-Regulierung» aus. Detaillierte Fragen betreffen nur Verteilnetzbetreiber, die Endverbraucher auf Netzebene 7 versorgen.
Die ElCom darf insbesondere in den Bereichen Versorgungsqualität, Netznutzungstarife und anrechenbare Netzkosten, Elektrizitätstarife, Qualität der Dienstleistungen im Netzbereich, Investitionen in intelligente Netze, Messwesen und Wahrnehmung von Veröffentlichungs- und Bekanntgabepflichten Vergleiche anstellen und deren Ergebnisse veröffentlichen (Art. 22a StromVG). Sie kann bei der Veröffentlichung von Qualitäts- und Effizienzvergleichen auch Daten verwenden, welche beim Inkrafttreten des Artikel 22a StromVG am 1. Januar 2025 bereits vorhanden waren. Die veröffentlichten Daten dürfen frühestens das Jahr 2022 betreffen (Art. 33c Abs. 3 StromVG). Die in der vorliegenden Kostenrechnung eingereichten Daten können auch zu einem späteren Zeitpunkt im Rahmen der gesetzlichen Vorgaben zu Vergleichszwecken verwendet und veröffentlicht werden.
1.3.2 Inkassowesen
Das Formular nimmt die Zahlungsfrist für Haushalts- und Gewerbekunden ab Rechnungsdatum sowie die Anzahl kostenfreier Mahnungen bei einem Zahlungsrückstand auf. Weitere Fragen betreffen die möglichen Massnahmen bei Zahlungsrückständen. Hier sind mehrere Bejahungen zulässig.
1.3.3 Energiequalität
Die Anzahl von Energieprodukten (nicht Tarifen) besagt, wie viele Stromprodukte mit unterschiedlicher Qualität (bezogen auf den Energieträger) ein Verteilnetzbetreiber seinen grundversorgten Endverbrauchern anbietet. Bei mehr als einem Produkt erscheint die Zusatzfrage, ob die Kunden diese verschiedenen Produkte beliebig miteinander kombinieren dürfen. Für den Fall nur eines Produkts erfolgt die Angabe des Anteils Energie (in Prozent) aus erneuerbaren Energien im Standardprodukt gemäss der Kategorisierung unter www.Stromkennzeichnung.CH.
1.3.4 Information zu geplanten Unterbrüchen
Hier melden Verteilnetzbetreiber, ob Sie sämtliche betroffenen Haushalt- und Gewerbekunden bei geplanten Unterbrechungen vorgängig informieren. Gegebenenfalls gilt es auch den Vorlauf in Kalendertagen anzugeben. Wer unterschiedliche Kundengruppen differenziert informieren, gibt die Vorankündigungsfrist für Haushaltskunden an.
2 Infrastruktur (Kostenrechnung, Kapitel 2)
2.1 Übersicht Anlagen (Kostenrechnung, Kapitel 2.1)
Das Formular «Übersicht Anlagen» ist von allen Netzbetreibern auszufüllen und zeigt die technische, regulatorische und finanzbuchhalterische Basis Ihrer Kapitalkosten. Dazu werden die wesentlichen technischen Elemente Ihres regulatorischen Anlagevermögens abgefragt und allgemeine buchhalterische Fragen sowie Fragen zur Bewertung Ihres regulatorischen Anlagevermögens und zur Aufnahme von Anlagen in Ihr regulatorisches Anlagevermögen (regulatorische «Aktivierung») gestellt.
Basis für die Deklaration und Erfassung der Anlagen des betriebsnotwendigen Vermögens ist Ihr regulatorisches Anlagegitter. Die Bewertung der Anlagen erfolgt gemäss Artikel 15 Absatz 3 StromVG. Zu den Grundsätzen der Bewertung, Abschreibung und der Aufnahme der Anlagen in das regulatorische Anlagevermögen existieren eine breite Gerichtpraxis sowie diverse rechtskräftige Verfügungen der ElCom.
Bitte beachten Sie, dass die ElCom jederzeit Einsicht in die Grundlagen Ihrer Bewertung sowie Ihr regulatorisches Anlagegitter verlangen kann (Art. 22 Abs. 2 Bst. b StromVG i.V.m. Art. 25 Abs. 1 StromVG). Bitte stellen Sie daher sicher, dass Sie die bewertungsrelevanten Unterlagen auch über die übliche Aufbewahrungsdauer für Geschäftsunterlagen (vgl. Art. 958f Abs. 1 des Bundesgesetzes betreffend die Ergänzung des Schweizerischen Zivilgesetzbuches [Fünfter Teil: Obligationenrecht] vom 30. März 1911 [OR, SR 220]) hinaus aufbewahren und so gewährleisten, dass diese über die gesamte regulatorische Lebensdauer der Anlage vorliegen. Bitte achten Sie auch im Falle von Netzübernahmen darauf, solche Unterlagen im Rahmen der Transaktion mit der Anlage übernehmen zu können.
2.1.1 Deklaration betriebsnotwendiger Anlagen
Geben Sie hier die Anzahl der betriebsnotwendigen Anlagen, einschliesslich bereits abgeschriebener aber noch genutzter Anlagen an. Im Auftrag von Kunden betriebene Anlagen («Kundenanlagen») und lediglich gemietete Anlagen sind hier nicht zu erfassen.
2.1.2 Nutzungsrechte
Geben Sie nur Anlagen und Nutzungsrechte an, welche Ihrem regulatorischen Anlagenvermögen zugeordnet sind. Verfügen Sie über anteilige Nutzungsrechte, geben Sie hier lediglich Ihren Anteil an (Bsp.: Besitzen Sie 5 Unterwerke und ein Nutzungsrecht für 30 Prozent an einem weiteren Unterwerk, dann tragen Sie 5.3 ein).
Bitte beachten Sie in diesem Zusammenhang, dass die Entgelte an Dritte für die Einräumung von Rechten und Dienstbarkeiten im Zusammenhang mit dem Netzbetrieb gemäss Artikel 15 Absatz 2 Buchstabe c StromVG den Betriebskosten zuzurechnen sind. Dieser Gesetzesartikel ist seit 1. Juni 2019 in Kraft. Die ElCom akzeptiert keine nach diesem Datum ins regulatorische Anlagevermögen aufgenommenen Dienstbarkeiten und Nutzungsrechte. Der Wortlaut dieses Artikels unterscheidet nicht zwischen einem einmaligen Entgelt und einem wiederkehrenden Entgelt (vgl. Verfügung der ElCom 25-00070 vom 12. Dezember 2019, Rz. 98 ff.).
2.1.3 Investitionen
Geben Sie bitte die gesamte Investitionssumme im Tätigkeitsbereich Netz an, d. h. bereinigen Sie diese nicht um Beiträge und Zahlungen durch Dritte (d. h. abgefragt wird die Brutto-Investition vor Reduktion durch Zahlungen Dritter wie z. B. Anschlussbeiträge).
Beachten Sie: Unter Brutto-Investition sind Zugänge von Anlagen während des Basisjahrs aufzuführen. Zusätzlich sind auch die Investitionen in Anlagen im Bau anzugeben, für welche eine Aufnahme in das regulatorische Anlagevermögen vorgesehen ist (zur Aufnahmefähigkeit von Anlagen im Bau bzw. von Anlagen vgl. 2.2.2 sowie 2.2.6).
2.1.4 Finanzbuchhalterische Werte und regulatorisches Anlagevermögen
Es werden im vorliegenden Formular sowohl Angaben über ihre finanzbuchhalterischen Werte als auch die Werte gemäss dem regulatorischen Anlagevermögen abgefragt (vgl. auch 2.1 oben).
Geben Sie bitte die Summe der finanzbuchhalterischen Anschaffungs- bzw. Herstellungskosten aller bestehenden Anlagen am Ende des letzten abgeschlossenen Geschäftsjahrs an, d. h. die ursprünglichen Anschaffungs- und Herstellkosten zum Bilanzstichtag (d. h. Werte am 30.09.20xx bei Verwendung hydrologisches Jahr oder am 31.12.20xx bei Verwendung Kalenderjahr als Geschäftsjahr). Es handelt sich damit um Anlagewerte vor Abschreibungen.
Geben Sie weiter an, ob Sie für die Aktivierung von Vermögensgegenständen oder von Projektkosten in Ihrer Finanzbuchhaltung dieselbe Aktivierungsgrenze verwenden wie für die Aufnahme von Anlagen in das regulatorische Anlagevermögen als Basis für die Bestimmung Ihrer regulatorischen Kapitalkosten.
Es wird ebenfalls abgefragt, ob Sie für die Bestimmung des aktivierungsfähigen Aufwands in der Finanzbuchhaltung dieselben Kriterien verwenden, wie für die Aufnahme von Kosten im regulatorischen Anlagevermögen (Abgrenzung «CAPEX» und «OPEX»). Wenn die Aktivierungshöhe (Betrag) und die Aktivierungskriterien in der Finanzbuchhaltung und für die Aufnahme von Werten im regulatorischen Anlagevermögen identisch sind, beantworten Sie die Frage mit «ja».
Unter «Aktivierungskriterien» sind in diesem Zusammenhang die Regeln gemeint, welche definieren, wie Sie bei der Aktivierung der Kosten vorgehen. Beispiel: Aktivierungshöhe TCHF 100 / Aktivierungskriterium: Nur Neuinvestitionen werden aktiviert. In diesem Fall würde das Aktivierungskriterium verhindern, dass eine Ersatzinvestition aktiviert wird, auch wenn die Ausgaben dafür höher sind als TCHF 100.
2.1.5 Fonds für Spezialfinanzierungen und Ökofonds
Beachten Sie, dass die Bildung von Kapital für Investitionen und Spezialprojekte regulatorisch nicht vorgesehen ist. Wenn Sie Tarifkomponenten vorsehen, welche zusätzlich zu den anrechenbaren Kosten gemäss der Stromversorgungsgesetzgebung als Zuschlag für solche Fonds vorgesehen sind, dann dürfen Sie diese Zuschläge nicht über die Netz- oder Energiekosten erheben, sondern müssen separat (z. B. über eine Abgabe, wofür eine gesetzliche Grundlage notwendig ist) erhoben werden.
Werden Investitionen im Netz schliesslich mit solchen Mitteln finanziert, dann müssen sie als Beiträge und Zahlungen durch Dritte behandelt und vom regulatorischen Anlagevermögen in Abzug gebracht werden.
Beachten Sie, dass Risikoprojekte bzw. neue Investitionen nicht nur betriebswirtschaftlich, sondern auch regulatorisch über das Eigenkapital als Risikokapital der Unternehmung, d. h. über den Eigenkapitalanteil des WACC als «Gewinn» gedeckt sind. Verluste aus solchen Projekten, welche allenfalls scheitern und die in der Finanzbuchhaltung erfolgswirksam abgeschrieben werden, können daher regulatorisch grundsätzlich keine anrechenbaren Kosten bilden, sondern müssen wie bei Unternehmen im Markt durch das Eigenkapital getragen werden.
2.1.6 Öffentliche Beleuchtung
Als anrechenbare Kosten gelten gemäss Artikel 15 Absatz 1 StromVG die Kosten eines sicheren, leistungsfähigen und effizienten Netzes. Folglich sind Kosten, die diese Bedingungen nicht erfüllen, auch nicht anrechenbar. Dazu gehören beispielsweise diverse netzfremde Tätigkeiten wie öffentliche Beleuchtung oder administrative Tätigkeiten für andere Geschäftsbereiche.
Wenn Sie für die Gemeinde den Betrieb der öffentlichen Beleuchtung verantworten, dann handelt es sich hier um eine Dienstleistung, welche «at arm’s length» durchgeführt werden muss. Erbringen Sie Leistungen für die öffentliche Beleuchtung mit Ressourcen aus dem Netzbereich, dann sind die Leistungen entsprechend zu verrechnen und der Ertrag von den anrechenbaren Netzkosten in Abzug zu bringen.
Beachten Sie zudem, dass Anlagen der öffentlichen Beleuchtung, welche durch die Gemeinde finanziert wurden, sich jedoch im finanzbuchhalterischen Anlagevermögen des Netzbetreibers befinden, aus obigen Gründen nicht im regulatorischen Anlagevermögen eingerechnet werden dürfen (vgl. auch Kapitel 3.2.20).
2.1.7 Netzerwerb nach 1999
Geben Sie bitte an, ob Sie nach 1999 Netze erworben haben. Falls ja, bitte beantworten Sie zusätzlich die Frage, wie hoch die Summe der Restwerte der seit 1999 erworbenen Netze, die in die Kalkulation der Netzkosten einfliessen (bezogen auf den Stichtag des Anlagevermögens), war. Listen Sie zudem die seit 1999 gekauften Netze inkl. der Restwerte zum Übernahmedatum auf.
2.1.8 Technische Angaben
2.1.8.1 Trassee Rohranlagen HS, MS und NS
Geben Sie hier unabhängig von den Netzebenen die Gesamtlänge Ihrer Trassen an (reine Lauf-Kilometerzahl, x.xxx km). Eine unterirdische Trasse kann aus einem oder auch mehreren Rohren (Kabelrohrblock) bestehen. Die Länge der Trasse entspricht der einfachen Länge des Rohrblocks. Eine Trasse wird in der Regel bis zur Eigentumsgrenze des VNB berücksichtigt. Oberirdische Fluss-, Strassenquerungen, etc. werden ebenfalls zu den Trassen gerechnet.
2.1.8.2 Kabel Hausanschlüsse
Geben Sie hier die Kabellänge ab Eigentümergrenze (Parzellengrenze oder Netzanschlussstelle) bis zum Hausanschlusskasten an. Falls Sie die Kabellängen nicht getrennt erfasst haben, tragen Sie bitte einen Schätzwert ein und vermerken Sie dies im Feld «Bemerkungen» (siehe auch Empfehlung Netzanschluss für Endkunden bis 36 kV, VSE, Ausgabe 2013).
2.1.8.3 Freileitungen
Geben Sie hier bitte die Stranglänge (in Strang-km) an (Bsp. 1 km MS-Leitung, 3 Polleiter entsprechen einem Strang = 1 km) vgl. auch VSE - Dokument NBVN-CH Ausgabe 2007.
2.1.8.4 Unterwerke
Es sind auch die Anteile an Anlagen, an welchen Sie nur über anteilige Nutzungsrechte verfügen (z. B. 5.3 Einheiten) anzugeben, sofern das Nutzungsrecht vor dem 1. Juni 2019 erworben wurde (vgl. 2.1.2). Gemietete Anlagen, welche nicht im Anlagespiegel enthalten sind, gehören nicht dazu (vgl. 2.1.1). Bitte die installierte Leistung (kVA) angeben.
2.1.8.5 Transformation NE 5
Bitte geben Sie bei der Transformation zusätzlich die Spannung an, welche Sie transformieren (z. B. 36/11KV).
2.1.8.6 Messpunkte
Messpunkt ist der Netzpunkt, an dem ein eingehender bzw. ausgehender Energiefluss erfasst und gezählt oder registriert wird (Art. 2 Abs. 1 Bst. c StromVV). Anzugeben sind alle Messpunkte Ihrer Endverbraucher, Erzeuger und Speicher und der Übergabestellen Ihrer Nachlieger, inklusive Ihrer internen Messpunkte.
Vorliegend werden die Messpunkte inklusive interne Messungen (Betriebsmessungen) erfragt – dies im Gegensatz zu den Abfragen in Kapitel 1.2.4, wo die Messpunkte exklusive der betriebsinternen abgefragt werden.
Geben Sie bitte auch die Anzahl aller Ihrer Lastgangmessungen mit einer Fernauslesung (vgl. Art. 31l Abs. 1 und 2 StromVV) an sowie die Anzahl Ihrer mit Artikel 8a und 8b StromVV konformen Messungen.
2.2 Anlagespiegel historisch (Kostenrechnung, Kapitel 2.2)
2.2.1 Vorbemerkung
2.2.1.1 Anlagen gemäss historischer Bewertung
In diesem Formular sind die Vermögensgegenstände zu deklarieren, deren Bewertung auf historischen Anschaffungs- und Herstellungskosten basiert. Die Angaben sind für jede Netzebene separat zu machen. Massgebend für die Netzbewertung der historisch bewerteten Anlagewerte sind die tatsächlichen, beim Bau der Anlage entstandenen Kosten. Diese Kosten sind vom Netzbetreiber der ElCom auf Verlangen nachzuweisen. Der Nachweis, dass die Kosten der Anlage beim Bau entstanden sind, kann z. B. mit folgenden Unterlagen erbracht werden:
- Investitions- oder Bestandesrechnungen,
- Abrechnungen der beim Bau entstandenen Kosten (z. B. Baukostenabrechnungen),
- Verträge, welche entsprechende Zahlenwerte enthalten (z. B. Verträge zu Miteigentum) oder
- Grundbuchbelege für den Nachweis von Grundstückspreisen.
2.2.1.2 Voll- vs. Light-Version
Das Formular «Anlagespiegel historisch» ist von allen Netzbetreibern auszufüllen. Beachten Sie, dass die nachfolgend aufgeführten Regeln zu Bewertung und zur Aufnahme in das regulatorische Anlagevermögen unabhängig von der Version des Formulars «Voll» oder «Light» für alle Netzbetreiber gelten.
2.2.1.3 Basisjahrprinzip und Referenzzeitraum für Abschreibungen
Die Anlagewerte sind per Bilanzstichtag des letzten abgeschlossenen Geschäftsjahrs zu deklarieren. Abschreibungen betreffen in der Regel 12 Monate, d. h. der Referenzzeitraum der Abschreibungen sollte jeweils die Monate vom 1.1. bis zum 31.12. oder vom 1.10. bis zum 30.9. umfassen.
2.2.1.4 Zu- und Abgänge
Die historischen Anschaffungs- bzw. Herstellkosten zum jeweiligen Bilanzstichtag (per Ende des Geschäftsjahrs; 1. Block von Formular 2.2) sind inklusive der Zugänge (2. Block von Formular 2.2) und nach Abzug der Abgänge (3. Block von Formular 2.2) des jeweiligen Geschäftsjahrs anzugeben.
Zu- und Abgänge des jeweiligen Geschäftsjahrs sind brutto, d. h. zu ihren historischen Anschaffungs- und Herstellungskosten zu erfassen. Wir gehen davon aus, dass Zu- und Abgänge in der Kostenrechnung grundsätzlich gleich gehandhabt werden wie in der Finanzbuchhaltung. Sollten Sie eine andere Vorgehensweise praktizieren, tragen Sie bitte die Zu- und Abgänge ein, die Sie im Rahmen Ihrer Kalkulation tatsächlich berücksichtigt haben. Diskrepanzen zur Finanzbuchhaltung erläutern Sie bitte im Feld für Bemerkungen.
2.2.2 Beziehung regulatorisches Anlagevermögen und Werte Finanzbuchhaltung
Basis für die Berechnung der Kapitalkosten ist das betriebsnotwendige Vermögen. Dieses definiert sich über das regulatorische Anlagegitter. Das Bundesgericht hielt fest, dass als Basis für die Berechnung von kalkulatorischen Zinsen und Abschreibungen nicht der Buchwert der Anlagen in der Finanzbuchhaltung, sondern der Anlagenrestwert gemäss der regulatorischen Kostenrechnung massgeblich sei.
Die Vorgaben des Rechnungslegungsrechts zur Aktivierung sind im Zusammenhang mit der Berechnung der anrechenbaren Kapitalkosten gemäss StromVG nicht massgeblich (vgl. dazu Art. 11 Abs. 1 StromVG; Art. 7 StromVV). Die regulatorische Kostenrechnung, in welcher das regulatorische Anlagevermögen zu deklarieren ist, kann aus verschiedenen Gründen von der Finanzbuchhaltung abweichen. Da die Buchwerte nicht massgebend sind, darf zur Bestimmung der anrechenbaren Kapitalkosten ebenso wenig auf die Aktivierungspraxis in der Finanzbuchhaltung abgestellt werden (BGE 138 II 465 E. 4.6.2 und 6.3.2). Als Anschaffungs- bzw. Herstellkosten gelten nur die Baukosten der betreffenden Anlagen (Art. 13 Abs. 2 StromVV). Ins regulatorische Anlagevermögen dürfen somit nur Anlagen aufgenommen werden, deren Kosten gemäss Stromversorgungsgesetzgebung als Kapitalkosten anrechenbar sind.
Für die Berücksichtigung von Kosten im regulatorischen Anlagevermögen ist vorausgesetzt, dass diese in einem direkten Zusammenhang zum Bau der Anlagen stehen, denen sie mit Bezug auf die Nutzungsdauer zugeordnet wurden. Die geltend gemachten Kosten müssen für die Inbetriebnahme und Aufrechterhaltung des Netzbetriebs der betreffenden Anlagen erforderlich sein, so dass es sich rechtfertigt, sie als Bestandteil der kalkulatorischen Anlagerestwerte während der Nutzungsdauer zu verzinsen.
Die Restwerte der Finanzbuchhaltung und des regulatorischen Anlagegitters werden regelmässig unterschiedlich sein. Dies ist u. a. gegeben durch die Unterschiede zwischen den Aktivierungsregeln der Finanzbuchhaltung und der Möglichkeit, Anlagen gemäss den Vorgaben der Stromversorgungsgesetzgebung in das regulatorische Anlagevermögen aufzunehmen. Im Weiteren unterscheiden sich üblicherweise die Nutzungsdauern und die Abschreibungsmethoden zwischen der Finanzbuchhaltung und den Vorgaben der Stromversorgungsgesetzgebung.
2.2.3 Kosten für Abbruch, Rückbau oder Provisorien
Nicht in das regulatorische Anlagevermögen aufgenommen werden dürfen Kosten für Abbruch, Rückbau oder Provisorien. Diese sind nicht Bestandteil der neu erstellten Anlagen und damit deren Anschaffungs- und Herstellkosten (Art. 15 Abs. 3 StromVG). Solche Kosten dürfen damit nicht als ursprüngliche Anschaffungs- und Herstellkosten zu den anrechenbaren Kapitalkosten hinzugerechnet werden, sondern können lediglich einmalig in die Betriebskosten des betreffenden Jahres eingerechnet werden.
2.2.4 Projekte und Projektkosten
Zur Bestimmung, ab wann im Rahmen eines Projektes die Kosten zu Werten führen, die im regulatorischen Anlagevermögen aufgenommen werden dürfen bzw. welche Kosten Betriebskosten darstellen, kann die Abgrenzung grundsätzlich über die Projektphasen erfolgen. Sämtliche Kosten, welche im Zusammenhang mit der reinen Planung stehen, wie die Ausarbeitung von Varianten, die Vorbereitung des Projektes, die Erstellung von Plänen, die Arbeiten im Zusammenhang mit der Ausschreibung von Leistungen etc., bilden Betriebskosten. Sie bilden nicht direkt Bestandteil der neuen Anlagen und dürfen daher nicht deren Baukosten zugeschlagen werden. Kosten, die ins regulatorische Anlagevermögen aufgenommen werden dürfen, entstehen erst in der Realisierungsphase eines Projektes.
2.2.5 Unterhaltskosten und Ersatzinvestitionen
Unterhaltskosten sind keine Baukosten und dürfen bei der Berechnung der anrechenbaren Kapitalkosten nicht mit einbezogen werden. Sie können allenfalls als Betriebskosten anerkannt werden, falls sie zur Gewährleistung eines sicheren, leistungsfähigen und effizienten Netzes erforderlich waren (Art. 15 Abs. 1 StromVG, vgl. auch ANDRE SPIELMANN in: Kommentar zum Energierecht, Brigitta Kratz / Michael Merker / Renato Tami / Stefan Rechsteiner / Kathrin Föhse [Hrsg.], Band I, Bern 2016, Art. 15 StromVG, Rz. 10).
Ersatzinvestitionen hingegen können in das regulatorische Anlagevermögen aufgenommen werden. Bedingung ist allerdings, dass diese transparent als separate Anlageteile geführt werden und nicht einer bestehenden Anlage zugeschlagen werden («Anlageverjüngung»). Ebenfalls ist zu beachten, dass die ersetzten oder abgebrochenen Anlageteile aus dem regulatorischen Anlagevermögen zu entfernen sind (Sonderabschreibung).
2.2.6 Anlagen im Bau
Anlagen im Bau können in das regulatorische Anlagevermögen aufgenommen werden, solange sie noch nicht in Betrieb sind. Bitte beachten Sie, dass Zinsen für allfällige Kredite für die Erstellung solcher Anlagen nicht zusammen mit den Kosten dieser Anlage als regulatorischer Wert aufgenommen werden dürfen.
Kosten für lediglich geplante Anlagen sind nicht als Anlagen in Bau anrechenbar (siehe Urteil des Bundesverwaltungsgerichts A-2876/2010 vom 20. Juni 2013, E. 6.4). Die eingereichten Anlagenrestwerte dürfen daher keine Positionen enthalten, welche lediglich geplante Anlagen betreffen.
Anlagen im Bau werden während ihres Baus nicht abgeschrieben. Gemäss Praxis der ElCom erfolgt die Inbetriebnahme mit der Verwendung der Anlagen für den Netzbetrieb. Für die Überführung von Anlagen im Bau in das regulatorische Anlagevermögen gemäss Stromversorgungsgesetzgebung ist somit die technische Inbetriebnahme einer Anlage massgebend. Ab diesem Zeitpunkt ist eine Anlage daher auch abzuschreiben (vgl. auch 2.2.15). Aus regulatorischer Sicht ist das Umbuchungsdatum in der Finanzbuchhaltung – d. h. die Überführung von Anlagen im Bau zu Anlagen in Betrieb, die abschreibepflichtig sind – nicht relevant.
Die ElCom geht in ihrer Beurteilung vom technischen Inbetriebnahmedatum aus. Dies ist ein geeigneter Anknüpfungspunkt, da dieser definiert, ab wann eine Anlage tatsächlich ihrem Zweck zugeführt und dafür verwendet wird. Zuerst ist zu beurteilen, ob die Anlage dem Betrieb des Netzes – wie zum Beispiel eine Leitung – oder zu dessen Erstellung – zum Beispiel ein Kran oder eine Bahn – dient. Danach wird beurteilt, ab welchem Zeitpunkt die Anlage in Betrieb genommen wurde.
Bei einer elektrischen Leitung stellt die tatsächliche Verwendung für den Stromtransport die technische Inbetriebnahme dar. Der Kabeleinzug allein reicht nicht aus, um eine technische Inbetriebnahme zu begründen. Dieselbe Argumentation gilt auch für Anlagen wie Trassees, Kabelrohrblöcke und Kabelbankette. Diese Anlagen werden bei erstmaligem Stromdurchfluss der Kabel aktiviert und abgeschrieben. Auch ein nicht an den Stromkreislauf angeschlossener Transformator ist ein gutes Beispiel für eine Anlage im Bau. Berücksichtigen Sie den Zeitpunkt, ab dem Sie die Anlage für den Stromtransport verwenden können. Bei elektrischen Anlagen ist beispielsweise die technische Fertigstellungsanzeige gegenüber dem ESTI ein geeigneter Anhaltspunkt für den Start der regulatorischen Abschreibepflicht.
Die regulatorische Inbetriebnahme einer Anlage, die nicht selber dem Betrieb dient, aber dem Bau solcher Anlagen wie beispielsweise der Bau eines grösseren Krans oder einer Transportbahn, sind ebenfalls dann im regulatorischen Anlagevermögen aufzunehmen und folglich abzuschreiben, wenn sie ihrem Verwendungszweck zugeführt werden können: Die gesetzliche Formulierung «Gewährleistung eines sicheren, leistungsfähigen und effizienten Netzes» umfasst nicht nur den Netzbetrieb, sondern auch die Erstellung des für den Betrieb notwendigen Netzes. Dazu gehören auch Anlagen, die der Erstellung von Netzanlagen dienen; also etwa ein Kran oder eine Transportbahn.
Die ElCom hat das Thema in zwei Verfügungen vom Frühling 2018 und Herbst 2019 bezüglich Anlagen auf dem Übertragungsnetz eingehend behandelt (vgl. Verfügungen der ElCom 25-00100 vom 11. September 2019 sowie 25-00062 vom 6. März 2018).
2.2.7 Kaufpreise
Für die Ermittlung der ursprünglichen Anschaffungs- beziehungsweise Herstellkosten ist soweit möglich auf die damaligen tatsächlichen Kosten abzustellen. Artikel 13 Absatz 2 StromVV präzisiert, als Anschaffungs- beziehungsweise Herstellkosten gelten nur die Baukosten der betreffenden Anlage. Damit wollte der Verordnungsgeber sicherstellen, dass der bei einer Handänderung bezahlte Preis keine Relevanz für die Bestimmung der Kapitalkosten hat. Mit den «ursprünglichen Anschaffungs- und Herstellkosten» sind diejenigen Kosten gemeint, welche im Zusammenhang mit der anfänglichen Errichtung der Anlagen aufgewendet wurden, und nicht die von einem späteren Käufer bezahlten Kaufpreise (BGE 140 II 415, E. 5.5.3 und 5.9). Alle Anlagenwerte sind daher von allfälligen Kaufpreisen zu bereinigen und es sind die ursprünglichen Anschaffungs- und Herstellkosten gemäss Artikel 15 StromVG einzusetzen, auch wenn es sich dabei um konzerninterne Netzkäufe und Netzüberlassungen durch die Muttergesellschaft an die Tochtergesellschaft handelt (vgl. statt vieler Verfügung der ElCom 25-00100 vom 11. September 2019, Rz. 47). Kaufpreise sind nicht zulässig, sondern es sind die Restwerte per Kauf auf der Basis der ursprünglichen Anschaffungs- und Herstellkosten des ursprünglichen Eigentümers einzusetzen.
2.2.8 Transaktionskosten und Anlagenebenkosten
Unter «Transaktionskosten» werden jene spezifischen Kosten verstanden, die bei einem Netzbetreiber aufgrund der Übernahme von Anlagen bzw. dem Kauf von Anlagen und Netzen entstanden sind (vgl. hierzu Verfügung 25-00070 vom 19.12.2019 der ElCom).
Für die Berücksichtigung von Kosten im regulatorischen Anlagevermögen ist vorausgesetzt, dass diese in einem direkten Zusammenhang zum Bau der Anlagen stehen, denen sie mit Bezug auf die Nutzungsdauer zugeordnet wurden. Die geltend gemachten Kosten müssen für die Inbetriebnahme und Aufrechterhaltung des Netzbetriebs der betreffenden Anlagen erforderlich sein, so dass es sich rechtfertigt, sie als Bestandteil der kalkulatorischen Anlagerestwerte während der Nutzungsdauer zu verzinsen.
Transaktionskosten sind nicht Baukosten im Sinne von Artikel 13 Absatz 2 StromVV. Die Kosten im Zusammenhang mit einer Transaktion im Sinne von Aktivitäten für einen Kauf von Netzen oder Anlagen sind nicht unmittelbar notwendig für die Aufrechterhaltung des Netzbetriebs. Tätigkeiten wie die Prüfung des technischen Zustands einer Anlage, der Anlagedokumentation sowie die Überführung der Anlage in die Buchhaltung können daher nicht als Anlagenebenkosten aktiviert werden.
Den in der Finanzbuchhaltung verwendeten Begriff der «Anlagenebenkosten» kennt das StromVG nicht. Solche Kosten können definiert werden als Kosten, welche direkt mit der Anlage im Bau oder einer beschafften Anlage in Verbindung stehen. Dies ist etwa bei Aufstellungskosten für einen Transformator der Fall. Diese Kosten dürfen nur ins regulatorische Anlagevermögen aufgenommen werden, wenn es sich dabei um Baukosten im Sinne von Artikel 13 Absatz 2 StromVV handelt. Nur wenn sie in direktem Zusammenhang zu einer Anlage stehen, können sie zusammen mit dieser aktiviert werden.
Hinweis zu Installationskosten für den Smart Meter Rollout
Gemäss KRSV-CH 2019 (und frühere) sind die Installationskosten für intelligente Messsysteme in den sonstigen Kosten als Betriebskosten enthalten (S. 27). Die ElCom übernimmt die in den Branchendokumenten vorgeschlagenen Lösungen, sofern sie sie als sachgerecht und als mit dem Stromversorgungsrecht vereinbar erachtet. Sie hat die Regelung, wonach die Installationskosten für intelligente Messsysteme als Betriebskosten aufzunehmen sind, übernommen und die Kostenpositionen in der Kostenrechnung entsprechend der Regelung im KRSV-CH, Installationskosten als Betriebskosten zu deklarieren, ausgestaltet. Die ElCom hat an ihrer Sitzung vom 16. März 2021 diese Auffassung bestätigt. Die Aktivierung der Installationskosten würde zu einer Ungleichbehandlung derjenigen VNB führen, die bereits grossflächig ausgerollt haben und die Kosten nicht nachträglich aktivieren dürfen. Daher sind die Installationskosten für den Smart Meter Rollout explizit als Betriebskosten zu behandeln. Vgl. dazu auch 3.2.17.2.
Ab dem Geschäftsjahr 2026 dürfen die Installationskosten als Teil der Kapitalkosten behandelt werden (Art. 8abis Absatz 1 StromVV in der ab 1. Januar 2026 geltenden Fassung).
2.2.9 Grundstücke
Gemäss Artikel 216 Absatz 1 OR bedarf der Vertrag über den Erwerb eines Grundstücks der öffentlichen Beurkundung. Ein wesentlicher Punkt dieses Vertrages ist der Kaufpreis. Um ein Grundstück zu Eigentum zu erwerben, muss der Erwerb ins Grundbuch eingetragen werden (Art. 656 Abs. 1 des Schweizerischen Zivilgesetzbuchs vom 10. Dezember 1907 [ZGB; SR 210]). Dabei dient der Kaufvertrag als Beleg für das Grundbuch (Art. 948 Abs. 2 ZGB). Die Belege sind gemäss Artikel 37 Absatz 2 der Grundbuchverordnung vom 23. September 2011 (GBV; SR 211.432.1) unbefristet aufzubewahren. Zumindest Kopien des Kaufvertrages sind daher beim Grundbuchamt erhältlich zu machen. Grundstücke sind daher weder synthetisch noch unter Verwendung von Verkehrswerten zu bewerten (vgl. statt vieler Urteil des Bundesverwaltungsgerichts A-2654/2009, E. 8.6.2; Verfügung der ElCom 25-00100 vom 11. September 2019, Rz. 54 f.).
2.2.10 Aktivierte Eigenleistungen
Als anrechenbare Kosten gelten die Betriebs- und Kapitalkosten eines sicheren, leistungsfähigen und effizienten Netzes. Sie beinhalten einen angemessenen Betriebsgewinn (Art. 15 Abs. 1 StromVG). Unternehmens- oder konzernintern verrechnete Leistungen sind höchstens zu den Kosten anrechenbar, wie wenn sie vom Netzbetrieb selbst erbracht worden wären. Der angemessene Betriebsgewinn nach Artikel 15 Absatz 1 StromVG darf durch intern verrechnete Leistungen jedoch nicht überschritten werden (vgl. hierzu Verfügung der ElCom 25-00070 vom 19. Dezember 2019).
Werden Eigenleistungen mit den Ressourcen des Netzes erbracht, sind die entsprechenden Kostenpositionen in den Netzkosten um den Wert der erbrachten Eigenleistungen zu entlasten (Ausweis in der Position «sonstige Erlöse», vgl. Absatz 3.2.21.2 unten).
Werden Anlagen erarbeitet mit eigenen Ressourcen, welche anschliessend im regulatorischen Anlagevermögen als Basis für die Abschreibungen und die kalkulatorische Verzinsung und damit der anrechenbaren Kapitalkosten aufgenommen werden, dürfen die Eigenleistungssätze keine Kapitalkostenbestandteile (z. B. Zinsen, Abschreibungen) enthalten. Ansonsten findet eine Doppelbelastung statt.
2.2.11 Zahlungen von Dritten, Investitionszuschüsse und Zahlungen für Netzverstärkungen
Beiträge und Zahlungen von Dritten sowie Investitionszuschüsse für Investitionen wie z. B. Zahlungen für Verlegungen von Leitungen oder Unterwerken bzw. Transformationsstationen im Zuge von Autobahn- oder Eisenbahnbauten oder Beiträge von Dritten an Netzverstärkungen (Art. 13e Abs. 4 StromVV) sind vom regulatorischen Anlagevermögen in Abzug zu bringen und dort transparent auszuweisen. Die ElCom erachtet die Aufnahme solcher Positionen als Negativposition im regulatorischen Anlagegitter mit gleicher Abschreibung wie die zugrundeliegende Investition (sog. Bruttomethode) als geeignet, diese Transparenz sicherzustellen.
Die Kosten für notwendige Netzverstärkungen im Zusammenhang mit Produktionsanlagen nach Artikel 15b StromVG müssen gemäss Artikel 7 Absatz 3 Buchstabe h StromVV separat ausgewiesen werden.
2.2.12 Schlüsselung von Anlagewerten
Sofern Sie anhand Ihrer Unterlagen nur die historischen Gesamtsummen, nicht aber die Werte der einzelnen Anlagen feststellen können, können Sie die Summen anhand von sachgerechten Schlüsseln auf die Anlagen verteilen. Falls die Anlagen synthetisch bewertet sind, können Sie die Verhältnisse gemäss Ihrer synthetischen Bewertung als Basis für die Aufteilung in die verschiedenen Anlageklassen verwenden. Unabhängig von der gewählten Methode ist jedoch zu beachten, dass die so ermittelten AHK-Werte – einmal mit der Schlüsselung festgelegt – über ihre regulatorische Lebensdauer ihren Wert stetig beibehalten.
2.2.13 Behandlung der Unterwerke / Trafostationen
Das Branchendokument «Netznutzungsmodell für das Schweizerische Verteilnetz» (NNMV – CH; VSE 2014, Ziff. 3) sieht vor, dass Unterwerke/Trafostationen entweder nur auf den geraden Netzebenen aufgeführt werden oder aber deren Leitungsfelder den ungeraden Netzebenen zugeteilt werden. Wir haben der Branchenlösung Rechnung getragen und beim Aufbau des Erhebungsbogens beide Varianten berücksichtigt.
Weisen Sie sämtliche Kosten der Unterwerke so aus, wie Sie diese für die Kostenrechnung aufgeteilt haben. Wenn Sie die Leitungsfelder dem Unterwerk zugeordnet haben, tragen Sie die entsprechenden Kosten hier ein, andernfalls deklarieren Sie diese bei den Leitungen. Auch für die Zuordnung der Kosten auf die Netzebenen bildet Ihre interne Kostenrechnung die Grundlage.
2.2.14 Grundsätze für die Aufnahme von weiteren Positionen in das regulatorische Anlagevermögen
Grundsätzlich dürfen nur Positionen in das regulatorische Anlagevermögen aufgenommen werden (im regulatorischen Anlagevermögen «aktiviert» werden), denen eine länger anhaltende Investition gegenübersteht, welche einer bestimmten Anlage zugeordnet werden kann, die notwendig ist für den Betrieb eines sicheren und effizienten Netzes. In diesem Kontext ist besonders auf die Zuordnung von Projektkosten im Rahmen von Neuerstellung bzw. Sanierung von Anlagen zu achten (vgl. 2.2.5).
So dürfen beispielsweise Kosten für die Planung von Varianten oder die Erstellung von Plänen nicht im regulatorischen Anlagevermögen geltend gemacht werden. Ebenfalls nicht im regulatorischen Anlagevermögen geltend gemacht werden dürfen Kosten für Heliografie, Publikation, Genehmigungsverfahren, Ausschreibung von Leistungen und weitere, vor der tatsächlichen Realisierung anfallende Kosten.
2.2.15 Abschreibungen
Die Anlagen müssen über ihre Lebensdauer linear auf den Restwert Null abgeschrieben werden (Art. 13 Abs. 2 StromVV). Als Kapitalkosten können höchstens die für das betreffende Tarifjahr anfallenden kalkulatorischen Abschreibungen angerechnet werden. Die jährlichen kalkulatorischen Abschreibungen berechnen sich aufgrund der ursprünglichen AHK der bestehenden Anlagen bei linearer Abschreibung über eine festgelegte Nutzungsdauer auf den Restwert Null. Wenn eine Anlage vollständig abgeschrieben ist und ihr Restwert Null beträgt, darf keine weitere Abschreibung mehr vorgenommen werden.
Über die kalkulatorischen Abschreibungen wird der Wertverzehr der Anlagen abgebildet, unabhängig von den Werten der externen Rechnungslegung des Netzbetreibers.
Die Branche legt die jeweiligen Nutzungsdauern für die verschiedenen Anlagekategorien fest. Diese sind im Branchendokument «Kostenrechnungsschema für Verteilnetzbetreiber der Schweiz» des VSE festgehalten. Diese Abschreibungsdauern werden von der ElCom bei Tarifprüfungsverfahren berücksichtigt, sofern sie diese als sachgerecht erachtet.
Die technische Inbetriebnahme ist nach Auffassung der ElCom ein geeigneter Anknüpfungspunkt, da diese definiert, ab wann eine Anlage tatsächlich ihrem Zweck zugeführt und dafür verwendet wird (Verfügung der ElCom 211-00016 vom 17. November 2016, Rz. 151 ff.). Daraus folgt, dass die Anlage ab der technischen Inbetriebnahme abgeschrieben werden muss. Wird eine Anlage im Bau fertig gestellt, muss das Inbetriebnahmedatum als Grundlage für die Abschreibung und den regulatorischen Restwert verwendet werden (Verfügung der ElCom 211-00016 vom 17. November 2016, E. 150 ff.; Verfügung der ElCom 25-00067vom 20. Oktober 2016, Rz. 43 f. und Rz. 69; Abschlussschreiben der ElCom 212-00233 vom 21. November 2017, Ziff. 2.2).
Wird eine bereits gebrauchte Anlage erworben, ist das ursprüngliche Inbetriebnahmedatum der Anlage relevant und nicht das Datum des Kaufs oder des Tausches (ANDRE SPIELMANN in Kommentar zum Energierecht, Brigitta Kratz / Michael Merker / Renato Tami / Stefan Rechsteiner / Kathrin Föhse [Hrsg.], Band I, Bern 2016, Art. 15 StromVG, Rz. 7).
Abschreibungen können jahres- oder monatsscharf vorgenommen werden. Die erste Abschreibung findet im ersten Jahr der Inbetriebnahme statt. Wenn der Netzbetreiber das genaue Datum der Inbetriebnahme kennt und angibt, darf er die Abschreibungen im 1. Jahr monatsscharf berechnen. Damit wird die Abschreibung auch im letzten Lebensjahr der Anlage monatsscharf gerechnet. Tagesscharfe Abschreibungen im Inbetriebnahmejahr und im Jahr der Ausserbetriebnahme werden von der ElCom nicht akzeptiert.
Wenn der Netzbetreiber im regulatorischen Anlagegitter nur das Zugangsjahr führt, ist für das erste Jahr grundsätzlich eine volle Jahresabschreibung zu berücksichtigen. Alternativ kann im Zugangsjahr ein fiktives Zugangsdatum zur Mitte des Geschäftsjahrs angenommen werden (d. h. bei Kalenderjahr der 1.7., bei Hydrojahr der 1.4.) und die Anlage im Zugangsjahr erstmalig um 6 Monate, im Abgangsjahr letztmalig ebenfalls um 6 Monate abgeschrieben werden.
Nutzungsrechte und Dienstbarkeiten, soweit deren Aufnahme in das Anlagevermögen zulässig war (vgl. 2.1.2), werden über die Dauer des Vertrages abgeschrieben, höchstens jedoch über die Nutzungsdauer der mit dem Nutzungsrecht oder der Dienstbarkeit in Zusammenhang stehenden Anlage.
Ist eine Anlage vollständig abgeschrieben und beträgt ihr Restwert Null, ist keine weitere Abschreibung mehr zulässig. Bei Ausserbetriebnahme der Anlage ist ein allfällig noch vorhandener Restwert im regulatorischen Anlagevermögen vollständig abzuschreiben. Beim Anlagenabbruch ist die Anlage ebenfalls vollständig aus dem regulatorischen Anlagevermögen zu entfernen.
2.3 Anlagespiegel synthetisch (Kostenrechnung, Kapitel 2.3)
2.3.1 Vorbemerkung
Das Formular «Anlagespiegel synthetisch» ist von allen Netzbetreibern auszufüllen. Bitte beachten Sie, dass die nachfolgend aufgeführten Regeln zur Bewertung und zur Aufnahme in das regulatorische Anlagevermögen unabhängig von der Version des Formulars «Voll» oder «Light» für alle Netzbetreiber gelten.
Definition der verwendeten Begriffe:
- Synthetische Bewertung: Ausnahmemethode gemäss Artikel 13 Absatz 4 StromVV. Die Vorgehensweise zur Ermittlung korrekter synthetischer Werte per Zugangsdatum der Anlage bzw. der entsprechenden Restwerte ist durch die Praxis der Gerichte und der ElCom definiert (vgl. unten).
- Wiederbeschaffungsneuwert (WBNW): Der Wiederbeschaffungsneuwert (= Wiederbeschaffungspreis i.S.v. Art. 13 Abs. 4 StromVV mal Menge) einer Anlage entspricht dem Wert, der für eine Neuanschaffung einer gleichwertigen Anlage aufgewendet werden muss. Er bezieht sich auf den Wert vor Abschreibungen. Der Wiederbeschaffungsneuwert ist kein gemäss StromVG zugelassener Wert.
- Wiederbeschaffungszeitwert (WBZW): Der Wiederbeschaffungszeitwert entspricht dem nicht rückindexierten Restwert einer synthetisch bewerteten Anlage (Wiederbeschaffungsneuwert abzüglich der Abschreibungen bis zum Zeitpunkt t). Der Wiederbeschaffungszeitwert ist kein gemäss StromVG zugelassener Wert.
- Anschaffungsneuwert (ANW): Der Anschaffungsneuwert bezeichnet den Wert einer synthetisch bewerteten Anlage nach Rückindexierung und Abzug gemäss Artikel 13 Absatz 4 StromVV, aber vor Abschreibungen.
- Anschaffungszeitwert (AZW): Der Anschaffungszeitwert entspricht dem Restwert einer synthetisch bewerteten Anlage, (Anschaffungsneuwert abzüglich der Abschreibungen bis zum Zeitpunkt t).
2.3.2 Bewertung und Nachweis synthetisch bewertete Anlagen
2.3.2.1 Voraussetzungen
Nach Artikel 15 Absatz 3 StromVG müssen die Kapitalkosten auf der Basis der ursprünglichen Anschaffungs- beziehungsweise Herstellkosten der bestehenden Anlagen ermittelt werden. Das Bundesgericht hat in seinem Urteil vom 3. Juli 2012 festgehalten, dass die Stromversorgungsgesetzgebung in Artikel 15 Absatz 3 StromVG primär auf die effektiven historischen Anschaffungs- und Herstellkosten abstellt. Gemäss Bundesgericht stellt die synthetische Bewertungsmethode nach Artikel 13 Absatz 4 StromVV eine Ausnahmemethode dar, die zur Anwendung kommt, wenn die ursprünglichen Kosten nicht zuverlässig ermittelt werden können (BGE 138 II 465, E. 6.2 f.).
Wer sich auf die synthetische Methode berufen will, muss glaubhaft darlegen, dass und weshalb er die historischen Werte nicht mehr ermitteln kann (Art. 8 ZGB; BGE 138 II 465. E. 6.3). Bereits in Rechnung gestellte Betriebs- oder Kapitalkosten müssen bei den synthetischen Werten abgezogen werden (Art. 13 Abs. 4 StromVV; BGE 138 II 465. E. 6.3.2).
2.3.3 Einheitswerte bzw. Wiederbeschaffungspreise
Zur Ermittlung der synthetischen Werte sind Wiederbeschaffungspreise zu eruieren. Diese basieren üblicherweise auf den Preisen vergleichbarer Anlagen, welche mit Belegen unterlegt sind («Einheitswerte pro Mengeneinheit» wie z. B. Fr./m3 oder Fr./km). Diese Belege und die Berechnungsmethode sind zu dokumentieren und die Dokumentation ist über die regulatorische Lebensdauer der so bewerteten Anlage aufzubewahren. Diese Unterlagen sind der ElCom auf Verlangen vorzuweisen.
Bei der Bestimmung der Wiederbeschaffungspreise mit Hilfe von Einheitswerten ist immer die individuelle Situation des Unternehmens (Einkaufsmodalitäten, Region und Kostenstruktur in der Region, spezifische Merkmale des Bauvorhabens und die Umgebung, in welchem die Investition gebaut wurde etc.) zu berücksichtigen. Daher dürfen pauschale Einheitswerte (z. B. Übernahme von Pauschalen der Branche) nicht ohne vorgängige sorgfältige Plausibilisierung übernommen werden. Schätzungen sind grundsätzlich nicht zulässig.
2.3.4 Rückindexierung und zulässige Indizes
Diese so ermittelten Wiederbeschaffungswerte sind mit sachgerechten, offiziell ausgewiesenen Preisindizes auf den Anschaffungs- bzw. Herstellzeitpunkt zurückzurechnen (Art. 13 Abs. 4 StromVV). Zu diesem Zweck wurden spezifische Indizes für die Anlageklassen des Schweizer Stromnetzes erarbeitet. Ab dem Tarifjahr 2011 sind die Indizes gemäss Weisung 3/2010 der ElCom (Preisindizes zur Ermittlung der Anschaffungsneuwerte im Rahmen der synthetischen Netzbewertung nach Artikel 13 Absatz 4 StromVV, inkl. Beilage: ElCom 3/2010 – Indexreihen) anzuwenden.
Der Produzenten- und Importpreisindex (PPI) ist für das Verteil- und Übertragungsnetz nicht repräsentativ, da die Komponenten, die zur Erstellung von elektrischen Anlagen eingesetzt werden, nur einen sehr geringen Anteil des PPI ausmachen oder nicht im PPI enthalten sind. Aus diesem Grund ist der PPI für die Ermittlung der Anschaffungs- bzw. Herstellkosten bei Anlagen des Übertragungs- und Verteilnetzes nicht sachgerecht.
2.3.5 Individueller Abzug 20 % gemäss Art. 13 Abs. 4 StromVV
Vom so synthetisch ermittelten Wert sind 20 % in Abzug zu bringen (Art. 13 Abs. 4 StromVV). Der Abzug von 20 % ist so lange anzuwenden, als nicht der Nachweis erbracht wird, dass er zu einer Bewertung unter den ursprünglichen Anschaffungs- bzw. Herstellkosten führt (BGE 138 II 465. E. 7.7). Gelingt dieser Nachweis, kann ein tieferer Abzug vorgenommen werden. Dieser ist dann anstelle der 20 % anzugeben und die Anwendung des tieferen Wertes ist zu begründen. Weist die ElCom ihrerseits nach, dass der Abzug grösser als 20 % oder grösser als der vom Netzbetreiber geltend gemachte Abzug sein muss, nimmt sie eine Korrektur vor.
2.3.6 Synthetische Bewertung gesamter Anlagen und abgrenzbare Anlageteile
Das Bundesverwaltungsgericht hat wiederholt festgehalten, dass mit der synthetischen Methode nicht bloss Lücken innerhalb einer Anlage geschlossen werden können (vgl. statt vieler Urteil des Bundesverwaltungsgerichts A-2786/2010 vom 10. Juli 2013, E. 4.2.3). Die synthetische Methode ermittelt immer den gesamten Anlagenwert. In einem späteren Urteil präzisierte das Bundesverwaltungsgericht, dass einzelne Leitungsabschnitte im Rahmen der Bewertung nach Möglichkeit klar zu unterteilen und voneinander abzugrenzen sind. Sofern die betreffenden Abschnitte ohne Einschränkung getrennt bewertet werden können, sind sie diesbezüglich als einzelne Anlagen zu betrachten und es sind grundsätzlich so viele Leitungsabschnitte wie möglich historisch zu bewerten (Urteil des Bundesverwaltungsgerichts A-8638/2010 vom 15. Mai 2014, E. 5.3.4).
2.3.7 Geschätzte Werte
Lediglich geschätzte Einheitswerte oder Anschaffungsneuwerte sind nicht zulässig.
2.4 Anlagenwerte (Kostenrechnung, Kapitel 2.4)
Das Formular «Anlagewerte» müssen Sie nicht ausfüllen – es bietet Ihnen eine Übersicht über Ihre historisch und synthetisch bewerteten Anlagen gemäss Ihren Angaben in den Formularen 2.2 und 2.3.
2.5 Anschlussbeiträge (Kostenrechnung, Kapitel 2.5)
Im Formular «Anschlussbeiträge» werden einzelne Fragen für die Netzbetreiber, welche lediglich eine Light-Version ausfüllen, nicht angezeigt.
Kosten für Netzanschlüsse und Netzkostenbeiträge sind in der Kostenrechnung separat auszuweisen (Art. 7 Abs. 3 Bst. i StromVV).
Falls Sie Anschlussbeiträge erheben, können drei Methoden zur Anwendung kommen (vgl. VSE Empfehlung Netzanschluss für Endkunden (NA/RR – CH, Ausgabe 2019, Ziffer 5):
- Bruttomethode: Sie aktivieren die gesamten entstandenen Kosten und passivieren die Einnahmen, d. h Sie weisen die gesamten entstandenen Kosten im regulatorischen Anlagevermögen mit positiven Werten und die Einnahmen mit negativen Werten aus. Diese negativen Werte werden über den gleichen Zeitraum aufgelöst, wie die Netzanschlüsse abgeschrieben werden.
- Nettomethode: Sie bringen die vom Kunden geleisteten Zahlungen in Abzug, bevor Sie die verbleibenden Kosten aktivieren.
- In der Erfolgsrechnung erfasst: Die Beiträge werden erfolgswirksam erfasst, d. h sie werden von den regulatorischen Kosten im Betrachtungszeitraum kostenmindernd ausgewiesen.
Aus Sicht des Fachsekretariats ist die Bruttomethode den anderen Verfahren vorzuziehen.
Nur für die Vollversion: Bitte tragen Sie einerseits die Summe der Erlöse als Ist-Werte für die Jahre bis und mit 2023 und andererseits den im Jahr 2024 in Rechnung gestellten Totalbetrag ein.
3 Netzkosten (Kostenrechnung, Kapitel 3)
3.1 Allgemeine Angaben (Kostenrechnung, Kapitel 3.1)
3.1.1 Übersicht
Das Formular «Allgemeine Angaben» ist von allen Netzbetreibern auszufüllen und stellt die Grundlage für die Nachkalkulation des Tarifjahrs 2024 (vgl. Kapitel 3.2 der Kostenrechnung bzw. nachfolgend 3.2) dar. Bitte verwenden Sie für dieses Blatt ausschliesslich Ist-Werte und keine Planzahlen (Ist-Werte des letzten abgeschlossenen Geschäftsjahrs).
Auf diesem Tabellenblatt sind die Kosten für das vorgelagerte Netz anzugeben. In der Vollversion sind zusätzlich die Kosten für Wirkverluste und Blindenergie aufzuführen.
3.1.2 Wirkverluste
Wirkverluste sind die Differenz zwischen der im Netz bereitgestellten und der an Endverbraucher und Nachlieger gelieferten elektrischen Energie (Transformierungs- und Übertragungsverluste). Sie sind in den Betriebskosten auszuweisen (vgl. 3.2.9 ff.). Die Wirkverluste müssen pro Netzebene ermittelt werden. Die Wirkverluste pro Netzebene werden, wo immer möglich, mittels Differenzmessung bestimmt. Sind bei einzelnen Netzebenen keine Messungen bzw. eine ungenügende Anzahl Messstellen vorhanden, werden die Verluste via Gesamtenergiebilanz mittels Verteilschlüssel oder Modellrechnung auf die Netzebenen verteilt (siehe auch VSE Dokument DC – CH, Ausgabe 2020, Ziffer 8.3).
Die Wirkverluste werden pro Netzebene in Prozent angegeben und sind gemäss folgender Formel zu berechnen (siehe auch VSE Dokument DC – CH, Ausgabe 2020, Ziffer 8.3.1):
Es ist zu beachten, dass die Ist-Kosten der Wirkverluste auf tatsächlichen Kosten beruhen müssen, die allenfalls geschlüsselt werden. Ein Ausweis der Kosten für Wirkverluste für die Berechnung der Deckungsdifferenzen auf Basis von Plan- oder Schätzwerten ist nicht zulässig.
3.1.3 Blindenergie
Der Netzbetreiber stellt den Blindleistungsausgleich in seinem Verteilnetz sicher. Die notwendigen Möglichkeiten der Kompensation im Verteilnetz und in den angeschlossenen Erzeugungseinheiten hält der Netzbetreiber selbst bzw. über Verträge durch Dritte im erforderlichen Umfang vor. Vergleiche dazu das VSE Branchendokument Distribution Code Schweiz (DC-CH).
Beim Blindenergieausgleich ist eine verursachergerechte Direktverrechnung, z. B. bei einem cos(φ) < 0,90, möglich. Wird von der Möglichkeit zur Direktverrechnung Gebrauch gemacht, muss sichergestellt werden, dass es zu keiner doppelten Verrechnung im Netznutzungsentgelt und der Direktverrechnung kommt.
3.1.4 Vermeidung von sog. Pancaking Situationen
Wenn Netze unterschiedlicher Eigentümer innerhalb einer Netzebene hintereinandergeschaltet oder auf der gleichen Netzebene vermischt sind, entsteht eine sog. «Pancaking-Situation», d. h. die Gefahr, dass Endverbraucher mehrfach mit den Kosten einer Netzebene belastet werden: Die Kosten der Netzebene des einen, nachgelagerten Netzbetreibers summieren sich zu den in Rechnung gestellten Netzkosten des Vorliegers. Diese – höheren – Kosten darf der Nachlieger seinerseits wieder weiterreichen.
Der Verband Schweizerischer Elektrizitätsunternehmen (VSE) hat in seinem Branchendokument «Netznutzungsmodell für das Schweizerische Verteilnetz» (NNMV-CH) Regeln im Sinne von Artikel 17 StromVV für solche Themen festgelegt. Die ElCom hat sich ebenfalls bereits zu diesem Thema geäussert (vgl. dazu Verfügung der ElCom 921-10-007 vom 20. Oktober 2011).
Die ElCom beobachtet solche Konstellation kritisch: Die Netzbetreiber sind verpflichtet, durch geeignete Massnahmen sicherzustellen, dass keine Mehrfachbelastung der Endverbraucher resultiert, die sich allein dadurch ergibt, dass mehrere Akteure auf der gleichen Netzebene für den Netzbetrieb zuständig sind.
3.2 Berechnung Deckungsdifferenzen Netz (Kostenrechnung, Kapitel 3.2)
3.2.1 Rechtsgrundlagen
Nach der Einführung von Art. 18a StromVV, der am 1. Januar 2023 in Kraft getreten ist, hat die ElCom die neue Weisung 3/2024 vom 4. März 2024 und 4. Februar 2025 zu den Deckungsdifferenzen (DD) in den Bereichen Netz und Energie aus früheren Jahren veröffentlicht. Die neuen Bestimmungen zu den DD gelten erstmals für die DD des auf das Inkrafttreten folgenden Geschäftsjahrs (Art. 31m StromVV). Art. 18a StromVV findet somit erstmals Anwendung auf die DD des Geschäftsjahrs 2023/2024 (Wasserwirtschaftsjahr) beziehungsweise 2024 (Kalenderjahr). Art. 18a wird am 1. Januar 2026 zu Art. 18b.
Stimmt die Summe des Netznutzungsentgelts, das der Netzbetreiber während eines Tarifjahrs erhoben hat, nicht mit den anrechenbaren Netzkosten überein (Deckungsdifferenz), so muss er die Abweichung innert der nächsten drei Tarifjahre ausgleichen. Bei einer Unterdeckung kann er auf den Ausgleich verzichten (18a Abs. 1 StromVV).
In begründeten Fällen kann die ElCom den Zeitraum zum Ausgleich einer Deckungsdifferenz verlängern (Art. 18a Abs. 2 StromVV).
Für die Deckungsdifferenzen ab dem Geschäftsjahr 2024 ist die Weisung 3/2024 (inkl. Erhebungsbogen Deckungsdifferenzen) zu beachten. Für den Umgang mit den Deckungsdifferenzen bis und mit Ende Geschäftsjahr 2023 kommt die Weisung 2/2019 (inkl. Formular Deckungsdifferenzen) weiterhin zur Anwendung.
Für weitere Informationen bezüglich der Deckungsdifferenzen vgl. Verfügung Tarife NE 1 2012 vom 12. März 2012 bzw. die Verfügungen zu den Deckungsdifferenzen der Netzebene 1 der Jahre 2011 und 2012 vom 12. Januar 2021 bzw. vom 9. Februar 2021.
3.2.2 Allgemeines zum Formular
Das Formular «Berechnung Deckungsdifferenzen Netz» ist von allen Netzbetreibern auszufüllen.
Deckungsdifferenzen entstehen aufgrund des zeitlichen Auseinanderfallens von Tarifkalkulation, Tarifeinnahmen und den effektiven Kosten eines Geschäftsjahrs. Im Rahmen der Berücksichtigung der Deckungsdifferenzen aus den Vorjahren werden Differenzen zwischen den anrechenbaren Kosten und den realisierten Erlösen einer Kalkulationsperiode ausgeglichen.
Dabei werden insbesondere Differenzen berücksichtigt,
- die sich aus Abweichungen zwischen dem prognostizierten und dem tatsächlichen Mengengerüst ergeben,
- die sich aus Abweichungen zwischen Plankosten und tatsächlichen Kosten ergeben,
- die im Rahmen einer Prüfung durch die ElCom festgestellt werden oder
- die daraus resultieren, dass kostenwirksame Sondereffekte nicht in voller Höhe in einer Kalkulationsperiode erfasst werden sollen, um so die Tarife zu glätten.
Die Formulare für die Erhebung der Kosten als Basis für die Berechnung der Deckungsdifferenzen des Basisjahrs 2024 (Kapitel 3.2 der Kostenrechnung) und für den Nachweis der Kosten als Basis für die Tarifierung des Tarifjahrs 2026 (Kapitel 3.3 der Kostenrechnung) sind gleich aufgebaut. Die Nummern der Kostenpositionen folgen jenen des Schemas Kostenrechnung des VSE (KRSV-CH).
Im Formular 3.2 Deckungsdifferenzen Netz (weitere) werden die Über- oder Unterdeckungen des letzten abgeschlossenen Geschäftsjahrs berechnet. Zur Berechnung der Deckungsdifferenzen des eigenen und des vorgelagerten Netzes (inkl. SDL sowie Stromreserve) aus dem Vorjahr ist die Kostenrechnung Formular 3.2 Deckungsdifferenzen Netz auf Basis der tatsächlich angefallenen Kosten (inkl. kalkulatorischen Abschreibungen und Zinsen) und der sonstigen Erlöse des Vorjahrs (Ist-Kosten und Ist-Erlöse) auszufüllen. Dies gilt auch für die Energieflüsse und Leistungswerte, welche bei der Wälzung als Basis für die Berechnung der Deckungsdifferenzen pro Netzebene verwendet werden. Im Formular 3.2 Deckungsdifferenz Netz (weitere) wird die Deckungsdifferenz automatisch berechnet. In der Position 2 zu deklarieren sind allfällige aufgrund einer Verfügung der ElCom oder eines Gerichtsurteils anzupassende Werte vergangener Tarifjahre sind. In Position 3 sind Über- bzw. Unterdeckungen aus Vorjahren zu deklarieren, die weder Position 1 noch Position 2 zuzuordnen sind (vgl. Ziff. 3.2.25).
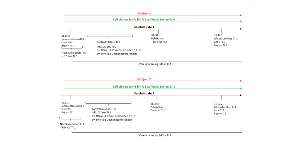
3.2.3 Zeitpunkt der Berechnung von Deckungsdifferenzen
Die Berechnung der Deckungsdifferenz ist für jedes Geschäftsjahr durchzuführen. Im Rahmen der Erhebung für die Tarife 2026 werden somit die Deckungsdifferenzen für das letzte abgeschlossene Geschäftsjahr (2024) berechnet.
Für die Berechnung der Deckungsdifferenzen werden die effektiven Erlöse des letzten abgeschlossenen Geschäftsjahrs (2024) mit den tatsächlichen Kosten des Geschäftsjahrs 2024 verglichen.
Folgende Abbildung veranschaulicht die Zusammenhänge bezüglich der Tarifjahre (TJ) und der Geschäftsjahre (GJ) sowie der Berechnung der Deckungsdifferenzen (DD):
Jeweils am Ende eines abgelaufenen Geschäftsjahrs (im Beispiel GJ 0) werden die Deckungsdifferenzen Netz des abzuschliessenden Geschäftsjahrs berechnet (=Nachkalkulation TJ 0). Allfällige Deckungsdifferenzen aufgrund von Verfügungen der ElCom oder Gerichtsurteilen sowie sonstige Deckungsdifferenzen sind zu berücksichtigen. Diese Deckungsdifferenzen sind i.d.R. über drei Jahre verteilt in die Tarife der folgenden Jahre einzurechnen (im Beispiel Tarifkalkulation TJ 2, TJ 3 und TJ 4).
Am Ende des nächsten Geschäftsjahrs (GJ 1) wird wiederum die Deckungsdifferenz des abgelaufenen Tarifjahrs berechnet (= DD aus TJ 1). Sind noch Differenzen aufgrund von Verfügungen der ElCom oder Gerichtsurteilen entstanden, sind diese ebenfalls zu berücksichtigen. Der erste abzubauende Teil dieser Deckungsdifferenz wird in der Tarifkalkulation für das Tarifjahr TJ 3 berücksichtigt.
3.2.4 Berechnung der Deckungsdifferenzen pro Netzebene
Die Deckungsdifferenzen Netz sind pro Netzebene zu rechnen und auszuweisen.
Oft können die Kosten des Netzbetriebes nicht einer einzigen Netzebene zugeordnet werden. Für diesen Fall sieht der VSE (vgl. KRSV-CH) zwei Lösungsvarianten vor:
- Die nicht direkt auf eine Netzebene zuteilbaren Kosten des Netzbetriebes werden der höchsten betroffenen Netzebene des Verteilnetzbetreibers zugeordnet. Über die Wälzung werden dann die einzelnen Netzebenen mit Netzabsatz aufgrund des Wälzmodells belastet.
- Die Kosten des Netzbetriebes werden mittels Verteilschlüssel auf die einzelnen Netzebenen aufgeteilt.
3.2.5 Verzinsung der Deckungsdifferenzen
Gemäss der Weisungen 3/2024 und 2/2019 der ElCom (inkl. Anhänge) der ElCom ist das massgebliche Referenzjahr für den anwendbaren WACC nicht das Tarifjahr, in dem die Deckungsdifferenz entstanden ist (t), sondern jenes Jahr, in dem diese frühestens in die Tarife eingerechnet werden kann (t+2). Diese Verzinsungsmethodik wurde vom Bundesgericht bestätigt (Urteil des Bundesgerichts 2C_1076/2014 vom 4. Juni 2015 E. 4).
Der Deckungsdifferenzsaldo per Ende Geschäftsjahr 2023 ist mit dem jeweiligen WACC Netz t+2 zu verzinsen1. Er ist somit spätestens bis Ende Geschäftsjahr 2027 vollständig (d. h. inkl. Zins) abzubauen.
Für die DD Netz bis 2023 wird die Vergütung auf Grundlage des WACC Netz im laufenden Tarifjahr (t+2) berechnet. Ab der DD 2024 (t) wird die Vergütung hingegen auf Grundlage des Fremdkapitalverzinsungssatzes des laufenden Tarifjahrs (t+2) berechnet (Art. 18a Abs. 3 StromVV).
Somit müssen die Überdeckungen im Netz mindestens zum Satz des Jahrs der aktuellen Tarifberechnung vergütet werden. Liegt bis 2023 ein positiver Saldo der Deckungsdifferenzen vor, muss dieser mindestens zum WACC Netz für das Tarifjahr 2027, also mit xxx %, verzinst werden. Bei einer Überdeckung im Jahr 2024 sowie Jahr 2025 hingegen ist diese zum Fremdkapitalverzinsungssatz des Tarifjahrs 2027, also mit xxx %, zu verzinsen (Art. 18a Abs. 3 Bst. b StromVV).
Der für Unterdeckungen beim Netz geltende Zinssatz beträgt höchstens den Zinssatz des Tarifjahrs, in dem die Tarife berechnet werden. Liegt bis 2023 ein negativer Saldo der Deckungsdifferenzen vor, darf dieser höchstens mit dem für das Tarifjahr 2027 geltenden WACC Netz, also mit xxx %, verzinst werden. Bei einer Unterdeckung im Jahr 2024 sowie im Jahr 2025 hingegen ist diese zum Fremdkapitalverzinsungssatz des Tarifjahrs 2027, also zu xx %, zu verzinsen. Für Unterdeckungen können Sie jederzeit einen niedrigeren Zinssatz anwenden oder ganz auf eine Verzinsung verzichten (Art. 18 Abs. 3 Bst. a StromVV).
1Das Jahr «t» bezeichnet dasjenige Geschäftsjahr, für welches die Deckungsdifferenzen berechnet werden.
3.2.6 Abbau von Deckungsdifferenzen
Ein effizienter (Art. 14 Abs. 3 Bst. a und Art. 15 Abs. 1 StromVG) Abbau der Deckungsdifferenzen liegt vor, wenn dadurch unnötige, von den Endverbrauchern zu tragende (Zins-)Kosten vermieden werden und der Abbau zeitnah erfolgt. Der auszugleichende Deckungsdifferenzbetrag muss inklusive der jeweiligen Verzinsung spätestens innert der nächsten drei Tarifjahre vollständig abgebaut sein (Art. 18a Abs. 1 StromVV).
Der Abbau einer Deckungsdifferenz über mehr als drei Jahre ist nur mit Genehmigung der ElCom zu-lässig (Art. 18a Abs. 2 StromVV). Möchte ein Netzbetreiber eine Deckungsdifferenz über einen längeren Zeitraum abbauen, hat er dazu ein begründetes Gesuch bei der ElCom einzureichen (Art. 18a Abs. 2 StromVV).
Unterdeckungen, welche nach drei Jahren oder nach Ablauf der verlängerten Abbaudauer nicht abgebaut sind, sind tarifneutral auszubuchen.
Es gibt insbesondere folgende Arten, eine realisierte Deckungsdifferenz des Geschäftsjahrs t auszugleichen:
- Eintarifierung ab Jahr t+2: Der im Rahmen der Tarifierung für den Abbau eingeplante Betrag ist verbindlich und bei der Nachkalkulation identisch zu übernehmen.
- Tarifneutrales Ausbuchen: Nur Unterdeckungen dürfen tarifneutral ausgebucht werden. Überdeckungen sind zwingend auszugleichen.
Ein laufendes Verfahren bei der ElCom oder vor Gericht, welches Auswirkungen auf Deckungsdifferenzen haben kann, stellt keinen Grund dar, auf den weisungskonformen Abbau der deklarierten Deckungsdifferenzen zu verzichten oder Zinsen auflaufen zu lassen.
Für die DD Netz bis 2023 gilt weiterhin die Regel zum Verrechnen des Saldos. Der Deckungsdifferenzsaldo per Ende Geschäftsjahr 2023 muss über längstens drei Jahre abgebaut werden. Er ist somit spätestens bis Ende Geschäftsjahr 2027 vollständig (d. h. inkl. Zins) abzubauen. Vorbehalten bleibt eine Genehmigung der ElCom für einen längeren Abbau. Ab 2024 werden die Deckungsdifferenzen der einzelnen Geschäftsjahre nicht mehr saldiert (Art. 18a StromVV).
Im Formular 3.2 Deckungsdifferenz Netz (weitere) ist der Abbau des Deckungsdifferenzsaldos 2023 und der Deckungsdifferenz 2024 je separat, d. h. unsaldiert auszuweisen.
3.2.7 Unterdeckungen
Deckungsdifferenzen dürfen nicht als Finanzierungsinstrument oder zur Äufnung von Reserven verwendet werden. Eine Reservehaltung insbesondere von Unterdeckungen ist daher nicht zulässig.
Die ElCom beobachtet genau, ob Netzbetreiber allenfalls bereits im Rahmen der Tarifierung mit Unterdeckungen rechnen, d. h. Unterdeckungen bereits bei der Kalkulation in Kauf genommen werden. Die gezielte Bildung von Deckungsdifferenzen, insbesondere von Unterdeckungen bereits bei der Kalkulation, ist aus Sicht der ElCom nicht rechtens. Die Netzbetreiber sind angehalten, die Kalkulation der Kosten und der darauf basierenden Tarife sorgfältig und mit dem Ziel einer ausgeglichenen Kosten-Erlösbilanz am Ende des Tarifjahrs vorzunehmen.
Entstehen Unterdeckungen durch (politische) Entscheide, nicht alle Kosten in die Tarife einzurechnen und sollen diese Unterdeckungen bewusst nicht tarifwirksam abgebaut werden, so dürfen die Deckungsdifferenzen nicht angehäuft werden. Der entsprechende Betrag ist tarifneutral aus den Unterdeckungen zu eliminieren. Dies kann über eine «Ausbuchung» erfolgen (Eintrag als Positivwert in der Rubrik «übrigen Deckungsdifferenzen»).
3.2.8 Ausweis der Kapitalkosten (Position 100)
3.2.8.1 Gesetzliche Grundlagen und allgemeine Grundsätze
Gemäss Artikel 15 Absatz 3 StromVG werden die anrechenbaren Kapitalkosten auf Basis der ursprünglichen Anschaffungs- bzw. Herstellkosten (AHK) ermittelt. Dabei ist die Höhe des anrechenbaren regulatorischen Anlagevermögens und damit die Bewertung zentral (vgl. oben, 2.2 ff. sowie 2.3 ff.). Massgeblich sind einerseits die Abschreibungen auf den kalkulatorischen Anlagerestwerten sowie andererseits die kalkulatorischen Zinsen auf den für den Betrieb des Netzes notwendigen Vermögenswerten.
3.2.8.2 Ausweis der kalkulatorischen Abschreibungen (Pos. 100.1)
Zu den Abschreibungen vgl. oben, 2.2.15.
3.2.8.3 Ausweis der kalkulatorischen Zinsen der Netze (Position 100.2)
Netzbetreiber haben Anrecht auf kalkulatorische Zinsen auf den für den Betrieb des Netzes notwendigen Vermögenswerten. Der massgebliche kalkulatorische Zinssatz entspricht dem Satz der durchschnittlichen Kosten des eingesetzten Kapitals (Weighted Average Cost of Capital, WACC). Der WACC beschreibt, welche Rendite die Kapitalgeber im Durchschnitt auf ihr eingesetztes Kapital unter Berücksichtigung des eingegangenen Risikos erwarten können (vgl. ANDRE SPIELMANN in: Kommentar zum Energierecht, Brigitta Kratz / Michael Merker / Renato Tami / Stefan Rechsteiner / Kathrin Föhse [Hrsg.], Band I, Bern 2016, Art. 15 StromVG, Rz. 58). Der WACC für das Netz wird jährlich durch das UVEK aufgrund von Berechnungen des BFE und nach Konsultation der ElCom festgelegt.
Als Netzbetreiber können Sie einen tieferen als den für das betroffene Tarifjahr gültigen WACC für die Verzinsung Ihres betriebsnotwendigen Vermögens einsetzen. Dies kann dann der Fall sein, wenn explizit auf den maximal zulässigen regulatorischen Gewinn verzichtet wird. Der gesetzlich festgelegte gültige WACC darf hingegen nie überschritten werden.
Zur Verzinsung der Deckungsdifferenzen gelten die oben beschriebenen Grundsätze (vgl. 3.2.5).
3.2.8.4 Ausweis der kalkulatorischen Zinsen für Anlagen im Bau (Position 100.3)
Die Ausführungen oben im Absatz 3.2.8.3 Ausweis der kalkulatorischen Zinsen der Netze (Position 100.2) sowie jene oben in Absatz 2.2.6 Anlagen im Bau sind hier zu beachten.
3.2.9 Ausweis der Betriebskosten (Position 200)
3.2.9.1 Gesetzliche Grundlagen und allgemeine Grundsätze
Als Betriebskosten gelten die Kosten für die mit dem Betrieb der Netze direkt zusammenhängenden Leistungen. Dazu zählen insbesondere die Kosten für Systemdienstleistungen sowie für den Unterhalt der Netze (aArt. 15 Abs. 2 StromVG). Zusätzlich gelten auch Entgelte für die Einräumung von Rechten und Dienstbarkeiten im Zusammenhang mit dem Netzbetrieb als anrechenbare Betriebskosten (Art. 15 Abs. 2 Bst. c StromVG).
Betriebskosten sind nur anrechenbar, soweit sie für den sicheren, leistungsfähigen und effizienten Netzbetrieb notwendig sind (Art. 15 Abs. 1 StromVG). Zur Überprüfung, ob es sich bei den geltend gemachten Kosten um «Kosten eines effizienten Netzes» handelt, kann die ElCom Effizienzvergleiche durchführen (Art. 19 Abs. 1 StromVV).
Die Betriebskosten basieren auf den Ist-Werten der Kosten gemäss Ihrer Jahresrechnung bzw. der Finanzbuchhaltung (vgl. auch oben 1.1.6.2 oben).
Bei der Bestimmung der Betriebskosten stehen immer zwei Fragen im Mittelpunkt:
- Sind alle Betriebskosten auch tatsächlich regulatorisch anrechenbar?
- Sind alle Betriebskosten auch korrekt dem Netz oder der Energie zugeordnet?
Grob können Netzbetreiber in zwei Gruppen eingeteilt werden: «reine Elektrizitätsversorger» und «Querverbundsunternehmen», welche noch andere Aktivitäten betreiben. Insbesondere bei Letzteren stellt sich immer auch das Problem der korrekten Kostenzuordnung zwischen den verschiedenen Bereichen. Erfolgt diese Zuordnung nicht korrekt, führt dies zu gewollten oder ungewollten, aber jedenfalls nicht erlaubten Quersubventionierungen zwischen dem Netzbetrieb und den übrigen Tätigkeitsbereichen (zum Beispiel Energie oder Kommunikation).
3.2.9.2 Kostenzuweisung und Schlüsselung
Bei der Zuweisung von Betriebskosten gelten folgende Grundsätze: Kosten werden wo immer möglich direkt zugewiesen. Wenn dies nicht möglich ist, dürfen sie geschlüsselt werden. Kosten sind gemäss Artikel 7 Absatz 5 StromVV verursachergerecht allen Bereichen, welche die Kosten verursachen, zuzuordnen. Dazu müssen die Schlüssel sachgerecht, nachvollziehbar, stetig verwendet und dokumentiert sein.
Sachgerecht ist ein Schlüssel, wenn er zu einer verursachergerechten Kostenaufteilung führt und andere in Betracht kommende Schlüssel keine bessere, d. h. verursachergerechtere Lösung bieten.
So ist eine Schlüsselung der Personalkosten im Verhältnis zum Personalbestand der verschiedenen Geschäftsbereiche sachgerecht. Gleiches gilt auch für die Schlüsselung von Informatikkosten anhand der Anzahl IT-Arbeitsplätze der verschiedenen Geschäftsbereiche. Auch eine aufwandmässige Verteilung der Kosten, d. h. ein Schlüssel auf der Basis von anteilig geleisteten und rapportierten Stunden wäre sachgerecht.
Hingegen ist eine Schlüsselung nach dem Umsatz oder auf Basis der Gesamtkosten nicht sachgerecht. Im regulatorischen Bereich leitet sich der Umsatz aus den regulatorischen Kosten ab – der Schlüssel würde sich also auf sich selbst beziehen. Er bildet die Verursacher der Kosten nicht ab, sondern nur das gesamte Unternehmen als Verursacher.
Nachvollziehbar ist ein Schlüssel dann, wenn sachkundige Dritte ohne Hinzuziehen weiterer Informationen erkennen können, wie und auf welcher Datengrundlage die Schlüssel gebildet wurden. Zur Nachvollziehbarkeit gehört auch der Nachweis der Kosten bzw. der dem Schlüssel zugrundeliegenden Werte. Hier können zum Beispiel die rapportierten Stunden oder rapportierte gefahrene Kilometer von Fahrzeugen genannt werden.
So kann ein Schlüssel vielleicht sachgerecht sein, aber nicht nachvollziehbar, weil die zugrundeliegenden Werte nicht nachgewiesen sind. Dies wäre der Fall bei einer Kostenschlüsselung auf Basis von geschätztem Aufwand, wenn keine Stundenrapportierung vorliegt.
Die Definition der Schlüssel muss schriftlich vorliegen und beispielsweise in einem Kostenrechnungs-Handbuch oder ähnlichem festgehalten sein.
Aus dem Grundsatz der Stetigkeit folgt, dass Schlüssel geeignet sein müssen, um über viele Geschäftsjahre hinweg eine verursachungsgerechte Schlüsselung zu ermöglichen.
Die ElCom hat sich in verschiedenen Verfügungen zu Schlüsselungen geäussert (vgl. Verfügung 211‑00016 der ElCom vom 17. November 2016 oder Abschlussschreiben 212-00233 der ElCom vom 21. November 2017).
3.2.9.3 Interne Verrechnungen
Interne Verrechnungspreise müssen streng kostenbasiert sein und dürfen keine Anteile enthalten, welche bereits über die regulierten Kapital- und Betriebskosten abgegolten sind.
Dazu gehört jegliche Art von Gewinnanteilen, die dem Netz verrechnet werden oder Kosten, die zu einer Doppelverrechnung führen würden wie zum Beispiel:
- Abschreibungsanteile von auch im regulatorischen Anlagevermögen enthaltenen und damit bereits dort abgeschriebenen Anlagen
- Gewinnanteile bei Dienstleistungen innerhalb des Unternehmens
- Gewinnzuschläge für den Verkauf von Energie vom Vertrieb ans Netz
- Kalkulatorische Eigenkapitalzinsen, diese sind über den WACC gedeckt
Regulierte Bereiche dürfen bei der Leistungsverrechnung nicht benachteiligt werden. Dies bedeutet, dass die Leistungen, welche vom Netz für andere Sparten erbracht werden, angemessen zu entschädigen sind. Umgekehrt müssen Leistungen, welche von anderen Sparten fürs Netz erbracht werden, werthaltig sein und auf kostenbasierten Preisen beruhen. Dies bedeutet, die Leistungen fürs Netz müssen in einer vernünftigen Zeit erbracht werden und zu den vereinbarten Resultaten führen. Die Kosten des Netzes sind darüber hinaus um die erbrachten und verrechneten Leistungen zu entlasten (Ausweis in der Position «sonstige Erlöse», vgl. Absatz 3.2.21.2 unten). Die Grundlagen interner Verrechnung von Leistungen mit Ressourcen des Netzes an andere Sparten und an Dritte müssen dokumentiert und nachvollziehbar sein. Die Verrechnung von Leistungen von anderen Sparten in das Netz sind ebenfalls zu dokumentieren. Dazu gehören u. a. die verrechneten Preise, die Ziele der Leistungserbringung und die entsprechenden Abrechnungen und Rapporte.
Die Grundsätze interner Verrechnungen sind stetig anzuwenden. Verrechnungspreise und die darunterliegenden Kostenkomponenten und die Methodik sind zu dokumentieren – beispielsweise in einem Accounting Manual oder in ähnlichen Unterlagen.
Weiter beobachtet die ElCom aussergewöhnliche Unternehmensstrukturen kritisch: Solche Strukturen dürfen nicht der Umgehung von StromVG-relevanten Regeln für die Netznutzungsentgelte dienen.
3.2.9.4 Nutzung von (Reserve-)Infrastruktur durch Dritte
Unter dem Begriff «Dritte» sind hier alle netzfremden Bereiche oder externe Dritte gleichermassen subsummiert. Die Verwendung von Infrastruktur aus dem Monopolbereich darf Dritten nicht unentgeltlich zur Verfügung gestellt werden. Dies auch nicht unter dem Argument die «Infrastruktur sei ja bereits da» bzw. das für den Betrieb «nötige Personal sei ja bereits entlohnt». Wird Infrastruktur aus dem Monopol mit oder ohne weitere Ressourcen von anderen Bereichen benutzt, ist dies zu Marktverhältnissen («at arm’s length») zu entschädigen, und die Netzkosten sind um diese Entschädigung zu entlasten (Ausweis in der Position «sonstige Erlöse», vgl. Absatz 3.2.21.2 unten).
Nachfolgend ein Beispiel aus der Praxis:
Bei der Erstellung von Stromtrassen werden häufig Reserverohre verlegt, um spätere Netzerweiterungen und Netzverstärkungen ohne grossen Aufwand zu ermöglichen. Die Mehrkosten, die durch zusätzliche Reserverohre verursacht werden, sind praktisch vernachlässigbar. Um Duplizierungen von Kabelkanalisationen zu verhindern, werden nicht benötigte Reserverohre oder nur zu einem geringen Teil belegte Rohre für Glasfaserkabel verwendet. Diese Benutzung ist dem «Netz» zu entschädigen. Verschiedentlich wird diesbezüglich argumentiert, dass der Platz für die Belegung mit Glasfaserkabeln kostenlos sei. Ausserdem werden mancherorts die Glasfaserkabel nebst der Verwendung ausserhalb des Strombereichs (Datenkommunikation, Internet etc.) auch für die Kommunikation mit Smart Metern verwendet. Entsprechend hatten einzelne Netzbetreiber die gesamte Glasfaserinfrastruktur fälschlicherweise den Netzkosten angelastet.
Da die Kapazitäten von Glasfasern die bei Smart Metering-Lösungen zu übertragenden Datenmengen bei Weitem übersteigen und für die Übertragung relativ kleiner Datenmengen der Aufbau eines wie in manchen Fällen flächendeckenden (eine Faser zu jedem Gebäude) Glasfasernetzes nicht notwendig erscheint, sind die Kosten eines Glasfasernetzes nur begrenzt dem Bereich «Netz» anlastbar.
Ausschlaggebend für die Kostenteilung von Glasfaserkabeln, die in Stromtrassen verlegt werden, ist Artikel 10 Absatz 1 StromVG. Dieser besagt, dass Quersubventionierungen zwischen dem Netzbetrieb und den übrigen Tätigkeitsbereichen untersagt sind. Glasfasernetzdienstleistungen sollen nicht auf Kosten der Stromversorgung günstiger angeboten werden können. Zur Umsetzung einer verursachergerechten Kostenzuordnung müssen gemäss Artikel 7 Absatz 5 StromVV sachgerechte Schlüssel definiert und angewendet werden. Die vom VSE vorgeschlagene Aufteilung bzw. Schlüsselung der Kosten nach dem Querschnitt in Trassen erachtet die ElCom beispielsweise als sachgerecht (vgl. Mitteilung der ElCom vom 8. Juli 2011 sowie vom 4. Oktober 2010, abrufbar unter www.elcom.admin.ch > Mitteilungen und weitere Publikationen).
3.2.9.5 Marketing und Werbung sowie Sponsoring
Marketing- und Sponsoringkosten sind für den sicheren, leistungsfähigen und effizienten Netzbetrieb nicht notwendig (Art. 15 Abs. 1 StromVG). Kosten, welche mit Sponsoring von Sport-, Kultur- oder anderen Veranstaltungen zusammenhängen, werden daher nicht als Betriebskosten akzeptiert. Entsprechendes gilt für die Kosten, die mit der Werbung für die Kundenakquisition und Produkteinführungen zusammenhängen oder auch in Bezug auf unternehmerische Massnahmen zur Förderung erneuerbarer Energien.
3.2.9.6 Zinsaufwände für Fremdkapital
Zinsaufwände für Fremdkapital bilden keinen Bestandteil der Betriebskosten. Für die Berechnung der anrechenbaren Kapitalkosten werden die kalkulatorischen Anlagerestwerte mit dem WACC verzinst. Im WACC sind zugunsten der Netzeigentümer bereits Fremdkapitalzinsen enthalten, ohne dass dabei berücksichtigt würde, ob diese effektiv als Aufwand anfallen (ANDRE SPIELMANN in: Kommentar zum Energierecht, Brigitta Kratz / Michael Merker / Renato Tami / Stefan Rechsteiner / Kathrin Föhse [Hrsg.], Band I, Bern 2016, Art. 15 StromVG, Rz. 71).
3.2.9.7 Betriebs- und Kapitalkosten des Messwesens
Es ist zu beachten, dass die kalkulatorischen Kosten von Steuer- und Regelsysteme (auch genannt «Fern- und Rundsteuerung») für die Tarifberechnung in den Positionen 530 auszuweisen sind (vgl. Art. 7 Abs. 3 Bst. m StromVV). Diese dürfen folglich nicht mehr in der Position 200 erfasst werden. Sollten wälzbare Kosten, gleich welcher Art, ausnahmsweise keiner Position zugeordnet werden können, sind diese unter Position 200.3 auszuweisen.
Kosten aus einer risikobasierten und effizienten Umsetzung von Massnahmen zur Cybersicherheit sind anrechenbar. Dazu bietet der Leitfaden SKI des Bundesamtes für Bevölkerungsschutz (BABS) eine gute Grundlage. Für die Zuweisung der anrechenbaren Kosten sind die vorliegende Wegleitung zur Kostenrechnung (KoRe) sowie subsidiär das Kostenrechnungsschema für Verteilnetzbetreiber der Schweiz (KRSV) des Verbandes Schweizerischer Elektrizitätsunternehmen zu beachten. Die Gliederung und Beispiele in der ElCom-Mitteilung «Anrechenbarkeit Kosten Cybersicherheit» vom 28. September 2022 sollen dabei helfen diese Kosten sachgerecht zu erfassen. Generell sollten Kosten für den Schutz der OT1 unter den Positionen 200 und 500und die Kosten für den Schutz der IT2 unter der Position 600 der KoRe angegeben werden. Bei der Abschreibungsdauer für Hard- und Software gilt Tabelle 1 des KRSV. Die ElCom behält sich vor, im Rahmen ihrer Aufsicht die effiziente Umsetzung der Schutzmassnahmen und Kosten zu überprüfen. Die Finanzbuchhaltung sollte daher so ausgelegt werden, dass die Kosten für Massnahmen zum Schutz von Cybervorfällen möglichst einfach ausgewiesen werden könnten. Dabei ist zu berücksichtigen, dass nur Kosten für die Sparte Netz anrechenbar sind (Art. 15 StromVG i.V.m. Art. 10 StromVG). Kosten für den Schutz von IKT-Systemen anderer Sparten (z. B. Energie, Telekom, Gas, usw.) sind direkt oder mit einer sachgerechten Schlüsselung (Art. 7 Abs. 5 StromVV) zu trennen und den entsprechenden Sparten anzulasten (vgl. auch Kapitel 2, KRSV).
1 Unter Operational Technology (OT) werden Technologien, welche direkt für die Bereitstellung oder Lieferung von Elektrizität notwendig sind (z. B. SCADA, PIA, Remote Access auf Installationen in Unterwerken, Rundsteuerung, Energiedatenmanagement (EDM), Smart Meter) verstanden.
2 Unter Information Technology (IT) werden Technologien zur Datenverarbeitung, welche nicht direkt mit der Bereitstellung von Elektrizität zu tun haben (z. B. Kundendatenmanagement, Personaldatenmanagement, Büroanwendungen) verstanden.
3.2.10 Ausweis Kosten für Netzbetrieb (Position 200.1a)
In dieser Position sind alle Kosten subsummiert, welche für den Betrieb einer effizienten und sicheren Netzinfrastruktur nötig sind. Dazu gehören namentlich die Kosten für den Betrieb und den Unterhalt der Netze (Personal, Material, Fremdleistungen etc.) aber auch Aktivitäten wie Netzplanung, Führen des Geografischen Informationssystem GIS bzw. Nachführung des Leitungskatasters, Arbeiten im Zusammenhang mit dem Asset Management, Netzkontrolle oder etwa Pikettdienst. Ebenfalls unter diese Position fallen Kosten für Systemdienstleistungen im Verteilnetz und Fahrplanabweichungen. Im Weiteren fallen hierunter Kosten für die Betriebshaftpflichtversicherung, Kosten für die Erstellung von Dokumentationen und Prozessen, Kosten für Qualitätsmanagement, für Schulungen des Personals oder für Arbeitssicherheit.
3.2.11 Ausweis Kosten für Instandhaltung (Positionen 200.2)
Zu den Kosten für Instandhaltung gehören namentlich die Kosten für den Unterhalt von Anlagen wie Ersatz oder Teilersatz von Kleinteilen, Korrosionsschutz etc. Unter diese Position zur rechnen sind auch die Aktivitäten, welche nicht im regulatorischen Anlagevermögen aufgenommen werden dürfen wie Kosten für Abbruch oder für Provisorien sowie generelle Unterhaltskosten (vgl. 2.2.3 Kosten für Abbruch, Rückbau oder Provisorien sowie 2.2.5 Unterhaltskosten und Ersatzinvestitionen).
Die Leistungen für die Material- und Dienstleistungsbeschaffungen (Identifizierung des Bedarfs an Material und der Dienstleistungen sowie von potentiellen Anbietern, Marktanalyse, Selektion der Anbieter und Vertragsverhandlungen, Ausführung der Kaufaufträge) und das Lager (Kosten für die Materiallieferung oder Vorratshaltung, Qualitätskontrollen am vorrätigen Material, Wertverluste des Lagermaterials) für Unterhalt oder im Rahmen der Planungsschritte beim Bau einer Anlage (vgl. 2.1.3) können ebenfalls hier deklariert werden.
Die Positionen 200.1a «Netzbetrieb» und 200.2 «Instandhaltung» sind getrennt auszuweisen. Falls die Ausweisung nicht getrennt erfolgt, ist in den Bemerkungen dazu anzubringen.
3.2.12 Diverse anrechenbare Betriebskosten (Position 200.3)
Sollten wälzbare Kosten, gleich welcher Art, ausnahmsweise keiner Position zugeordnet werden können, können Sie diese unter Position 200.3 ausweisen.
3.2.13 Wirkverluste des eigenen Netzes (Position 200.4)
In dieser Position sind ausschliesslich die im eigenen Netz entstandenen Wirkverluste einzutragen (vgl. dazu auch 3.1.2 oben).
Gemäss Artikel 15 Absatz 1 Buchstabe a StromVV stellt die Swissgrid den Netzbetreibern und den direkt am Übertragungsnetz angeschlossenen Endverbrauchern die Kosten für den Ausgleich von Wirkverlusten und die Lieferung von Blindenergie, welche diese verursacht haben, individuell in Rechnung. Diese Kosten sind über die Position 300 auszuweisen (vgl. 3.2.15 unten).
3.2.14 Ausweis der Kosten der höheren Netzebenen (Position 300)
Die Kosten der höheren Netzebenen werden zunächst automatisch aus dem Tabellenblatt «Allgemeine Angaben» übernommen. Wenn in Ihre Kalkulation ein anderer Wert eingeflossen ist, als der dort errechnete, ersetzen Sie den automatisch generierten Eintrag bitte durch den tatsächlichen Wert.
Die Kosten sind netto anzugeben, d. h. abzüglich etwaiger Preisrabatte. In Zusammenhang mit «Pancaking» empfangene Ausgleichszahlungen sind ebenfalls abzuziehen.
Die Kosten sind in der Spalte derjenigen Netzebene einzutragen, an welcher Sie beim vorgelagerten Netzbetreiber angeschlossen sind. Ist Ihre eigene oberste Netzebene z. B. die NE3, sind die Kosten des vorgelagerten Netzes in die Spalte NE2 einzutragen. Anders im Fall von «Pancaking», hier wären die Kosten in Spalte NE3 zu erfassen.
3.2.15 Ausweis der Kosten der Systemdienstleistungen sowie Stromreserve (Position 400)
Systemdienstleistungen (SDL) sowie die Stromreserve sind die für den stabilen und sicheren Netzbetrieb notwendigen Dienste in der Elektrizitätsversorgung. Es handelt sich damit um Hilfsdienstleistungen, welche die Stromnetzbetreiber neben der Übertragung und Verteilung elektrischer Energie zusätzlich erbringen müssen.
Unter der Position 400 werden die von Swissgrid in Rechnung gestellten Kosten für die von Swissgrid erbrachten Systemdienstleistungen sowie die Kosten der Stromreserve erfasst. Kosten für Systemdienstleistungen im Verteilnetz sind unter Position 200.1 (vgl. 3.2.10 oben) einzutragen.
Bitte verwenden Sie ausschliesslich diese Position für die von der Swissgrid in Rechnung gestellten Kosten und geben Sie diese nicht etwa unter Verwendung der Netzebene 1 an.
3.2.16 Ausweis der Kosten für Mess-, Steuer- und Regelsysteme (Position 500)
3.2.16.1 Allgemeines
In der Kostenrechnung müssen alle für die Berechnung der anrechenbaren Kosten notwendigen Positionen separat ausgewiesen werden. Dazu gehören auch die Kosten für das Mess- und Informationswesen, für intelligente Messsysteme sowie die Kosten für intelligente Steuer- und Regelsysteme einschliesslich der Vergütungen (Art. 7 Abs. 3 Bst. f, fbis und m StromVV).
Gemäss aArtikel 13a Buchstabe a StromVV sind alle Kapital- und Betriebskosten von Messsystemen nach der StromVV anrechenbar. Dies gilt für alle Messsysteme, die unter dem zeitlichen Geltungsbereich der neuen StromVV, d. h. ab 1.1.2018 in Betrieb genommen werden. Somit sind Kosten für Lastgangmessungen (die noch nicht aArt. 8a ff. StromVV entsprechen) als Netzkosten anrechenbar (Art. 31l Abs. 3 StromVV).
Mit Inkrafttreten der Strategie Stromnetze am 1. Juni 2019 wurde Artikel 31e Absatz 4 StromVV aufgehoben. Ab diesem Zeitpunkt sind somit auch die Kosten der vor dem 1. Januar 2018 eingesetzten Lastgangmessungen anrechenbar. Bereits seit dem 1. Januar 2018 als Netzkosten anrechenbar sind die ab diesem Zeitpunkt bei Produzenten installierten Messungen (Art. 15 Abs. 1 StromVG; aArt. 13a Bst. a StromVV).
Die Kosten aus einer risikobasierten und effizienten Umsetzung von Massnahmen zur Cybersicherheit sind anrechenbar Kosten für den Schutz der OT dürfen u.a. in den Positionen 510.4 und 520.4 angegeben werden (ausführlich dazu Ziff. 3.2.9.7).
3.2.16.2 Kosten für intelligente Messsysteme (Position 510)
Dienstleistungen im Rahmen des Mess- und Informationswesens können mit Zustimmung des Netzbetreibers auch von Dritten erbracht werden (vgl. aArt. 8 Abs. 2 StromVV).
Zur Umsetzung der oben genannten Bestimmungen (Art. 7 Abs. 3 Bst. f und fbis sowie aArt. 8 Abs. 2 StromVV) muss der VNB die Kosten – namentlich diejenigen für Messdienstleistungen – detailliert ausweisen.
Artikel 17a StromVG, der durch die aArtikel 8a und 8b StromVV präzisiert wird, legt den Mindeststandard bezüglich intelligenter Messsysteme fest. 80 Prozent der Messeinrichtungen in einem Netzgebiet müssen bis zehn Jahre nach Inkrafttreten der Änderung vom 1. November 2017, das heisst per 31. Dezember 2027, diesem Standard entsprechen (Art. 31e Abs. 1 StromVV).
Die Kosten der intelligenten Messsysteme, welche den in Artikel 17a StromVG in Verbindung mit den aArtikeln 8a und 8b StromVV festgelegten Standards entsprechen, sind unter der Position 510 «Kosten für intelligente Messsysteme» einzutragen. Die Kosten für Messsysteme, die gemäss Artikel 31l Absätze 1 und 2 StromVV den 80 Prozent zugeordnet werden können, werden ebenfalls der Position 510 «Kosten für intelligente Messsysteme» zugeteilt. Dies im Gegensatz zum KRSV-CH, welches diese Kosten der Position 520 «Kosten für übriges Mess- und Informationswesen» zuordnet (vgl. auch 2.2.8).
3.2.16.3 Kosten für übriges Mess- und Informationswesen (520)
Alle Messeinrichtungen, die nicht den in Artikel 17a StromVG in Verbindung mit aArtikel 8a und 8b StromVV festgelegten Standards entsprechen und nicht gemäss Artikel 31l Absätze 1 und 2 StromVV den 80 Prozent zugeordnet werden können, aber nach wie vor in Gebrauch sind, müssen unter der Position 520 «Kosten für übriges Messwesen und Informationswesen» eingetragen werden.
3.2.16.4 Kalkulatorische Abschreibungen für die Messsysteme beider Arten (Position 510.1 und 520.1)
Unter dieser Position sind die Abschreibungen der Messsysteme des regulatorischen Anlagevermögens zu erfassen. Eine doppelte Berücksichtigung der Kosten der Messsysteme einerseits im regulatorischen Anlagevermögen des Netzes und in den Abschreibungen unter Position 100.1 und andererseits in den Messkosten ist nicht zulässig. Anteilig verwendete Anlagen wie z. B. Energiedatenmanagementsysteme sind auch anteilig den Messkosten und dem Netz zuzuordnen. Die ElCom behält sich vor, Stichproben vorzunehmen.
Beispiele für Anlagen, welche ins regulatorische Anlagevermögen aufgenommen und folglich abgeschrieben und verzinst werden dürfen, sind: Zähler, allfällige Wandler, Prüfklemmen, Kommunikationseinheiten, mobile Datenerfassung, Zählerfernauslesung, etc.
3.2.16.5 Kalkulatorische Zinsen für die Messsysteme beider Arten (Position 510.2 und 520.2)
Unter dieser Position sind die kalkulatorischen Zinsen der Messsysteme des regulatorischen Anlagevermögens zu erfassen. Eine doppelte Berücksichtigung der Kosten der Messsysteme einerseits im regulatorischen Anlagevermögen des Netzes und in den Zinsen unter Position 100.2 und andererseits in den Messkosten ist nicht zulässig.
Da das Messwesen ebenfalls zu den Netzkosten und damit zum betriebsnotwendigen Vermögen des Netzes gehört, gilt für die Verzinsung derselbe WACC wie für die kalkulatorischen Zinsen des Netzes.
3.2.16.6 Kosten der Messdienstleistungen für die Messsysteme beider Arten (Position 510.3 und 520.3)
Es sind für die intelligenten Messsysteme folgende anteilige Kosten einzutragen (eigene oder Drittkosten):
- Betriebskosten Zählerfernauslesung (ZFA) und Datenübertragungskosten
- Betriebskosten Energiedatenmanagement (anteilige Kosten EDM-Netz) für Datenbereitstellung, Datenarchivierung und Datenlieferung
- Betriebskosten Energiedatenmanagement (anteilige Kosten EDM-Netz) für Wechselprozesse, Datenplausibilisierung und Ermittlung von Ersatzwerten.
3.2.16.7 Betriebs- und Verwaltungskosten für die Messsysteme beider Arten (Position 510.4 und 520.4)
Hier werden Kosten eingetragen wie etwa:
- Zählerlogistik (Beschaffung, Lagerung, Installation, Eichung, periodische Zählerprüfung, Instandhaltung, Losverwaltung, etc.), Zähler- und Messstellenverwaltung (Stammdatenpflege)
- Betriebskosten für Ablesung und Datenübertragung (z. B. mobile Datenerfassung (MDE))
- Kommunikationskosten
- Anteilige Raum-, Informatik- und Fahrzeugkosten, etc.
3.2.16.8 Intelligente Steuer- und Regelsysteme (Position 530)
Stimmt ein Endverbraucher, ein Erzeuger oder ein Speicherbetreiber zu, dass bei ihm ein Steuer- und Regelsystem für den sicheren, leistungsfähigen und effizienten Netzbetrieb (Flexibilität) zum Einsatz gelangt, vereinbart er mit dem Netzbetreiber insbesondere, wie der Einsatz des Systems vergütet wird (Art. 8c Abs. 1 Bst. c StromVV).
Diese Vergütung muss auf sachlichen Kriterien beruhen und darf nicht diskriminierend sein (Art. 8c Abs. 2, StromVV). Die Vergütungsansätze müssen veröffentlicht werden (Art. 8c Abs. 3 StromVV in Verbindung mit Art. 12 Abs. 1 StromVG und aArt. 10 StromVV). In der Kostenrechnung müssen alle für die Berechnung der anrechenbaren Kosten notwendigen Positionen separat ausgewiesen werden, insbesondere die Kosten für intelligente Steuer- und Regelsysteme einschliesslich der Vergütungen (Art. 7 Abs. 3 Bst. m StromVV). Bei diesen Vergütungen handelt es sich um die Vergütung, die der Netzbetreiber dem Endverbraucher, Erzeuger oder Speicherbetreiber für dessen Flexibilität entrichtet (Art. 8c StromVV).
Um die vorgenannten Bestimmungen umzusetzen, muss der Verteilnetzbetreiber die Kosten, die von den Steuer- und Regelsystemen im Sinne von Artikel 8c StromVV erzeugt werden, detailliert ausweisen. Diese sind in der Kostenrechnung unter der Position 530 «Kosten für intelligente Steuer- und Regelsysteme» einzutragen. In der Position 530 müssen nebst allen Anlagen, die als intelligente Steuer- und Regelsysteme bezeichnet werden auch die klassischen Rundsteueranlagen eingetragen werden (vgl. Erläuterungen zur Teilrevision der StromVV vom November 2017, S. 10 ff.; Art. 31f StromVV).
Bietet der Netzbetreiber Endverbrauchern, Erzeugern oder Speicherbetreibern die Nutzung von deren Flexibilität mittels intelligenter Steuer- und Regelsysteme an, so muss er nicht nur die vorgesehene Vergütung in seinem Tarifblatt veröffentlichen (Art. 8c Abs. 3 StromVV in Verbindung mit Art. 12 Abs. 1 StromVG und aArt. 10 StromVV), sondern auch die so ausgerichteten Beträge in der Kostenrechnung unter der Position 530.3 «Vergütungen an Endverbraucher oder Erzeuger» einzutragen.
3.2.17 Ausweis der Verwaltungskosten (Position 600)
3.2.17.1 Verwaltung und Vertrieb (Position 600.1 und 600.2)
Hier sind je Netzebene die allgemeinen Verwaltungs- und Vertriebskosten des Netzes auszuweisen. Eine detaillierte Darstellung der Kosten, die in den Positionen 600.1a und 600.2 erfasst werden, finden Sie im KRSV CH 2019 (S. 29). In Abweichung vom KRSV betrachtet die ElCom Kosten für Public Relations nicht als notwendige Kosten für ein sicheres und effizientes Netz (vgl. 3.2.9.5). Public Relations haben nichts mit dem Netzbetrieb zu tun, da die Netzbetreiber in ihrem Netzgebiet nicht mit anderen Anbietern konkurrieren.
Ebenfalls abzubilden sind die allgemeinen Verwaltungs- und Vertriebskosten für den Tätigkeitsbereich Netz, die in Ihre Kostenkalkulation für das Jahr 2024 eingeflossen sind. Mit diesen Angaben zeigen Sie auf, wie Sie allgemeine Verwaltungs- und Vertriebskosten, bei denen es sich zumeist um Gemeinkosten handelt, dem Netz belasten. Im Weiteren helfen uns diese Daten dabei, die Struktur Ihrer Gestehungskosten für Energie nachzuvollziehen (vgl. auch 5.1).
Die Kosten für die an Ihre Kunden gelieferte elektrische Energie werden nicht hier, sondern im Tabellenblatt «Gestehungskosten» erfasst.
Die Kosten aus einer risikobasierten und effizienten Umsetzung von Massnahmen zur Cybersicherheit sind anrechenbar. Die Kosten für den Schutz der IT sind als Verwaltungskosten zu erfassen (ausführlich dazu Ziff. 3.2.9.7).
3.2.17.2 Kalkulatorische Verzinsung des betriebsnotwendigen NUV (Position 600.3)
3.2.17.2.1 Gesetzliche Grundlagen und Vorgaben der ElCom
In Artikel 15 Absatz 3 Buchstabe b StromVG ist vorgesehen, dass die Netzbetreiber Anrecht auf kalkulatorische Zinsen auf den für den Betrieb des Netzes notwendigen Vermögenswerten haben. Diese betriebsnotwendigen Vermögenswerte setzen sich höchstens zusammen aus den Anschaffungs- und Herstellrestwerten per Ende des Geschäftsjahrs sowie aus dem betriebsnotwendigen NUV (Art. 13 Abs. 3 Bst. a StromVV).
Das NUV kann als Bestandteil der betriebsnotwendigen Vermögenswerte mit dem WACC verzinst werden (Art. 13 Abs. 3 Bst. b StromVV).
Weder das StromVG noch die StromVV enthalten eine nähere Bestimmung zu den Bestandteilen des betriebsnotwendigen NUV. Gemäss der Auffassung der Gerichte ist es daher nicht rechtswidrig, wenn die ElCom das betriebsnotwendige NUV näher präzisiert. Zur Berechnung des NUV hat die ElCom eine langjährige Praxis entwickelt, welche von den Gerichten gestützt wurde (BGE 138 II 465 E. 9; Urteile des Bundesverwaltungsgerichts A-5141/2011 vom 29. Januar 2013 E. 11.3., A-2222/2012 vom 10. März 2014, E. 7.2; A-8638/2010 vom 15. Mai 2015, E. 8, A- 2606/2009 vom 11. November 2010, E. 13).
Gemäss der Praxis der ElCom bilden die kalkulatorischen Kosten des regulierten Anlagevermögens (Abschreibung und Verzinsung), die Vorräte und die Betriebskosten des entsprechenden Jahres die Grundlage zur Ermittlung des NUV. Neben den eigenen Betriebs- und Kapitalkosten können im Verteilnetz auch die Netzkosten der Vorlieger und die Kosten für die SDL zur Ermittlung des betriebsnotwendigen NUV herangezogen werden (z. B. Verfügung der ElCom 211-00011 [alt: 957-08-141] vom 7. Juli 2011, Rz. 104 ff.; Verfügung der ElCom 211-00011 vom 3. Juli 2014, Rz. 24 und 39; Verfügung der ElCom 211-00016 vom 17. November 2016, Rz. 234; Verfügung der ElCom 211-00008 vom 22. Januar 2015, Rz. 222). Ebenfalls zu berücksichtigen sind die von Swissgrid in Rechnung gestellten Kosten für die Stromreserve sowie die eintarifierten Deckungsdifferenzen. Bei Letzteren kann es sich um einen positiven oder negativen Betrag handeln.
Bei der Berechnung der NUV-Verzinsung des Netzes dürfen die eintarifierten Deckungsdifferenzen ab den Tarifen 2026 nicht mehr als Teil der Verzinsungsbasis berücksichtigt werden (Mitteilung der ElCom vom 4. Februar 2025) (vgl. Kapitel 3.3.1).
Nicht in die Berechnung des NUV einbezogen werden dürfen aufgelaufene, aber noch nicht eintarifierte Deckungsdifferenzen. Würde der Bestand der Deckungsdifferenzen in die Berechnung des NUV einfliessen, würden sie doppelt verzinst, was nicht im Sinne eines effizienten Netzbetriebes wäre (Art. 15 Abs. 1 StromVG, vgl. zur Berechnung und Verzinsung der Deckungsdifferenzen Weisung 2/2019 der ElCom).
Die Praxis der ElCom sieht eine kostenbasierte Berechnung des NUV vor. Umsatzorientierte Methoden sowie die bilanzielle Methode sind damit nicht anwendbar. Zur Ermittlung des anrechenbaren betriebsnotwendigen Nettoumlaufvermögen ist auf die Ist-Kosten des betroffenen Tarifjahrs abzustützen.
3.2.17.2.2 Ausweis der NUV-Zinsen (600.3)
Hier sind die kalkulatorischen Zinsen auf das betriebsnotwendige Nettoumlaufvermögen, die in Ihre Kostenrechnung eingeflossen sind, anzugeben. Erläutern Sie bitte die Herleitung der Zinsen auf dem Tabellenblatt «NUV» (vgl. auch 3.6). Bei den Plankosten wird diese Position zu den kalkulatorischen Kosten umgegliedert und wird neu zur Positionsnummer 100.4.
3.2.17.3 Hoheitliche Installationskontrolle (Position 600.5)
Die Kosten, die aus staatlichen oder staatlich veranlassten Kontrollmassnahmen zur Gewährleistung der Netzsicherheit resultieren (z. B. für das Avisieren und Überwachen der Kontrollaufrufe, die Bearbeitung der Sicherheitsnachweise und die Überwachung des Vollzugs sowie die Durchführung von Stichprobenkontrollen, etc.) sind in Position 600.5 zu erfassen.
3.2.17.4 Kosten von innovativen Massnahmen und zur Sensibilisierung im Bereich Verbrauchsreduktion (Positionen 600.7 und 600.8)
3.2.17.4.1 Kosten von innovativen Massnahmen (Position 600.7)
Hier sind die Kosten für innovative Massnahmen für intelligente Netze anzugeben (Art. 7 Abs. 3 Bst. n StromVV und Art. 13b StromVV). Diese sind bis zu einem Betrag von höchstens 1 Prozent der Summe der anrechenbaren Betriebs- und Kapitalkosten anrechenbar.
Als innovative Massnahme für intelligente Netze gilt das Erproben und Nutzen neuartiger Methoden und Produkte aus Forschung und Entwicklung zum Zwecke einer zukünftigen Erhöhung der Sicherheit, Leistungsfähigkeit oder Effizienz des Netzes (Art. 13b Abs. 1 StromVV). Die Kosten solcher Massnahmen gelten bis zu einem Betrag von höchstens 1 Prozent der Summe der anrechenbaren Betriebs- und Kapitalkosten des Netzbetreibers im betreffenden Jahr als anrechenbare Kosten. Maximal dürfen 500'000 Franken (bzw. 1°Million Franken bei der nationalen Netzgesellschaft) angerechnet werden.
Die Netzbetreiber dokumentieren ihre innovativen Massnahmen und veröffentlichen die Dokumentation. Sie beschreiben namentlich das Projekt, die angewendete Methode, den erwarteten und den erzielten Nutzen sowie die Auslagen (vgl. Art. 13b Abs. 3 StromVV).
Falls Sie Kosten für innovative Massnahmen geltend machen, sind die entsprechenden Unterlagen (Projektbeschreibung und Kostenaufstellung) der ElCom als PDF-Datei über das e-GOV Portal einzureichen.
Beachten Sie: Kosten für innovative Massnahmen, welche mit Ressourcen erbracht wurden, welche bereits in den Tarifen berücksichtigt werden oder wurden, dürfen nicht doppelt deklariert werden. Solche Kosten sind daher bei der entsprechenden Kostenposition in Abzug zu bringen, bevor sie hier ausgewiesen werden. Die ElCom behält sich vor, entsprechende Kosten zu prüfen, um sicherzustellen, dass die Möglichkeit der Deklaration von innovativen Massnahmen nicht zu einer Doppelbelastung führt.
3.2.17.4.2 Kosten für Sensibilisierung im Bereich der Verbrauchsreduktion (Position 600.8)
Hier sind die Kosten für Massnahmen zur Sensibilisierung im Bereich der Verbrauchsreduktion anzugeben, welche bis zu einem Betrag von höchstens 0.5 Prozent der anrechenbaren Betriebskosten anrechenbar sind (Art. 7 Abs. 3 Bst. o StromVV). Maximal dürfen 250'000 Franken angerechnet werden.
Als Massnahme zur Sensibilisierung im Bereich der Verbrauchsreduktion gilt beispielsweise, wenn Netzbetreiber die Messdaten der Endverbraucher in ihrem Netzgebiet so bearbeiten, dass diese ihren individuellen Elektrizitätsverbrauch während verschiedener Zeitperioden mit demjenigen anderer Endverbraucher mit gleichartiger Verbrauchscharakteristik vergleichen können (vgl. Art. 13c Abs. 1 StromVV).
Beachten Sie: Kosten zu Sensibilisierung im Bereich der Verbrauchsreduktion, welche mit Ressourcen erbracht wurden, welche bereits in den Tarifen berücksichtigt werden oder wurden, dürfen nicht doppelt deklariert werden. Solche Kosten sind daher bei der entsprechenden Kostenposition in Abzug zu bringen, bevor sie hier ausgewiesen werden. Die ElCom behält sich vor, entsprechende Kosten zu prüfen, um sicherzustellen, dass die Möglichkeit der Deklaration von Kosten zu Sensibilisierung im Bereich der Verbrauchsreduktion nicht zu einer Doppelbelastung führt.
3.2.18 Steuern (Position 700)
3.2.18.1 Allgemeines
Bund, Kantone und Gemeinden besteuern den Gewinn juristischer Personen. Ob ein Netzbetreiber jedoch überhaupt besteuert wird, hängt nicht nur von seiner Rechtsform ab, da diverse Netzbetreiber explizit steuerbefreit sind. Bei den direkten Steuern ist v. a. die Gewinnsteuer von Bedeutung, während die Kapitalsteuer nur eine geringfügige Rolle spielt.
Sind die einzelnen Geschäftsbereiche nicht vollständig juristisch entflechtet (bzw. werden als einzelne Steuersubjekte besteuert), dann müssen die Steuern verursachergerecht auf die beteiligten Geschäftsbereiche verteilt werden. Da die Gewinnsteuer direkt von der Höhe des Gewinns abhängt, ist sie proportional zu den Gewinnen der Geschäftsfelder zu verteilen.
3.2.18.2 Direkte Steuern vs. kalkulatorische Steuerberechnung
Die ElCom erwartet, dass grundsätzlich die direkten Steuern (Ist-Werte gemäss tatsächlicher Steuerrechnung) angewendet werden, die sich aus der Jahresrechnung Netz ableiten (vgl. zur Jahresrechnung auch 1.1.6.2 oben).
Das Gesetz sieht keine juristische Entflechtung des Netzbetriebes vor. Daher ist der Netzbereich üblicherweise zusammen mit anderen Bereichen steuerpflichtig. Aus diesem Grund ist es nicht immer möglich, die direkten Steuern allein für den Netzbetrieb zu bestimmen. In diesem Fall können ausnahmsweise alternativ zu aufwandgleichen, direkten Steuern auch kalkulatorische Steuern berechnet werden.
Die Stromversorgungsgesetzgebung definiert den «angemessenen Gewinn» im Monopolbereich Netz über die Verzinsung des betriebsnotwendigen Vermögens – genauer gesagt über den Anteil des Eigenkapitals: Die den kalkulatorisch berechneten Steuern zugrunde gelegten Gewinne werden daher ausgehend vom betriebsnotwendigen Vermögen via des in der Herleitung des Weighted Average Cost of Capital (WACC) verwendeten Finanzierungsverhältnisses auf Basis des Eigenkapitalkostensatzes im WACC bestimmt. D. h. als Gewinn wird der Anteil der regulatorischen Verzinsung verwendet, welcher regulatorisch für die Bereitstellung des Kapitals verzinst wird. Die kalkulatorischen Steuern werden schliesslich unter Verwendung des anwendbaren Steuersatzes errechnet.
Da der regulatorische Gewinn nicht nur über die Verzinsung des regulatorischen Anlagevermögens, sondern zusätzlich über die Verzinsung des Nettoumlaufvermögens definiert wird, welches wiederum Steuerkosten enthält, entsteht ein Zirkelbezug bei der Berechnung kalkulatorischer Steuern. Dieser wird bei wesentlichen Beträgen gemäss der Praxis der Steuerbehörden über eine mehrfache Iteration aufgelöst.
3.2.18.3 Mehrwertsteuern bilden keine anrechenbaren Kosten
Obwohl Netzbetreiber mehrheitlich mehrwertsteuerpflichtig sind, versteht sich von selbst, dass die Mehrwertsteuer nicht als anrechenbare Kosten zählen, da sie reine Durchlaufkosten bilden. Als indirekte Konsumsteuer (Allphasensteuer mit Vorsteuerabzug) wird der Endkonsument über den in der Faktura ausgewiesene Steuerbetrag mehrwertsteuerbelastet. Die Netzbetreiber entrichten Umsatzsteuern auf den von ihnen bezogenen Leistungen, sie können diese jedoch als Vorsteuer wieder bei der Mehrwertsteuerabrechnung geltend machen.
3.2.18.4 Latente Steuern bilden keine anrechenbaren Kosten
Latente Steuern gehören nicht zu den Betriebskosten. Im handelsrechtlichen Sinn sind latente Steuern im entsprechenden Geschäftsjahr nicht effektiv geschuldet und werden daher auch nicht verbucht. Es liegen damit keine Kosten im betriebswirtschaftlichen Sinn vor (Urteil des Bundesverwaltungsgerichts A-2876/2010 vom 20. Juni 2013 E. 5.3.3.4.).
3.2.18.5 Ausweis der Steuern (Pos. 700)
In den entsprechenden Feldern sind die direkten Steuern, die als Ist-Steuern für die entsprechende Periode angefallen sind, analog zu jenen Steuern, welche Sie in Ihre Kalkulation der Netznutzungsentgelte eingerechnet haben, anzugeben. In der Regel wird es sich um die Gewinnsteuern handeln und in Einzelfällen auch um die Kapitalsteuern (Pos. 700.3). Sofern Ihre aufwandgleichen Gewinnsteuern in die Kalkulation eingeflossen sind, geben Sie den Betrag unter 700.1 an. Die aufwandgleichen Kapitalsteuern, welche in die Kalkulation einfliessen, sind unter Position 700.3 anzugeben. Wenn Sie kalkulatorische Gewinnsteuern geltend machen, ist der Betrag in 700.2 zu erfassen.
Erklären Sie bitte die Herleitung des einkalkulierten Steuerbetrags. Falls Sie kalkulatorische Steuern geltend machen, skizzieren Sie bitte die angewandte Berechnungsmethode. Falls aufwandgleiche Steuern eingesetzt wurden, erläutern Sie bitte, wie Sie diese berechnet haben (z. B. anhand des im Geschäftsjahr 2024 verbuchten Steueraufwands).
3.2.19 Abgaben und Leistungen an das Gemeinwesen sowie Netzzuschlag gem. Art. 35 EnG (Positionen 750 und 800)
Abgaben und Leistungen an das Gemeinwesen werden in der Regel wie folgt erhoben:
- direkt an das Gemeinwesen zu leistende Abgabe.
- indirekt, indem der Netzbetreiber verpflichtet wird, für die öffentliche Hand Sondertarife anzubieten (z. B. verbilligter Tarif für Schulen, Stadttheater, Schwimmbad, öffentliche Beleuchtung, etc.) oder ganz auf ein Entgelt zu verzichten. Dadurch
- müssen die entsprechenden Kosten von den nicht privilegierten Netznutzern getragen werden oder
- der Gewinn des Netzbetreibers vermindert sich entsprechend.
Abgaben und Leistungen an das Gemeinwesen sind in der Kostenrechnung gesondert auszuweisen (Art. 7 Abs. 3 Bst. k StromVV).
Im Fall 2a) sind die in den Positionen 100 bis 700 enthaltenen Beträge daher in die Position 750 umzugliedern, sofern sie nicht aus dem regulatorisch zulässigen Gewinn finanziert werden. Der anschliessende Übertrag in die Position 800.1a erfolgt automatisch. Wenn es Ihnen im Fall 2a) nicht möglich ist, die Höhe der Kosten exakt zu beziffern, nehmen Sie eine Schätzung vor. Dabei ermitteln Sie die Differenz zwischen dem üblichen Wert der erbrachten Leistung, gemessen an dem Tarif, der einem nicht privilegierten Kunden in Rechnung gestellt würde, und dem Tarif, der tatsächlich zur Anwendung kommt.
Beispiel:
Das Stadtwerk der Gemeinde A versorgt die gemeindeeigenen Freizeiteinrichtungen zu vergünstigten Konditionen. Den Freizeiteinrichtungen, die gemäss den für vergleichbare Endverbraucher gültigen Tarifen jährlich 500 TCHF für Netznutzung aufbringen müssten, werden deshalb nur 200 TCHF in Rechnung gestellt. Die Differenz von 300 TCHF muss von den nicht privilegierten Netznutzern zusätzlich getragen werden. In diesem Fall belaufen sich die Kosten aufgrund verbilligter Leistungen an das Gemeinwesen, die in Position 750 einzutragen sind, auf 300 TCHF. Der Betrag wird automatisch in die Position 800.1a übernommen. Würden die Freizeiteinrichtungen unentgeltlich versorgt, wären 500 TCHF umzugliedern.
Im Fall 2b), wenn also Differenzen aufgrund verbilligter oder kostenloser Leistungen an das Gemeinwesen nicht von den Netznutzern aufgebracht werden müssen, sondern aus dem Gewinn des Netzbetreibers bestritten werden, ist keine Umgliederung in Position 750 erforderlich. Geben Sie in diesem Fall bitte die Höhe der Differenzen im Feld Kommentare an.
Ihre Angaben unter Position 750 werden automatisch in Position 800.1a übertragen.
In Position 800.1b sind die Abgaben und Leistungen an das Gemeinwesen anzugeben, die keiner anderen Kategorie der Position 800 zuzuordnen sind, sofern sie nicht aus dem regulatorisch zulässigen Gewinn finanziert werden.
Bei den Konzessionsabgaben (Position 800.2) sind die Kosten anzugeben, die Sie für die Nutzung von öffentlichem Grund und Boden zu entrichten haben.
Unter Position 800.3 ist der Netzzuschlag gemäss Artikel 35 EnG für die Förderung der Stromproduktion aus erneuerbaren Energien, Gewässersanierungen usw. auszuweisen.
3.2.20 Sonstige Erlöse (Position 900)
Bitte beantworten Sie die Frage, wie Sie sonstige erzielte Erlöse für Leistungen mit den Ressourcen des Netzes behandeln. Grundsätzlich gibt es zwei Methoden:
- Sie bringen die Erlöse direkt in der jeweiligen Position der Betriebskosten in Abzug, d. h. Sie verrechnen die Erträge direkt mit den Aufwänden (Nettomethode)
- Sie weisen die Aufwände und die Erträge jeweils separat aus (Bruttomethode).
Die ElCom betrachtet die Bruttomethode als die sachgerechte, da sich mit dieser Methode entsprechende Positionen transparent nachweisen lassen. Erlöse aus den Swissgrid in Rechnung gestellten Kosten für Massnahmen, die nach dem Landesversorgungsgesetz zur Sicherstellung der Elektrizitätsversorgung notwendig sind (Art. 15a Abs. 1 Bst. b StromVG; Art. 4a Abs. 1 VOEW; sog. Ostral-Kosten), sind zwingend nach dem Bruttoprinzip auszuweisen.
Wenn Sie Ihre Betriebskosten in den obigen Positionen 200–800 netto, d. h. bereits um die berücksichtigten Erlöse vermindert, eingetragen haben, dann beantworten Sie bitte die entsprechende Frage bei der Position 900 mit «Nettomethode» und erläutern Sie im Bemerkungsfeld detailliert, wie Sie sicherstellen, dass die entsprechenden Kostenpositionen auch StromVG-konform entlastet werden.
Bitte geben Sie anschliessend im Begründungsfeld die zugehörigen Positionen und Beträge an (z. B. für Position 200.2: Die Bruttoinstandhaltungskosten in Höhe von 1’500 TCHF wurden um Erlöse aus intern verrechneten Leistungen in Höhe von 380 TCHF vermindert).
In Position 900.1 und 900.2 sind in diesem Fall nur noch die Erlöse zu zeigen, die nicht bereits von einer Kostenposition abgezogen worden sind (d. h nach dem Bruttoprinzip ausgewiesene Erlöse).
3.2.20.1 Weitere individuell in Rechnung gestellte Kosten (Position 900.1)
Position 900.1 erfasst ertragsgleiche Erlöse aus für Netzbetreiber typischen Leistungen, die einzelnen Netznutzern oder Gruppen von Netznutzern individuell in Rechnung gestellt werden. Beispiele dafür sind Blindenergie, Reserveeinspeisung, Reserveleitungen, Netzanschlüsse oder Strassenbeleuchtung, sofern die mit der Leistungserbringung verbundenen Kosten in den Positionen 100 bis 700 enthalten sind.
3.2.20.2 Sonstige Erlöse (Position 900.2)
In Position 900.2 werden die sonstigen ertragsgleichen Erlöse erfasst, die Sie im Rahmen Ihrer Kalkulation kostenmindernd berücksichtigt haben. Für den Tätigkeitsbereich Netz (Eintrag je Netzebene) sind hier insbesondere anzugeben:
- sonstige betriebliche Erlöse, die mit Ressourcen erwirtschaftet werden, die im Rahmen der Kostenrechnung dem Netz zugeordnet sind, (z. B. Erlöse aus Wartungsarbeiten für Dritte, Erlöse aus intern verrechneten Leistungen, etc.).
- Erlöse aus der Auflösung von Rückstellungen, soweit der mit der Bildung der aufgelösten Rückstellung einhergehende Aufwand in die Kalkulation der (früheren) Netznutzungsentgelte eingeflossen ist.
- Erlöse aus der Korrektur von Wertberichtigungen, soweit der aus der Wertberichtigung resultierende Aufwand in die Kalkulation der (früheren) Netznutzungsentgelte eingeflossen ist.
- Erlöse aus erhobenen Mahngebühren, Verzugszinsen, etc., bei denen es sich um den Netzbetreiberanteil handelt.
- Erlöse aus Messdienstleistungen an Dritte.
- Erlöse aus Abgeltung für nicht mehr oder nur noch teilweise genutzten Anlagen bzw. deren verbleibenden anteiligen Kapitalkosten die aufgrund von Eigenverbrauch oder eines Zusammenschlusses abgegolten werden (Art. 3 Abs. 2bis StromVV).
- Die Erlöse für verkaufte, dem Netz zuzuordnende Anlagen(teile).
- Zinserlöse, die mit Mitteln erwirtschaftet werden, die Sie dem betriebsnotwendigen Umlaufvermögen des Netzes zugeordnet haben.
- Erlöse für vom BFE genehmigte Kosten für Pilotprojekte und von der nationalen Netzgesellschaft bezahlte ungedeckte Netzkosten (Art. 23a StromVG).
- Erlöse aus den Swissgrid in Rechnung gestellten Kosten für Massnahmen, die nach dem Landesversorgungsgesetz zur Sicherstellung der Elektrizitätsversorgung notwendig sind (Art. 15a Abs. 1 Bst. b StromVG; Art. 4a Abs. 1 VOEW; sog. Ostral-Kosten).
Die ElCom betrachtet die Bruttomethode als die sachgerechte, da sich mit dieser Methode entsprechende Positionen transparent nachweisen lassen. Wird die Nettomethode verwendet, sind die Positionen entsprechend aufzuschlüsseln.
Das UVEK kann Pilotprojekte (ab 1. Januar 2023) zur Entwicklung von innovativen Technologien, Geschäftsmodellen oder Produkten im Energiesektor bewilligen, soweit diese notwendig sind, um Erfahrungen im Hinblick auf eine Gesetzesänderung zu sammeln (Art. 23a Abs. 1 StromVG). Es kann dabei auf Gesuch hin vorsehen, dass ungedeckte Netzkosten Teil der Systemdienstleistungen der nationalen Netzgesellschaft sind, wenn Endverbraucher im Rahmen eines Pilotprojektes von der Pflicht zur Entrichtung des Netznutzungsentgeltes befreit werden sollen (Art. 23a Abs. 4 StromVG). Die nationale Netzgesellschaft vergütet dem Netzbetreiber gestützt auf eine Bewilligung des UVEK die ungedeckten Netzkosten (Art. 26a Abs. 4 StromVV). Erlöse aus Pilotprojekten und Vergütungen für ungedeckte Netzkosten gemäss Artikel 23a StromVG sind einerseits hier und andererseits im Bemerkungsfeld mit dem Hinweis «Pilotprojekt», der Verfahrensnummer und dem Betrag des entsprechenden Jahres einzutragen.
3.2.20.3 Aktivierte Eigenleistungen (Position 900.3)
Hier sind sämtliche Eigenleistungen, die zu Werten geführt haben, welche im regulatorischen Anlagevermögen aufgenommen worden sind, kostenmindernd in Abzug zu bringen. Vgl. auch Abschnitt 2.2.10.
3.2.21 Verwendung Deckungsdifferenzen (Position 1000)
Gemäss der Weisungen 2/2019 und 3/2024 der ElCom sind Deckungsdifferenzen aus den Vorjahren verzinst in der Regel über drei Jahre in die Tarife einzurechnen. Der Betrag, welcher im Referenzzeitraum tatsächlich in die Tarife eingerechnet wurde und damit als Abbau von Deckungsdifferenzen tarifwirksam berücksichtigt wurde, ist in der Position 1000 auszuweisen. Überdeckungen sind als Minusbetrag, Unterdeckungen als Plusbetrag einzugeben.
3.2.22 Auszuweisende Netzerlöse
Die Umsatzerlöse aus Netznutzung sind in Formular 4.4 einzutragen. Sie werden automatisch ins Formular 3.2 Deckungsdifferenzen Netz (weitere) übertragen.
Die Tarife eines Netzbetreibers basieren auf den Ist-Kosten des letzten abgeschlossenen Tarifjahrs, allenfalls ergänzt um Plankosten und enthalten kalkulatorische Abschreibungen und die Verzinsung des betriebsnotwendigen Vermögens. Multipliziert mit den tatsächlich abgesetzten Energiewerten bilden sie die Ist-Erlöse im betroffenen Tarifjahr.
Diese Ist-Erlöse sind von den Netzbetreibern gemäss der Weisung 9/2025 der ElCom zur Jahresrechnung Netz in der Jahresrechnung Netz als Erträge im Netz auszuweisen (vgl. zur Jahresrechnung auch oben 1.1.6.2 oben). Die Verwendung von gemäss Jahresrechnung angefallenen Erlösen und Aufwänden entspricht dem im Rechnungswesen üblichen Konzept der «aufwandgleichen Kosten» für die Betriebskosten bzw. der «ertragsgleichen Erlöse» für die Betrachtung der Ertragsseite.
Die ElCom erwartet daher, dass in der Position «Umsatzerlöse aus Netznutzung» der entsprechende Betrag aus der Jahresrechnung Netz ersichtlich ist (ohne KoRe Pos. 800).
3.2.23 Von der ElCom bzw. höheren Instanzen verfügte Anpassung
Tragen Sie hier Deckungsdifferenzen ein, welche aufgrund einer Kosten- oder Tarifprüfung von der ElCom bzw. einer höheren Instanz verfügt worden sind.
Überdeckungen (Beträge wirken sich in den Folgeperioden kostenmindernd aus), erhalten ein positives Vorzeichen (+);
Unterdeckungen (Beträge wirken sich in den Folgeperioden kostenerhöhend aus) sind mit negativem Vorzeichen (-) einzutragen.
3.2.24 Sonstige Deckungsdifferenzen
Hier sind Korrekturbeträge einzutragen, die sich weder aus Verfügungen der ElCom noch aus Gerichtsentscheiden ergeben. Solche Korrekturen sind namentlich:
- Auswirkungen von nachträglichen Korrekturen in früheren Kostenrechnungen, welche bisher nicht in die Tarife eingerechnet worden sind. Es gilt die Weisung 1/2020 zur nachträglichen Anpassung der Kostenrechnung zu beachten;
- Auswirkungen von Korrekturen, welche auf Anweisung der ElCom erfolgt sind, die jedoch nicht aufgrund einer Verfügung entstanden sind (z. B. aufgrund von Rückmeldungen zur Kostenrechnung oder im Laufe einer Voruntersuchung).
- Ausbuchungen von nicht eintarifierten Unterdeckungen gestützt auf der Weisungen 2/2019 und 3/2024, sei es auf Anweisung der ElCom oder aufgrund eines Verzichts durch den Netzbetreiber.
3.2.25 Abbaunachweise und Übersicht Deckungsdifferenzen
Die Netzbetreiber sind verpflichtet, die Deckungsdifferenzen und ihren ordnungsgemässen Abbau zu dokumentieren und diese Berechnungen der ElCom jederzeit auf Verlangen vorzulegen. Als Hilfe dazu enthält das Formular Kostenrechnung der ElCom in Kapitel 3.2 Deckungsdifferenzen Netz (weitere) einerseits einen Abbaunachweis für den Saldo der Deckungsdifferenzen bis 2023 gemäss bisheriger Praxis sowie eine Übersicht.
Der Abbaunachweis für den Saldo der Deckungsdifferenzen bis 2023 gemäss bisheriger Praxis der ElCom muss für die DD Netz bis für 2023 ausgefüllt werden, unter Angabe des DD-Saldos bis 2023, einer allfälligen Reduktion ohne Auswirkung auf die effektiven Tarife (nur bei per Saldo Unterdeckung) und des Betrags, der in den Tarifen 2026 (2. Tranche) verrechnet werden soll.
Für die DD Netz ab 2024 (t) wird die oben berechnete DD direkt vom System in die Übersichtstabelle übernommen, und der VNB muss nur den Betrag melden, den er in den Tarifen t+2 zu verrechnen plant. In der vollständigen Fassung des Erhebungsbogens Deckungsdifferenzen (Anhang zur Weisung 3/2024) muss die Meldung nach Netzebene erfolgen (vgl. auch 3.2.1).
3.3 Kostenrechnung (Kapitel 3.3)
3.3.1 Allgemeines
Das Formular «Kostenrechnung» ist von allen Netzbetreibern auszufüllen.
Geben Sie im Formular 3.3 «Kostenrechnung» bitte die Werte an, die Ihrer Kostenkalkulation tatsächlich zu Grunde liegen. Eventuelle Abweichungen zwischen Ihren Angaben auf diesem Datenblatt und Angaben oder Berechnungen auf anderen Datenblättern des Erhebungsbogens erläutern Sie im Feld Bemerkungen oder in allenfalls dynamisch angezeigten Begründungsfeldern.
Basis Ihrer eigenen Kosten bilden die anrechenbaren Kosten des Basisjahrs (letztes abgeschlossenes Geschäftsjahr). Diese Kosten können an die erwartete Situation Ihres Unternehmens im Tarifjahr angepasst werden. In diesem Fall verwenden Sie für einige oder für alle Positionen Planwerte.
Das Formular folgt in wesentlichen Zügen dem Formular für die Berechnung der Deckungsdifferenzen. Im Zusammenhang mit dem Mantelerlass kommen ab dem Tarifjahr 2026 angepasste und neue Bestimmungen zur Anwendung (vgl. Ziff. 1.3). Daher wird nachfolgend auf die per 1. Januar 2026 geltenden Rechtsgrundlagen verwiesen und das Formular 3.3 unterscheidet sich insbesondere in folgenden Punkten von den Formularen 3.2 Deckungsdifferenzen Netz und 3.6 Nettoumlaufvermögen:
- Messkosten
Die Messkosten (Positionen 510 und 520) sind nicht mehr Bestandteil der Netzkosten, da ab 1.1.2026 separate Messtarife zu berechnen sind. Zusätzlich zu den Positionen 510 und 520 wurde neu die Kostenposition 540 eingeführt. Die Messkosten werden weiterhin im Formular 3.3 Kostenrechnung Netz erhoben. Gestützt darauf sind die Messtarife gemäss Formular 4.2 Erlöse Messtarife festzulegen. Die Summenposition 500 wird aufgehoben, da die Position 530 intelligente Steuer – und Regelsysteme in den Netzkosten verbleibt. - Praxisänderung NUV
Die ElCom hat am 3. Dezember 2024, ihre Praxis zur Berechnung der Verzinsungsbasis des NUV Netz an die Berechnung der Verzinsungsbasis des NUV Energie gemäss der revidierten, per 1. Januar 2025 in Kraft gesetzten Stromversorgungsverordnung angepasst. Bei der Berechnung der NUV-Verzinsung des Netzes dürfen die eintarifierten Deckungsdifferenzen folglich ab den Tarifen 2026 nicht mehr als Teil der Verzinsungsbasis berücksichtigt werden (vgl. Mitteilung der ElCom vom 4. Februar 2025: Nettoumlaufvermögen Netz - Praxisänderung ab dem Tarifjahr 2026).
Systematisch gehört das NUV zu den Kapitalkosten und wird daher unter Position 100.4 abgefragt (bisher Position 600.3).
Die Kostengruppen und ihre Nummerierung, die jeweils als Zeilenbeschriftung der Tabelle in Formular 3.3 aufgeführt sind, orientieren sich am «Kostenrechnungsschema für Verteilnetzbetreiber der Schweiz» (vgl. VSE KRSV CH, Ausgabe 2019) (vgl. zum Ausfüllen auch sinngemäss die Erläuterungen in den Abschnitten 3.2.8 bis 3.2.263.2.22 oben).
In den ersten Spalten bzw. ersten Eingabefeldern je Kostengruppe sind die Kosten des Elektrizitätsnetzes zu erfassen. Hier tragen Sie ein, welche Beträge je Kostengruppe Sie den jeweiligen Netzebenen im Rahmen Ihrer Kalkulation für das Tarifjahr 2026 zugeordnet haben.
Die Angaben zu den Erlösen in Position 900 sind analog zu behandeln.
In zusätzlichen Eingabefeldern werden die Kosten je Kostengruppe (Kunden in der Grundversorgung und Kunden mit freiem Netzzugang) erfasst. Anzugeben sind Kosten, welche zusätzlich zu den Energiekosten anfallen (z. B. Verwaltungskosten, Steuern etc.). Die Kosten der eigenen Produktion und der Beschaffung werden im Formular 5.2 Energiekosten Plan erfasst. Diese Angaben sind erforderlich, um die Verteilung
- der Kosten für Messsysteme (Position 510, 520) und Datenplattform (Position 540)
- der Steuer- und Regelsysteme (Position 530)
- der Verwaltungskosten (Position 600),
- der direkten Steuern (Position 700) sowie der
- sonstigen Erlöse (Position 900)
zwischen den Sparten Netz und Energie nachvollziehen zu können. Die Daten werden ausserdem zur Plausibilisierung Ihrer Gestehungs- bzw. Beschaffungskosten für elektrische Energie benötigt (vgl. hierzu auch Ziff. 5.1 unten Berechnung Deckungsdifferenzen Energie (Kostenrechnung, Kapitel 5.1) sowie 5.2 unten Energiekosten Plan und Wechselrate für Energielieferung 2026 (Kostenrechnung, Kapitel 5.2) und Formular 5.2).
Einige Angaben der Tabelle werden automatisch befüllt und fassen die gesamten deklarierten Kosten, die Kosten für Energielieferungen sowie die Kosten für das Elektrizitätsnetz zusammen.
Die Energiekosten an sich sind in den Formularen 5.1 Deckungsdifferenzen Energie und 5.2 Energiekosten Plan einzutragen.
Kosten aus einer risikobasierten und effizienten Umsetzung von Massnahmen zur Cybersicherheit sind anrechenbar. Generell sollten Kosten für den Schutz der OT1 unter den Positionen 200 und 510.4 und 520.4 (530 ist Teil der Netzkosten) und die Kosten für den Schutz der IT2 unter der Position 600 der KoRe angegeben werden (ausführlich dazu vgl. Ziff. 3.2.9.7).
Ab den Tarifen 2025 gelten die Kosten, die den Netzbetreibern, Erzeugern und Speicherbetreibern unmittelbar durch Massnahmen entstehen, die nach dem Landesversorgungsgesetz zur Sicherstellung der Elektrizitätsversorgung notwendig sind, als anrechenbare Betriebskosten des Übertragungsnetzes (Art. 15a Abs. 1 Bst. b StromVG; Art. 4a Abs. 1 VOEW). Die angefallenen Kosten sind somit Swissgrid in Rechnung zu stellen. In die noch vorhandene Position in der Kostenrechnung ist somit der Wert «0» einzutragen.
1 Unter Operational Technology (OT) werden Technologien, welche direkt für die Bereitstellung oder Lieferung von Elektrizität notwendig sind (z. B. SCADA, PIA, Remote Access auf Installationen in Unterwerken, Rundsteuerung, Energiedatenmanagement (EDM), Smart Meter) verstanden.
2 Unter Information Technology (IT) werden Technologien zur Datenverarbeitung, welche nicht direkt mit der Bereitstellung von Elektrizität zu tun haben (z. B. Kundendatenmanagement, Personaldatenmanagement, Büroanwendungen) verstanden.
3.3.2 Kosten der Systemdienstleistungen, Stromreserve und weitere über das Übertragungsnetz solidarisierte Kosten (Position 400)
Unter der Position 400 sind die von Swissgrid in Rechnung gestellten Kosten für die Systemdienstleistungen, Kosten der Stromreserve und solidarisierte Kosten zu erfassen. Unter die solidarisierten Kosten fallen die von Swissgrid mit dem Tarifzuschlag für solidarisierte Kosten über das Übertragungsnetz in Rechnung gestellten Kosten für Netzverstärkungen und Überbrückungshilfen Stahlindustrie.
Kosten für Systemdienstleistungen im Verteilnetz sind unter Position 200.1 (vgl. 3.2.10 oben) einzutragen.
Bitte verwenden Sie ausschliesslich diese Position für die von der Swissgrid in Rechnung gestellten Kosten und geben Sie diese nicht etwa unter Verwendung der Netzebene 1 an.
3.3.3 Ausweis der Kosten für Messsysteme (Position 510, 520 und 540)
3.3.3.1 Allgemeines
In der Kostenrechnung müssen alle für die Berechnung der anrechenbaren Messkosten notwendigen Positionen separat ausgewiesen werden. Dazu gehören die Kosten für das Mess- und Informationswesen, für intelligente Messsysteme sowie Kosten für die Nutzung der zentralen Datenplattform (Datenplattform) nach den Artikeln 17g–17i StromVG (Art. 7 Abs. 3 Bst. f, fbis und fter StromVV).
Gemäss Artikel 17a Absatz 2 StromVG und Artikel 8 Absatz 1 StromVV in der ab 1. Januar 2026 geltenden Fassung legen die Netzbetreiber ab dem Tarifjahr 2026 Messtarife fest und veröffentlichen diese. Die Messkosten werden nicht mehr in den Netzkosten verrechnet, sondern separat geführt. Auch die Deckungsdifferenzen (Art. 8aquater StromVV) der Messkosten werden separat gerechnet.
Dies hat auch zur Folge, dass in Formular 3.2 (Deckungsdifferenzen Netz) die Position 500 (Summe der Positionen 510, 520, 530) noch enthalten ist, die Position 540 aber noch nicht vorkommt, da in Formular 3.2 die Ist-Kosten des Geschäftsjahrs 2024 einzutragen sind. Die separate Behandlung der Messtarife und die Berücksichtigung der Datenplattform wird erst für die Plankosten des Tarifjahrs 2026 insbesondere in Formular 3.3 umgesetzt.
3.3.3.2 Kosten für intelligente Messsysteme (Position 510)
Zur Umsetzung der oben genannten Bestimmungen (Art. 7 Abs. 3 Bst. f, fbis und fter sowie Art. 8 Abs. 2 StromVV) muss der VNB die Kosten – namentlich diejenigen für Messdienstleistungen – detailliert ausweisen.
Artikel 17abis StromVG, der durch die Artikel 8adecies ff. und 8b StromVV präzisiert wird, legt den Mindeststandard bezüglich intelligenter Messsysteme fest. 80 Prozent der Messeinrichtungen in einem Netzgebiet müssen grundsätzlich bis zehn Jahre nach Inkrafttreten der Änderung vom 1. November 2017, das heisst per 31. Dezember 2027, diesem Standard entsprechen (Art. 31e Abs. 1 StromVV). Vorbehalten bleiben die Ausnahmebestimmungen nach Artikel 31l Absätze 1 und 2 StromVV.
Die Kosten der intelligenten Messsysteme, welche den in Artikel 17abis StromVG in Verbindung mit den Artikeln 8adecies ff. und 8b StromVV festgelegten Standards entsprechen, sind unter der Position 510 «Kosten für intelligente Messsysteme» einzutragen. Die Kosten für Messsysteme, die gemäss Artikel 31l Absätze 1 und 2 StromVV den 80 Prozent zugeordnet werden können, werden ebenfalls der Position 510 «Kosten für intelligente Messsysteme» zugeteilt. Dies im Gegensatz zum KRSV-CH, welches diese Kosten der Position 520 «Kosten für übriges Mess- und Informationswesen» zuordnet (vgl. auch 2.2.8).
3.3.3.3 Kosten für übriges Mess- und Informationswesen (Position 520)
Alle Messeinrichtungen, die nicht den in Artikel 17abis StromVG in Verbindung mit den Artikeln 8adecies ff. und 8b StromVV festgelegten Standards entsprechen und nicht gemäss Artikel 31l Absätze 1 und 2 StromVV den 80 Prozent zugeordnet werden können, aber nach wie vor in Gebrauch sind, müssen unter der Position 520 «Kosten für übriges Messwesen und Informationswesen» eingetragen werden.
3.3.3.4 Kalkulatorische Abschreibungen für die Messsysteme beider Arten (Position 510.1 und 520.1)
Unter dieser Position sind die Abschreibungen der Messsysteme des regulatorischen Anlagevermögens zu erfassen. Eine doppelte Berücksichtigung der Kosten der Messsysteme einerseits im regulatorischen Anlagevermögen des Netzes und in den Abschreibungen unter Position 100.1 und andererseits in den Messkosten ist nicht zulässig. Anteilig verwendete Anlagen wie z. B. Energiedatenmanagementsysteme sind auch anteilig den Messkosten und dem Netz zuzuordnen. Die ElCom behält sich vor, Stichproben vorzunehmen.
Beispiele für Anlagen, welche ins regulatorische Anlagevermögen aufgenommen und folglich abgeschrieben und verzinst werden dürfen, sind: Zähler, allfällige Wandler, Prüfklemmen, Kommunikationseinheiten, mobile Datenerfassung, Zählerfernauslesung, etc.
3.3.3.5 Kalkulatorische Zinsen für die Messsysteme beider Arten (Position 510.2 und 520.2)
Unter dieser Position sind die kalkulatorischen Zinsen der Messsysteme des regulatorischen Anlagevermögens zu erfassen. Eine doppelte Berücksichtigung der Kosten der Messsysteme einerseits im regulatorischen Anlagevermögen des Netzes und in den Zinsen unter Position 100.2 und andererseits in den Messkosten ist nicht zulässig.
Für die Verzinsung der für das Messwesen notwendigen Vermögenswerte gilt derselbe WACC wie für die kalkulatorischen Zinsen des Netzes (Art. 8abis Abs. 3 Bst. b StromVV).
3.3.3.6 Kosten der Messdienstleistungen für die Messsysteme beider Arten (Position 510.3 und 520.3)
Es sind für die intelligenten Messsysteme folgende anteilige Kosten einzutragen (eigene oder Drittkosten):
- Betriebskosten Zählerfernauslesung (ZFA) und Datenübertragungskosten
- Betriebskosten Energiedatenmanagement (anteilige Kosten EDM-Netz) für Datenbereitstellung, Datenarchivierung und Datenlieferung
- Betriebskosten Energiedatenmanagement (anteilige Kosten EDM-Netz) für Wechselprozesse, Datenplausibilisierung und Ermittlung von Ersatzwerten.
3.3.3.7 Betriebs- und Verwaltungskosten für die Messsysteme beider Arten (Position 510.4 und 520.4)
Hier werden Kosten eingetragen wie etwa:
- Zählerlogistik (Beschaffung, Lagerung, Installation, Eichung, periodische Zählerprüfung, Instandhaltung, Losverwaltung, etc.), Zähler- und Messstellenverwaltung (Stammdatenpflege)
- Betriebskosten für Ablesung und Datenübertragung (z. B. mobile Datenerfassung (MDE))
- Kommunikationskosten
- Anteilige Raum-, Informatik- und Fahrzeugkosten, etc.
3.3.3.8 Betriebs- und Kapitalkosten Datenplattform (Position 540)
Gemäss Artikel 17i Absatz 3 StromVG erhebt der Datenplattformbetreiber zur Deckung der Kosten der Datenplattform (Betriebs- und Kapitalkosten) bei den Netzbetreibern pro Messpunkt ein verursachergerechtes und kostendeckendes Entgelt. Gemäss Artikel 7 Absatz 3 Buchstabe fter müssen die Kosten der zentralen Datenplattform in der Kostenrechnung (Pos. 540) separat ausgewiesen werden. Gemäss Artikel 8a Absatz 1 Buchstabe c StromVV gelten die Kosten der zentralen Datenplattform als anrechenbare Betriebskosten für das Messwesen. Die in die Messtarife einzurechnende Betriebs- und Verwaltungskosten bestehen aus den Positionen 510.4, 520.4 und 540.
3.3.4 Netzkosten
3.3.4.1 Steuer- und Regelsysteme (Position 530)
Gemäss Artikel 13a Buchstabe a StromVV sind alle Kapital- und Betriebskosten von Steuer- und Regelsystemen, die für die netzdienliche Nutzung der Flexibilität nach Artikel 19a StromVV eingesetzt werden, einschliesslich der ausgerichteten Vergütung in den Netzkosten anrechenbar. Die Vergütung ist jedoch nur dann anrechenbar, wenn sie in einem angemessenen Verhältnis zu den vermiedenen Netzkosten steht (S. 23 des erläuternden Berichts vom 19. Februar 2025 zum Bundesgesetz über eine sichere Stromversorgung mit erneuerbaren Energien: Änderung der Stromversorgungsverordnung mit Inkrafttreten am 1. Januar 2026). Die Vergütung muss ausserdem diskriminierungsfrei sein und darf nicht missbräuchlich sein (Art. 17c Abs. 2 und Art. 22 Abs. 2 Bst. d Ziff. 2 StromVG). Zudem ist zu beachten, dass die garantierte Nutzung von Flexibilität nicht zu vergüten ist (Art. 19c Abs 1 StromVV).
Die Vergütungsansätze müssen veröffentlicht werden (Art. 19b Abs. 2 StromVV in Verbindung mit Art. 12 Abs. 1 StromVG). In der Kostenrechnung müssen alle für die Berechnung der anrechenbaren Kosten notwendigen Positionen separat ausgewiesen werden, insbesondere die Kosten für intelligente Steuer- und Regelsysteme einschliesslich der Vergütungen, die der Netzbetreiber dem Endverbraucher, Erzeuger oder Speicherbetreiber für die netzdienliche Nutzung seiner Flexibilität entrichtet (Art. 7 Abs. 3 Bst. m u. Art. 13abis Abs. 1 StromVV). Bei diesen Vergütungen handelt es sich um die Vergütung, die der Netzbetreiber dem Endverbraucher, Erzeuger oder Speicherbetreiber für dessen Flexibilität entrichtet (Artikel 13abis StromVV).
Der Verteilnetzbetreiber muss die erwähnten Kosten in der Kostenrechnung unter der Position 530 «Kosten für Steuer- und Regelsysteme» detailliert ausweisen. Es muss sich nicht zwingend um intelligente Steuer- und Regelsysteme im Sinne von Art. 17b Abs. 1 StromVG handeln, die Nutzung der Flexibilität ist auch mit anderen Geräten möglich, z. B. Wechselrichtern (S. 23 des Erläuternden Berichts vom 19. Februar 2025). In der Position 530 müssen weiterhin auch die klassischen Rundsteueranlagen eingetragen werden, sofern sie für die Nutzung von Flexibilität, d. h. zur Sperrung und Freigabe von Lasten, PV-Anlagen etc. eingesetzt werden. (vgl. Erläuterungen zur Teilrevision der StromVV vom November 2017, S. 10 ff.).
Bietet der Netzbetreiber Endverbrauchern, Erzeugern oder Speicherbetreibern die Nutzung von ihrer Flexibilität mittels intelligenten Steuer- und Regelsysteme an, so muss er nicht nur die vorgesehene Vergütung in seinem Tarifblatt veröffentlichen (Art. 8c Abs. 3 StromVV in Verbindung mit Art. 12 Abs. 1 StromVG und Art. 10 StromVV), sondern auch die unter diesem Titel ausgerichteten Beträge in der Kostenrechnung unter der Position 530.3 «Vergütungen an Endverbraucher oder Erzeuger» eintragen.
3.3.4.2 Kosten für innovative Massnahmen (Position 600.7)
Vgl. 3.2.18.4.
3.3.4.3 Direkte Steuern (Position 700)
Kalkulatorische Steuern müssen für die drei Bereiche Netz, Produktion und Vertrieb einzeln ermittelt. Auszuweisen sind die kalkulatorischen Steuern für die Bereiche Netz und Vertrieb.
Vgl. 3.2.19.
3.3.4.4 Abgaben und Leistungen an das Gemeinwesen sowie Netzzuschlag gem. Art. 35 EnG (Positionen 750 und 800)
Vgl. 3.2.20.
3.3.4.5 Weitere individuell in Rechnung gestellte Kosten (Position 900.1)
Vgl. oben 3.2.21.1.
3.3.4.6 Sonstige Erlöse (Position 900.2)
Vgl. oben 3.2.21.2.
Allfällige Zahlungen von Swissgrid im Zusammenhang mit den Überbrückungshilfen für Eisen-, Stahl- und Aluminiumproduzenten von strategischer Bedeutung (vgl. Art. 14bis StromVG) sind unter der Position 900.2 einzutragen.
3.3.4.7 Verwendung Deckungsdifferenzen (Position 1000)
Hier tragen Sie bitte den Betrag der Deckungsdifferenzen Netzkosten ein, den sie in die Tarife 2026 einrechnen. Bitte berücksichtigen Sie dazu die Vorgaben der ElCom bezüglich des Abbaus der Deckungsdifferenzen sowie Kapitel 3.2.22. Deckungsdifferenzen Messkosten gibt es noch keine.
Diese Kostenposition entspricht der bisherigen Position 600.4 «Deckungsdifferenzen aus den Vorjahren».
3.4 Aufwandsübersicht (Kapitel 3.4)
3.4.1 Übersicht
Das Formular «Aufwandsübersicht» ist nur in der Vollversion verfügbar und auszufüllen. Es dient der Herleitung der Betriebskosten aus der Erfolgsrechnung des letzten abgeschlossenen Geschäftsjahrs und damit sowohl der Herleitung der Ist-Kosten für die Berechnung der Deckungsdifferenzen als auch der Herleitung der Betriebskosten als Basis für die Tarifierung und damit dem Nachweis der Werte der Formulare 3.2 Deckungsdifferenzen und 3.3 Kostenrechnung.
Als Basis für Betriebskosten des Netzes gemäss Artikel 15 Absatz 2 StromVG und Artikel 12 StromVV sind die aufwandsgleichen Kosten und ertragsgleichen Erlöse des letzten abgeschlossenen Geschäftsjahrs, dass der jeweiligen Kalkulationsperiode vorausgeht, einzutragen (Feld «Referenzzeitraum von … bis…»).
Bitte verwenden Sie in diesem Formular ausschliesslich Ist-Werte, d. h. die Werte aus Ihrer Finanzbuchhaltung und keine kalkulatorischen bzw. Planwerte. Die ElCom erwartet aufgrund der Entflechtungsvorgaben in Artikel 10 und 11 StromVG, dass die im Formular 3.4.1 ausgewiesenen Werte bei einer Kontrolle aus Ihrer publizierten Jahresrechnung Netz transparent herleitbar sind.
Idealerweise wird als Basis für die Entflechtung der Jahresrechnung Netz (Bilanz und Erfolgsrechnung) ein eigener Buchungskreis in der Finanzbuchhaltung eingerichtet. Dies ermöglicht einen höheren Anteil an direkten Buchungen auf das Netz und reduziert die Notwendigkeit von Schlüsseln.
Geben Sie schliesslich an, wo Sie die entflochtene Jahresrechnung Netz für das letzte abgeschlossene Geschäftsjahr veröffentlicht haben (Art. 12 StromVG) – geben Sie hierzu die Internet-Adresse an, auf der Sie die Jahresrechnung der Öffentlichkeit zur Verfügung stellen. Bitte laden Sie auch eine Version Ihrer Jahresrechnung auf dem Netzbetreiberportal auf.
3.4.2 Positionen der Erfolgsrechnung
3.4.2.1 Aufbau des Formulars
3.4.2.1.1 Übersicht
In diesem Block wird dargestellt, wie die Aufwände und Erträge aus der Finanzbuchhaltung in die Kostenrechnung übergeben werden (Überleitung). Dazu sind jeweils die Werte aus der Finanzbuchhaltung des Gesamtunternehmens (Spalte «Gesamtunternehmen») und die Werte aus der entflochtenen Jahresrechnung Verteilnetz (Spalte «Erfolgsrechnung Netz») zu übertragen.
In den nächsten Spalten ist anzugeben, ob die Zuordnung der Werte aus der Finanzbuchhaltung des Gesamtunternehmens auf die entflochtene Jahresrechnung Netz durch direkte Buchung oder über Umlageschlüssel (US) erfolgt ist (Spalte «direkt zugeordnet» bzw. Spalte «über US zugeordnet»). Bitte geben Sie hier Beträge in Franken, nicht in Prozenten an.
3.4.2.1.2 Schlüsselung
Diese Informationen dienen der Überprüfung der Verursachergerechtigkeit der Schlüssel gemäss Artikel 7 Absatz 5 StromVV. Bitte beachten Sie bezüglich der Schlüsselung auch die Vorgaben und Informationen in Kapitel 3.2.9.2 oben «Kostenzuweisung und Schlüsselung».
Sofern Sie intern verrechnete Leistungen verbuchen, tragen Sie den Wert 0 und sämtliche Angaben zur internen Verrechnung in das Bemerkungsfeld ganz unten im Formular ein.
Werden Aufwände und Erträge weder mit Schlüsseln noch direkt zugeordnet, kann es sein, dass sich die genauen Beträge nicht (mehr) im Detail (je Kostenposition) herleiten lassen – beispielsweise dann, wenn interne Auftragsverrechnungen verwendet werden. Schätzen Sie in diesem Fall die Anteile so genau wie möglich.
Weiter ist anzugeben, welche der Aufwände aus der Erfolgsrechnung Netz in die Kostenrechnung der Tarife 2026 eingeflossen sind. In dieser Spalte wird der Betrag hergeleitet, der aus der Finanzbuchhaltung (Jahresrechnung Netz) in die Berechnung der Tarife einfliesst.
Dieser Betrag stützt sich auf die Ist-Zahlen Ihrer Finanzbuchhaltung – somit dürfen hier keine kalkulatorischen Positionen aufgeführt werden. Insbesondere für die Abschreibungen und Zinsen ist dies zu berücksichtigen.
Aufwände und Erträge des Netzes sind der zur Jahresrechnung nach Artikel 11 StromVG gehörenden Erfolgsrechnung zu entnehmen. Planwerte können berücksichtigt werden, wenn das Ereignis, welches die Kostenveränderung verursacht, zum Zeitpunkt der Tarifkalkulation feststeht und die Höhe der Veränderung zuverlässig geschätzt werden kann (vgl. 3.4.2.4).
Weicht die Gliederung Ihrer Erfolgsrechnung von der vorgegebenen Struktur ab, ordnen Sie die jeweilige Position derjenigen Position des Schemas zu, die dafür am besten geeignet erscheint. Fehlt Ihrer Erfolgsrechnung eine vorgegebene Position, geben Sie bitte im Feld Bemerkungen an, ob Sie diese einer anderen Kategorie zugeordnet haben. Falls eine Position für Sie nicht anwendbar ist, begründen Sie dies bitte.
Beachten Sie: Da in diesem Formular die Aufwände und Erträge gemäss Erfolgsrechnung erhoben werden, enthalten die Beträge weder die kalkulatorischen Kosten betreffend Abschreibungen und Zinsen noch die Deckungsdifferenz. Abgebildet wird somit nur ein Teil der Positionen des Formulars 3.3 «Kostenrechnungsübersicht».
Beachten Sie vorliegend auch die Informationen zur Jahresrechnung in Kapitel 1.1.6.2 oben.
3.4.2.1.3 Letztes abgeschlossenes Geschäftsjahr
Geben Sie hier an, welches der Start bzw. das Ende Ihres letzten abgeschlossenen Geschäftsjahrs ist. Dies ist meistens entweder der 1.1. bzw. 31.12. (bei Verwendung des Kalenderjahrs) oder der 1.10. bzw. 30.9. (bei Verwendung des hydrologischen Geschäftsjahrs) des der Erhebungsperiode vorangegangenen Jahres bzw. = letztes abgeschlossenes Geschäftsjahr, d. h. Ist-Werte des regulatorischen Anlagevermögens am Stichtag des letzten abgeschlossenen Geschäftsjahrs.
3.4.2.2 Erträge / Umsatzerlöse gemäss Erfolgsrechnung
Die Positionen 1.1 bis 1.6 umfassen Erlöspositionen des abgeschlossenen Geschäftsjahrs. Die Netzbetreiber sind verpflichtet, die Jahressumme der Netznutzungsentgelte zu veröffentlichen (Art. 12 Abs. 1 StromVG). Bitte tragen Sie hier die Erträge aus den Netznutzungstarifen gemäss Ihrer Jahresrechnung Netz ein. Allfällige Erlöse für Abgaben und Leistungen an das Gemeinwesen sind hier nicht aufzuführen.
Position 1.2 – Erlöse aus internen Verrechnungen: Bitte geben Sie unter Bemerkungen die Verrechnungsart sowie die wesentlichen Positionen an, welche in die internen Verrechnungspreise einfliessen. Nehmen Sie dabei insbesondere auch Bezug auf allfällig einkalkulierte Gewinne bzw. Margen. In Konzernverhältnissen betragen die Erlöse aus internen Verrechnungen auf konsolidierter Gesamtunternehmensstufe Null. Auf Stufe Netz ist die Position 1.2 auch in der Konzernsicht für die Entität «Netz» natürlich auszufüllen.
Position 1.3 – Deckungsdifferenzen 2024: Für die Definition und Behandlung der Deckungsdifferenzen vgl. Kapitel 3.2 bzw. Formular 3.2 der Kostenrechnung sowie die Weisungen 2/2019 und 3/2024 der ElCom. Sofern Sie Deckungsdifferenzen im Jahresabschluss ausweisen, tragen Sie in der Position 1.3.1 eine allfällige Überdeckung (die gemäss Ihrer Nachkalkulation zu viel vereinnahmten Erlöse) und in der Position 1.3.2 eine allfällige Unterdeckung (die gemäss Ihrer Nachkalkulation zu wenig vereinnahmten Erlöse) ein.
Position 1.4 – Übrige Umsätze aus Lieferungen und Leistungen: Hier werden alle übrigen Umsätze eingetragen wie beispielsweise Mieterträge für die Benutzung von Netzanlagen. Bitte tragen Sie übrige Erlöse wie beispielsweise Erlöse aus aktivierten Eigenleistungen, Finanzerträge etc. nicht hier, sondern unter der Position 1.6 «Übrige Erlöse» ein.
Position 1.5 – Auflösung von Rückstellungen: Bitte tragen Sie hier die ertragswirksame Auflösung von früher getätigten Rückstellungen ein.
Position 1.6 – Übrige Erlöse: Bitte tragen Sie hier die Summe aller übrigen betriebliche Erlöse wie beispielsweise Erlöse aus aktivierten Eigenleistungen, Finanzerträge sowie betriebsfremde und ausserordentliche Erlöse ein.
3.4.2.3 Aufwände gemäss Erfolgsrechnung
Die Positionen 2.1 bis 2.9 umfassen Aufwandpositionen des abgeschlossenen Geschäftsjahrs.
Position 2.3 – Aufwand für Abschreibungen: Bitte füllen Sie in den ersten 4 Spalten die Beträge gemäss der Finanzbuchhaltung bzw. der Jahresrechnung Netz ein. In der letzten Spalte rechts sind nur Abschreibungen einzutragen, die nicht als kalkulatorische Abschreibungen im Formular 3.3 geltend gemacht wurden.
Position 2.4 – Aufwände aus interner Verrechnung: Bitte geben Sie unter Bemerkungen die Verrechnungsart sowie die wesentlichen Positionen an, welche in die internen Verrechnungspreise einfliessen. Nehmen Sie dabei insbesondere auch Bezug auf allfällig einkalkulierte Gewinne bzw. Margen.
Position 2.6 – Aufwand Abgaben und Leistungen an Gemeinwesen und gesetzliche Abgaben: Bitte tragen Sie hier die entsprechenden Beträge ein. Falls Sie Aufwände für den Netzzuschlag gemäss Energiegesetz hier und nicht beispielsweise als Durchlaufkonto in der Bilanz berücksichtigen, stellen Sie sicher, dass Erträge aus dem Netzzuschlag ebenfalls berücksichtigt werden.
Position 2.8 – Finanzaufwand: Bitte füllen Sie in den ersten 4 Spalten die Beträge gemäss der Finanzbuchhaltung bzw. der Jahresrechnung Netz ein. In der letzten Spalte rechts ist einzutragen, in welchem Umfang dieser Betrag in die Kostenkalkulation für die Netznutzungsentgelte 2026 eingeflossen ist (z. B. effektive Bankspesen im Zusammenhang mit der Kontoführung). Nicht berücksichtigt werden dürfen Kosten bzw. Spesen im Zusammenhang mit der Beschaffung von Kapital (Emissionsgebühren, Darlehensgebühren und dergleichen), da diese in der ab 2014 geltenden WACC-Formel bereits enthalten sind. Die kalkulatorischen Zinsen der Netzinfrastruktur gemäss Formular 3.3 «Kostenrechnungsübersicht» sind hier nicht aufzuführen.
Position 2.9 – Übrige Aufwände: Bitte tragen Sie hier die Summe aller übrigen betrieblichen Aufwände wie beispielsweise Aufwände aus passivierten Eigenleistungen, Finanzaufwände sowie betriebsfremde und ausserordentliche Aufwände ein.
3.4.2.4 Kostenrelevante Planungsdifferenzen
Tragen Sie unter Ziffer 4 in die entsprechenden Zeilen bereits bekannte Tatsachen und Aktivitäten ein, von welchen Sie eine kostenerhöhende bzw. kostensenkende Wirkung auf die Tarife 2026 erwarten. Wenn Sie sich beim Ausfüllen des oberen Teils der Tabelle daran gehalten haben, die Werte des Basisjahrs einzutragen, werden hier nur noch die Differenzen zwischen den Planwerten und den Werten des Basisjahrs eingetragen.
Beachten Sie, dass Sie zur Vermeidung von hohen Deckungsdifferenzen hier möglichst bereits bekannte planungsrelevante Tatsachen berücksichtigen. Weiter machen wir Sie darauf aufmerksam, dass die bewusste Bildung von Unterdeckungen nicht zulässig ist.
Beispiele für kostenrelevante Planungsdifferenzen können z. B. bereits bekannte Tarifveränderungen der Vorliegernetze oder der Systemdienstleistungen, bereits betrieblich vereinbarte Lohnanpassungen oder eine Änderung der Steuersätze sein. Auch die geplante Fertigstellung von grösseren Anlagen im Planjahr kann bezüglich Abschreibungen und kalkulatorischen Zinsen allenfalls berücksichtigt werden.1 Netzbetreiber, die sich dafür entscheiden, kostensteigernde Planwerte einzurechnen, müssen auch kostensenkende Planwerte berücksichtigen. Das Wahlrecht ist stetig auszuüben.
Diese Werte dienen der Überleitung der Ist-Werte gemäss Finanzbuchhaltung zur Tarifkalkulation gemäss Kostenrechnung.
1 Hier zu unterscheiden von lediglich geplanten Anlagen, welche nicht berücksichtigt werden dürfen, vgl. 2.2.6 Anlagen im Bau.
3.5 Kostenstellenrechnung (Kostenrechnung, Kapitel 3.5)
3.5.1 Allgemeines zum Formular
Das Formular «Kostenstellenrechnung» ist von allen Netzbetreibern auszufüllen.
Das Entgelt für die Netznutzung darf pro Netzebene die anrechenbaren Kosten sowie Abgaben und Leistungen an Gemeinwesen dieser Netzebene nicht übersteigen (Art. 16 Abs. 2 StromVV). Die «Kostenstellenrechnung» ermöglicht es uns, Ihre Kosten je Netzebene nach der Wälzung und nach der direkten Zuordnung zu kontrollieren. Zudem ermöglicht sie uns die Ermittlung des rechnerischen Durchschnittspreises (Rp./kWh) vor der eigentlichen Preissetzung.
3.5.2 Netzkosten je Netzebene nach der Wälzung und der direkten Zuordnung
In diesem Formular werden die Kosten je Netzebene als Basis für die Kalkulation Ihrer Tarife nachgewiesen. Die Kosten nach der Wälzung basieren auf jenen, die Sie in Formular 3.3 und – in der Vollversion – in Formular 3.4 deklarieren.
3.5.3 Geplante Ausspeisung
Bitte geben Sie hier an, mit welcher Menge Ausspeisung Sie für den Kalkulationszeitraum rechnen.
3.5.4 Geplante Anzahl Messpunkte
Bitte geben Sie hier die Anzahl Messpunkte pro Netzebene ein, die Sie für den Kalkulationszeitraum berücksichtigen.
3.5.5 Messkosten je Netzebene nach der Wälzung und der direkten Zuordnung
Wird automatisch von Formular 3.3 übernommen werden und muss dort pro Netzebene eingetragen werden.
3.6 Nettoumlaufvermögen (Kostenrechnung, Kapitel 3.6)
3.6.1 Bestandteile des NUV
In Artikel 15 Absatz 3 Buchstabe b StromVG ist vorgesehen, dass die Netzbetreiber Anrecht auf kalkulatorische Zinsen auf den für den Betrieb des Netzes notwendigen Vermögenswerten haben. Diese betriebsnotwendigen Vermögenswerte setzen sich höchstens zusammen aus den Anschaffungs- und Herstellrestwerten per Ende des Geschäftsjahrs sowie aus dem betriebsnotwendigen NUV (Art. 13 Abs. 3 Bst. a StromVV). Das NUV kann unter Berücksichtigung der Rechnungsperiodizität als Bestandteil der betriebsnotwendigen Vermögenswerte mit dem WACC verzinst werden (Art. 13 Abs. 3 Bst. b StromVV).
Gemäss der Praxis der ElCom bilden die kalkulatorischen Kosten des regulierten Anlagevermögens (Abschreibung und Verzinsung), die Vorräte und die Betriebskosten des entsprechenden Jahres die Grundlage zur Ermittlung des NUV. Neben den eigenen Betriebs- und Kapitalkosten können im Verteilnetz auch die Netzkosten der Vorlieger und die Kosten für die SDL zur Ermittlung des betriebsnotwendigen NUV herangezogen werden (z. B. Verfügung der ElCom 211-00011 [alt: 957-08-141] vom 7. Juli 2011, Rz. 104 ff.; Verfügung der ElCom 211-00011 vom 3. Juli 2014, Rz. 24 und 39; Verfügung der ElCom 211-00016 vom 17. November 2016, Rz. 234; Verfügung der ElCom 211-00008 vom 22. Januar 2015, Rz. 222). Ebenfalls zu berücksichtigen sind die eintarifierten Deckungsdifferenzen. Dabei kann es sich um einen positiven oder negativen Betrag handeln. Nicht in die Berechnung des NUV einbezogen werden dürfen aufgelaufene, aber noch nicht eintarifierte Deckungsdifferenzen.
Die ElCom hat am 3. Dezember 2024, ihre Praxis zur Berechnung der Verzinsungsbasis des NUV Netz an die Berechnung der Verzinsungsbasis des NUV Energie gemäss der revidierten, per 1. Januar 2025 in Kraft gesetzten Stromversorgungsverordnung angepasst (Art. 4 Abs. 3 Bst. a Ziff. 5 StromVV). Bei der Berechnung der NUV-Verzinsung des Netzes dürfen die eintarifierten Deckungsdifferenzen folglich ab den Tarifen 2026 nicht mehr als Teil der Verzinsungsbasis berücksichtigt werden (vgl. Mitteilung der ElCom vom 4. Februar 2025: Nettoumlaufvermögen Netz - Praxisänderung ab dem Tarifjahr 2026).
Für die Berechnung des NUV nicht berücksichtigt werden dürfen zudem der Netzzuschlag gemäss Artikel 35 EnG (KoRe Position 800.3) sowie die Abgaben und Leistungen an das Gemeinwesen gemäss Artikel 14 Absatz 1 StromVG (KoRe Positionen 800.1a, 800.1b und 800.2). Diese Beträge sind nicht betriebsnotwendig (Art. 13 Abs. 3 Bst. a Ziff. 2 StromVV), da sie im Auftrag Dritter erhoben werden. Ab den Tarifen 2026 dürfen auch die Kosten für das Messwesen (Pos. 510 und 520) nicht mehr für die Berechnung des NUV berücksichtigt werden.
Für die Berechnung des NUV dürfen somit folgende Positionen berücksichtigt werden: 100, 200, 300, 400, 500, 600, 700, 900 und 1000 (gültig bis Tarife 2025).
3.6.2 NUV als Verzinsung der Vorhaltung von Liquidität bis Rechnungsbegleichung
Die Verzinsung des NUV gemäss Artikel 13 Absatz 3 Buchstabe a Ziffer 2 StromVV berücksichtigt das vom Unternehmen eingesetzte Kapital, um jederzeit genügend Liquidität vorzuhalten, bis die Zahlungen seiner Leistungen im regulierten Tätigkeitsbereich eintreffen. Das für die Abwicklung des operativen Geschäfts im regulierten Bereich notwendige NUV ist damit eng an die Periodizität der Rechnungsstellung geknüpft. In die Berechnung des NUV einbezogen wird daher die Fristigkeit der Rechnungsstellung durch das Unternehmen, d. h. die durchschnittliche Dauer, über welche ein Unternehmen bis zum Eingang der Rechnungsbegleichung Kapital vorhalten muss.
Die ElCom stützt sich in Praxis zur Berechnung des NUV auf die Rechnungsperiodizität. Wenn ein Netzbetreiber beispielsweise alle zwei Monate Rechnung stellt, muss er liquide Mittel nicht für das ganze Jahr, sondern lediglich für diese zwei Monate bereithalten. In diesem Fall wäre das notwendige Kapital durch 6 zu dividieren (12 Monate dividiert durch 2 Monate). In diesem Beispiel würde ein Sechstel des notwendigen NUV mit dem WACC verzinst.
3.6.3 Berechnung der NUV-Basis
Auf Basis der anrechenbaren Kosten und der – allenfalls gewichteten – Frequenz der Rechnungsstellung wird die NUV-Basis berechnet. Diese bildet die Grundlage für die Verzinsung.
Eine bilanzielle oder umsatzorientierte Methode zur Berechnung der NUV-Basis wird von der ElCom nicht akzeptiert.
Gewichtete Frequenz der Rechnungsstellung: z. B. 30 Prozent des Umsatzes monatlich und 70 Prozent quartalsweise = 12/12*0,3+12/4*0,7= 2,4 => Die gewichtete Frequenz der Rechnungsstellung ist 2,4 Monate.
Berechnungsbeispiel mit anrechenbare Kosten Total = 100 TCHF, Periodizität 2,4 Monate, Verzinsung 4,13 % (WACC 2024):
3.6.4 Verzinsung
3.6.4.1 Verzinsung des NUV auf Jahresbasis
Die Praxis der ElCom sieht vor, dass das NUV per Stichtag 31. Dezember bzw. per Jahresabschlussdatum des Netzbetreibers jährlich bestimmt wird und mit dem für das entsprechende Tarifjahr geltenden WACC verzinst werden darf. Der NUV-Zins darf ebenfalls verzinst werden (Verfügung der ElCom 212-00004 [alt: 952-08-005] vom 6. März 2009, S. 39 f.). Der angewendete Zinssatz darf maximal dem WACC des jeweiligen Tarifjahrs entsprechen.
3.6.4.2 Berechnung
Berechnungsbeispiel mit anrechenbare Kosten Total = 100 TCHF, Periodizität 2,4 Monate, Verzinsung 4,13 % (WACC 2024; vgl. Beispiel in Ziff. 3.6.3):
NUV-Basis * WACC = 20 * 4.13% = 0.826 TCHF.
4 Netzerlöse – Tarifstruktur (Kostenrechnung, Kapitel 4)
Die Informationen in den Formularen 4.1 und 4.2 dienen dazu, Ihre für die kommende Tarifperiode geplanten Tarife und Mengengerüste herzuleiten. Demgegenüber dienen die Informationen in den Formularen 4.3 und 4.4 dem Ausweis der tatsächlich den Ist-Erlösen der abgeschlossenen Tarifperiode zugrundeliegenden Tarife und Mengengerüste.
Die Formulare 4.1 und 4.3 (Eingabe Tarifstruktur) dienen dazu, die Struktur für den Ausweis der Netz-Tarife in den Formularen 4.2 bzw. 4.4 zu bestimmen. Sie haben die Möglichkeit, die bestehende Struktur zu übernehmen oder aber über die Funktion «Möchten Sie weitere Elemente hinzufügen?» weitere Elemente, welche Sie allenfalls im Formular 4.2 bzw. 4.4 benötigen, hinzuzufügen.
Zum Beispiel Blindenergie: Die Blindenergie kann entweder je Tarif oder als Gesamtsumme je Netzebene erfasst werden. Letzteres setzt jedoch voraus, dass Sie die nötigen Voreinstellungen im Tabellenblatt «Eingabe Tarifstruktur» vorgenommen haben und Ihnen somit eine zusätzliche Spalte zur Verfügung steht, in der Sie dann die Gesamtmenge der jeweiligen Netzebene erfassen können.
Für die Tarife 2026 haben Sie zudem das Formular 4.2 «Erlöse Messentgelte» auszufüllen.
Nachfolgende Abbildung zeigt die Zusammenhänge:
4.1 Eingabe Tarifstruktur (Kostenrechnung, Kapitel 4.1)
4.1.1 Allgemeines und gesetzliche Grundlagen
4.1.1.1 Allgemeines
Das Formular 4.1 «Eingabe Tarifstruktur» ist von allen Netzbetreibern auszufüllen. Die Tarife sind pro Kalenderjahr festzulegen (Art. 4 Abs. 1 StromVV).
In diesem Formular wird die Basis für den Ausweis Ihrer Tarife aufgrund der von Ihnen deklarierten Kosten gelegt. In einem ersten Schritt definieren Sie die Tarifstruktur der Netznutzungsentgelte (NNE).
Die Angaben sind in Formular 4.1 und Formular 4.2 für die kommende Tarifperiode auszuweisen, Basis dafür sind die geplanten Kosten auf der Basis der Kosten des letzten abgeschlossenen Tarifjahrs (2024). Diese bilden gleichzeitig die erwarteten Erlöse für das Tarifjahr 2026.
Die Beträge sind ohne Abgaben und Leistungen an Gemeinwesen und Netzzuschlag sowie ohne die Messtarife einzutragen. Diese sind ab den Tarifen 2026 im separaten Formular 4.2 «Erlöse Messentgelte» einzutragen.
4.1.1.2 Gesetzliche Grundlagen (mit Geltung für die Tarife 2026)
Die gesetzlichen Grundlagen bilden die Artikel 14 (insbes. Abs.3) StromVG sowie Artikel 18 und 18a StromVV in der ab 1. Januar 2026 geltenden Version (AS 2025 139).
Die allgemeinen Tarifgrundsätze sind in Artikel 14 Absatz 3 StromVG festgelegt. Demnach müssen die Netznutzungstarife nachvollziehbare Strukturen aufweisen und die von den Endverbrauchern verursachten Kosten widerspiegeln (Bst. a; Verursacherprinzip). Weiter müssen sie unabhängig von der Distanz zwischen Ein- und Ausspeisepunkt sein (Bst. b; Prinzip der Briefmarke). Sie müssen sich zudem am Bezugsprofil orientieren und im Netz eines Netzbetreibers pro Spannungsebene und Kundengruppe einheitlich sein (Bst. c), Schliesslich müssen die Tarife einer effizienten Netzinfrastruktur und Elektrizitätsverwendung Rechnung tragen und Anreize für einen stabilen und sicheren Netzbetrieb setzen (Bst.°e). Für die dynamischen Netznutzungstarife sind in Artikel 18 Absätze 5 und 6 StromVV neu explizite Regeln aufgestellt.
Die Netzbetreiber legen ihre Tarife im Rahmen der Vorgaben der Stromversorgungsgesetzgebung selbst fest. Innerhalb einer Spannungsebene bilden Endverbraucher mit ähnlichem Bezugsprofil eine Kundengruppe mit einem einheitlichen Angebot an Netznutzungstarifen. Die Netzbetreiber sind im Rahmen der gesetzlichen Tarifgrundsätze und vorbehältlich spezifischer gesetzlicher Vorgaben frei in der Bestimmung der einzelnen Tarifkomponenten (Art. 18 Abs. 4 Satz 1 StromVV). Die Netzbetreiber legen gemäss Artikel 18 Absatz 3 StromVV für jede Kundengruppe einen Standardtarif fest und bezeichnen diesen als solchen. Weitere (Wahl-)Tarife sind zulässig.
Auf Niederspannungsebene bilden Endverbraucher in ganzjährig genutzten Liegenschaften mit einem Jahresverbrauch unter 50 MWh die Basiskundengruppe. Für den Standardtarif der Basiskundengruppe stehen neu drei verschiedene Tarifmodelle zur Wahl. Neben dem in den vergangenen Jahren vorgegebenen Tarif mit einer nichtdegressiven Arbeitskomponente von mindestens 70% können ab 2026 auch dynamische Tarife oder Tarife mit einer nichtdegressiven Arbeitskomponente (Rp./kWh) von mindestens 50 Prozent und einer variablen Leistungskomponente (Rp./kW), deren Höhe sich nach den Netzlasten richtet und mindestens vier verschiedene Werte pro Tag aufweist, gewählt werden (Art. 18a Abs. 2 Bst. c StromVV). Für letztgenannte Tarife muss sich die Höhe der variablen Leistungskomponente an Zeitfenstern orientieren, die unter Abschätzung der zu erwartenden Netzlasten für das gesamte Tarifjahr festgelegt werden (Art. 18a Abs. 3 StromVV). Für die dynamischen Netznutzungstarife gelten allgemein (nicht nur auf Niederspannungsebene) die Artikel 18 Absätze 5 und 6 StromVV.
Endverbraucher auf Niederspannungsebene in ganzjährig genutzten Liegenschaften mit einem Jahresverbrauch unter 50 MWh, welche noch nicht mit einem intelligenten Messsystem ausgestattet sind, bilden eine weitere separate Kundengruppe (Art. 18a Abs. 1 Bst. b StromVV). Für diese Kundengruppe müssen sämtliche Tarife eine nichtdegressive Arbeitskomponente von mindestens 70% enthalten (Art. 18a Abs. 4 StromVV).
Bei den obgenannten Vorgaben zu einem Mindestanteil der Arbeitskomponente darf somit ein allfälliger Grundtarif den verfügbaren Anteil nicht überschreiten. Diese Bestimmungen basieren auf dem Effizienzgedanken: Da der Grundtarif durch die Höhe des Stromverbrauchs nicht beeinflusst werden kann, soll er ein bestimmtes Mass nicht übersteigen. Die jeweiligen Mindestanteile der Arbeitskomponente müssen (nur) für die Kundengruppe als Ganzes erfüllt sein.
Diese Bestimmungen zur Ausgestaltung des Netznutzungstarifs gelten nicht für die Abgaben und Leistungen an Gemeinwesen. Diese fliessen nicht in den Netznutzungstarif ein, sondern sind bei der Tarifveröffentlichung und bei der Rechnungsstellung separat auszuweisen (Art. 6 Abs. 3 und Art. 12 Abs. 2 StromVG).
4.1.2 Spezialthemen
4.1.2.1 Tarife für nicht ganzjährig genutzte Liegenschaften
In einer Liegenschaft wird weniger Strom verbraucht, wenn diese nicht ganzjährig genutzt wird. Die Netzbetreiber haben ihr Elektrizitätsnetz jedoch während des ganzen Jahres auf den maximalen Verbrauch auszurichten, obwohl die Leistungsspitze nur an bestimmten Tagen effektiv beansprucht wird. Artikel 18a Absatz 1 StromVV unterscheidet auf der Niederspannungsebene zwischen ganzjährig und nicht ganzjährig genutzten Liegenschaften und nicht zwischen Erst- und Zweitwohnungen. Abzustellen ist nicht auf den Verwendungszweck einer Liegenschaft, sondern auf die Nutzungsdauer im konkreten Fall. Auch eine ganzjährig vermietete Ferienwohnung gilt als ganzjährig genutzt.
Netzbetreiber, die einen Tarif für nicht ganzjährig genutzte Liegenschaften vorsehen, müssen bei der Zuordnung eines Tarifs zu einem Endverbraucher abklären, ob eine Liegenschaft ganzjährig genutzt wird oder nicht. Die ElCom hat entschieden, dass die Anzahl Tage Benutzung pro Jahr ein geeignetes und mit den Vorgaben von Artikel 14 Absatz 3 StromVG (Verursacherprinzip, effiziente Elektrizitätsverwendung) sowie Artikel 18 Absatz 2 aStromVV vereinbares Kriterium für die Zuteilung in eine separate Kundengruppe ist (vgl. Mitteilung des Fachsekretariats der ElCom vom 14. April 2011 über Zweitwohnungstarife; sowie Verfügung der ElCom 212-00015 [alt: 952-11-014] vom 19. September 2013). Dieses Kriterium kann weiterhin angewandt werden.
4.1.2.2 Dynamische und neuartige Tarifmodelle
Siehe dazu die allgemeinen Ausführungen unter Ziffer 4.1.1.2. Im Übrigen kann auf die Mitteilung «Fragen und Antworten zu neuartigen und dynamischen Netznutzungs- und Energieliefertarifen» verwiesen werden. ACHTUNG: Diese Mitteilung in der aktuellen Version berücksichtigt die Änderungen des Mantelerlasses noch nicht und wir gegebenenfalls überarbeitet.
4.1.3 Eingabe Tarifstruktur
4.1.3.1 Allgemeines
Im Formular 4.1 «Eingabe Tarifstruktur» legen Sie den Aufbau des Formulars 4.2 Erlöse der NNE fest, indem Sie für jede Netzebene die Anzahl Ihrer Netz-Tarife angeben. Das Formular 4.2 weist dann je Netzebene die entsprechende Anzahl Tarife auf, in denen Sie Ihre Tarifdetails erfassen können.
Werden Systemdienstleistungen, Stromreserve, solidarisierte Kosten, Blindenergie und Reserveeinspeisung separat abgerechnet, erhöht sich die Anzahl der Tarife dadurch nicht. Diese Elemente sind dann aber ebenfalls separat (in den entsprechend bezeichneten Zeilen des jeweiligen Tarifformular 4.2) auszuweisen.
Für die Blindenergie und die Reserveeinspeisung besteht auch die Möglichkeit, diese nicht je Tarif, sondern als Gesamtsumme je Netzebene abzubilden. Wenn Sie von dieser Möglichkeit Gebrauch machen wollen, müssen Sie diese Elemente bei der Erfassung der Tarifanzahl mitzählen. Verfügen Sie auf Netzebene 2 (NE2) beispielsweise über 3 Tarife und wollen Ihre Erträge aus Blindenergie und Reserveeinspeisung auf NE2 je als Gesamtsummen erfassen, geben Sie die Anzahl Ihrer Tarife mit 5 an.
Sollte Ihnen die maximal erfassbare Anzahl an Tarifen (maximal 14 pro Netzebene) nicht ausreichen, bitten wir Sie, den letzten Tarif mit den addierten Angaben einzutragen und im Feld «Kommentare» zu vermerken, dass es sich um eine Addition der Tarife x und y handelt.
Falls Sie neben den vorgeschlagenen Tarif-Elementen ein weiteres Tarif-Element benötigen, können Sie dieses ebenfalls hinzufügen. Vorhanden sind bereits: Grundpreis, Leistungspreis, Arbeitspreis HT/NT (Sommer u. Winter) Blindenergietarif, Reserveeinspeisung und «SDL, Stromreserve sowie solidarisierte Kosten». Gemäss Artikel 12 Absatz 2 StromVG sind die Stromreservekosten sowie die solidarisierten Kosten in der Rechnung an die Endverbraucher getrennt auszuweisen. Aus technischen Gründen werden vorliegend SDL-Kosten (sofern nicht im Netznutzungstarif integriert), Stromreservekosten und solidarisierte Kosten in einer Position abgefragt.
Bitte beachten Sie, dass der Grundpreis ab dem Tarifjahr 2026 keine Komponenten für Messung und Zählermiete mehr ausweisen darf, da diese über die separaten Messtarife (Formular 4.2 «Erlöse Messentgelte») erhoben werden. Damit werden die Grundpreise durch die separat definierten Messtarife entlastet.
4.1.3.2 Referenzzeitraum für die Umsatzerlöse aus Netznutzungsentgelten
Hier tragen Sie bitte den Zeitraum ein, in welchem die für die Tarifperiode 2026 kalkulierten Netzkosten vereinnahmt werden sollen. In der Regel entspricht der Kalkulationszeitraum Ihrem Geschäftsjahr.
4.1.3.3 Mengengerüst
Geben Sie hier bitte an, ob es sich bei dem Mengengerüst, auf das sich Ihre Tarifkalkulation stützt, um die Ist-Mengen einer vorausgegangenen Periode oder um Planwerte für 2026 handelt. Falls es sich um Planwerte handelt, legen Sie bitte kurz dar, wie Sie diese ermittelt haben.
Die Blindenergie und die Reserveeinspeisung können entweder je Tarif oder als Gesamtsumme je Netzebene erfasst werden. Letzteres setzt jedoch voraus, dass Sie die nötigen Voreinstellungen im Formular «Eingabe Tarifstruktur» vorgenommen haben und Ihnen somit eine zusätzliche Spalte zur Verfügung steht, in der Sie dann die Gesamtmenge der jeweiligen Netzebene erfassen können (vgl. 2.3). Die übrigen Felder der Spalte «Blindenergie» bzw. «Reserveeinspeisung» befüllen Sie bei dieser Variante mit dem Wert 0.
4.1.3.4 SDL-Kosten, Stromreservekosten sowie die solidarisierten Kosten
Einzig die SDL-Kosten dürfen in den Netznutzungstarif integriert werden. Gemäss Artikel 12 Absatz 2 StromVG sind die Stromreservekosten sowie die solidarisierten Kosten in der Rechnung an die Endverbraucher getrennt auszuweisen. Aus technischen Gründen werden vorliegend SDL-Kosten (sofern nicht im Netznutzungstarif integriert), Stromreservekosten und solidarisierte Kosten in einer Position abgefragt.
Bitte beachten Sie, dass ein Ausweis bei den Abgaben und Leistungen nicht zulässig ist (vgl. dazu die Weisung 1/2014 der ElCom zur vergleichbaren und transparenten Rechnungsstellung).
4.1.3.5 Reduzierte Tarife aufgrund von Konzessionsverträgen
Hier ist anzugeben, ob die Endkunden reduzierte oder gar keine Netznutzungsentgelte bezahlen. Dies kann insbesondere aufgrund von Konzessionsverträgen mit Kraftwerken der Fall sein. Falls Endkunden in den Genuss entsprechender Vorteile gelangen, beschreiben und beziffern (falls möglich) Sie diese im entsprechenden Feld.
4.2 Plan-Erlöse der NNE und Messentgelte (Kostenrechnung, Kapitel 4.2)
4.2.1 Erlöse aus Netznutzungsentgelten (Formular 4.2)
Das Formular «Plan-Erlöse Netznutzungsentgelte» ist von allen Netzbetreibern auszufüllen.
Dieses Tabellenblatt dient dem Vergleich der deklarierten Netzkosten für die Tarife 2026 mit den planmässigen Umsatzerlösen dieses Kalkulationszeitraums («Verprobung»).
Wir bitten Sie, die Tarife netto einzugeben, d. h. nach Abzug von Rabatten und unter Berücksichtigung von Messstellenzu- und -abschlägen.
Bitte berücksichtigen Sie bei der Erlösplanung ab den Tarifen 2026 die Bestimmungen zur Befreiung und Rückerstattung (auf Antrag hin) von Netznutzungsentgelten in Artikel 14a Absätze 1, 3 und 4 StromVG (in der ab 1.01.2026 geltenden Version) in Verbindung mit Artikel 18c ff. StromVV (in der ab 1.01.2026 geltenden Version).
Sämtliche den Netznutzern in Rechnung gestellte Leistungen, die nicht in die Tarife integriert sind, sondern separat abgerechnet werden (müssen), müssen auch separat erfasst werden, sofern die entsprechenden Einnahmen bei der Kostenkalkulation nicht als kostenmindernde Erlöse in Abzug gebracht werden. Dies kann beispielsweise bei Blindenergie, Reserveeinspeisung oder den Kosten für die Systemdienstleistungen des Übertragungsnetzes der Fall sein. Gemäss Artikel 12 Absatz 2 sind die Kosten der Stromreserve (Art. 12 Abs. 2 Bst. f StromVG) sowie die solidarisierten Kosten (Netzverstärkungen, Überbrückungshilfen für Eisen-, Stahl- und Aluminiumproduzenten) zwingend separat zu erfassen. Aus technischen Gründen werden vorliegend SDL-Kosten (sofern nicht im Netznutzungstarif integriert), Stromreservekosten und solidarisierte Kosten in einer Position abgefragt
Für die Blindenergie und Reserveeinspeisung und «SDL sowie Kosten Stromreserve» sind bereits entsprechende Eingabezeilen vorgegeben. Über die Funktion «Möchten Sie weitere Elemente hinzufügen?» können Sie weitere Komponenten hinzufügen.
Falls Sie Erträge aus Blindenergie und Reserveeinspeisung, wie in Ziffer 4.1 beschrieben, nicht je Tarif, sondern als Gesamtsumme je Netzebene abbilden wollen, bezeichnen Sie die jeweiligen Hilfstarife bitte entsprechend und tragen die Menge resp. den Preis je Netzebene nur einmal in der entsprechenden Zeile dieser Spalte ein. In die nicht benötigten Felder dieser Hilfstarife füllen Sie den Wert 0 ein.
Beachten Sie, dass die Erlöse aus dem Netzzuschlag sowie Erlöse aus den Messtarifen nicht bei den Netznutzungserlösen einzutragen sind.
Falls Sie mehr Tarife verwenden als im Formular vorgesehen, bitten wir Sie, den letzten Tarif mit den addierten Angaben einzutragen und in den Bemerkungen zu vermerken, dass es sich um eine Addition der Tarife x und y handelt.
4.2.2 Messtarife (Formular 4.2)
Das Formular 4.2 «Erlöse Messentgelte» ist von allen Netzbetreibern auszufüllen.
Dieses Tabellenblatt dient dem Vergleich der deklarierten Messkosten für die Tarife 2026 mit den planmässigen Umsatzerlösen dieses Kalkulationszeitraums («Verprobung»).
Ab den Tarifen 2026 sind Messtarife zu bilden. Gemäss Artikel 17a StromVG in der ab 1.1.2026 geltenden Version sind die Netzbetreiber in ihrem Netzgebiet für das Messwesen zuständig (Abs. 1). Sie legen ab dem Tarifjahr 2026 verursachergerechte Messtarife fest (Abs. 2) und sie erheben auf Basis dieser Tarife je Messpunkt das Messentgelt. Gemäss Artikel 8 Absatz 1 StromVV (in der ab 1.1.2026 geltenden Version) legen die Netzbetreiber die Messtarife pro Tarifjahr für die unterschiedlichen Anschlussleistungen fest und veröffentlichen die Tarife bis zum 31. August. Im Formular 4.2 sind die entsprechenden Eingaben vorzunehmen.
Pro Netzebene können maximal drei Messtarife eingetragen werden. Falls mehr als drei Messtarife vorhanden sind, müssen in geeigneter Gruppierung mengengewichtete Durschnittstarife eingetragen werden.
Gemäss den Erläuterungen zur StromVV ist Folgendes zu beachten:
- Für verschiedene Arten von Messpunkten können unterschiedlich hohe Kosten und Aufwände beim Netzbetreiber anfallen.
- Bei bidirektionalen Messungen, darf das Messentgelt nur einmal erhoben werden. Pro bidirektionale Messung darf nur ein Messpunkt eingetragen werden.
- In gewissen Konstellationen könnte sich ausserdem eine andere (z. B. proportionale) Aufteilung der anfallenden Kosten zwischen beiden Messeinrichtungen rechtfertigen, z. B. Contracting, wenn ein Dritter einer PV-Anlage auf dem Dach der Liegenschaft betreibt und dem Netzbetreiber in seinem Namen die eingespeiste Energie veräussert. Die Messung erfolgt mit demselben Messsystem wie dem Eigentümer der Liegenschaft.
Spezialfall der virtuelle Messpunkt (z. B. eine vZEV) es gibt keine Kosten für Messgeräte, sondern allenfalls Kosten für die einmalige Programmierung und Lizenzkosten der Software. Die Höhe dieser Kosten sind überschaubar, deshalb empfiehlt es sich aus effizienzgründen (aufgrund einer Bagatellgrenze) auf die separate Verrechnung zu verzichten.
4.3 Tarifstruktur (Kostenrechnung, Kapitel 4.3)
Das Formular «Eingabe Ist Tarifstruktur» ist von allen Netzbetreibern auszufüllen. Es folgt dem Formular 4.1 in Struktur, Funktionalität, zu deklarierendem Inhalt und Aufbau (vgl. Kapitel 4.1).
Wichtig: vorliegend sind Ist-Werte einzugeben, d. h. zur Deklaration des Mengengerüsts sind die Ist-Werte der abgeschlossenen Tarifperiode heranzuziehen.
Allfällige Differenzen zwischen dem Total gemäss Ihren Ist-Tarifen und Ihren tatsächlich im abgelaufenen Geschäftsjahr erzielten Ist-Erlösen können Sie in der Position «Vorauszahlungen, Rundungsdifferenzen und dergleichen» eintragen. Bitte geben Sie sodann im Feld «Beschreibung» an, um was es sich handelt.
4.4 Ist-Erlöse aus Netznutzungsentgelten (Kostenrechnung, Kapitel 4.4)
Das Formular «Erlöse Netznutzungsentgelte» ist von allen Netzbetreibern auszufüllen. Es folgt Formular 4.2 in Struktur, Funktionalität, zu deklarierendem Inhalt und Aufbau (vgl. Kapitel 4.2).
Dieses Tabellenblatt dient dem Nachweis der im Tarifjahr 2024 vereinnahmten Ist-Erlöse auf Basis der tatsächlichen Mengen und der Tarife 2024 für die Berechnung der Deckungsdifferenzen. Die vorliegend eingegebenen Werte sind Ist-Werte, d. h. zur Deklaration des Mengengerüsts sind die Ist-Werte der abgeschlossenen Tarifperiode heranzuziehen.
5 Energie
5.1 Berechnung Deckungsdifferenzen Energie (Kostenrechnung, Kapitel 5.1)
5.1.1 Rechtsgrundlagen
Nach der Einführung von Art. 4f StromVV, der am 1. Januar 2023 in Kraft getreten ist, hat die ElCom die neue Weisung 3/2024 vom 4. März 2024 und 4. Februar 2025 zu den Deckungsdifferenzen (DD) in den Bereichen Netz und Energie aus früheren Jahren veröffentlicht. Die neuen Bestimmungen zu den DD gelten erstmals für die DD des auf das Inkrafttreten folgenden Geschäftsjahrs (Art. 31m StromVV). Art. 4f StromVV findet somit erstmals Anwendung auf die DD des Geschäftsjahrs 2023/2024 (Wasserwirtschaftsjahr) beziehungsweise 2024 (Kalenderjahr).
Stimmt die Summe des Entgelts, das der Verteilnetzbetreiber für die Grundversorgung während eines Tarifjahrs erhoben hat, nicht mit den anrechenbaren Energiekosten überein (Deckungsdifferenz), so muss er die Abweichung innert der nächsten drei Tarifjahre ausgleichen. Bei einer Unterdeckung kann er auf den Ausgleich verzichten (4f Abs. 1 StromVV).
In begründeten Fällen kann die ElCom den Zeitraum zum Ausgleich einer Deckungsdifferenz verlängern (Art. 4f Abs. 2 StromVV).
Für die Deckungsdifferenzen ab dem Geschäftsjahr 2024 ist die Weisung 3/2024 (inkl. Erhebungsbogen Deckungsdifferenzen) zu beachten. Für den Umgang mit den Deckungsdifferenzen bis und mit Ende Geschäftsjahr 2023 kommt die Weisung 2/2019 (inkl. Formular Deckungsdifferenzen) weiterhin zur Anwendung.
5.1.2 Allgemeines
Das Formular «Deckungsdifferenzen Energie» ist von allen Netzbetreibern auszufüllen.
Deckungsdifferenzen entstehen aufgrund des zeitlichen Auseinanderfallens von Tarifkalkulation, Tarifeinnahmen und den effektiven Kosten eines Geschäftsjahrs. Im Rahmen der Berücksichtigung der Deckungsdifferenzen aus den Vorjahren werden Differenzen zwischen den anrechenbaren Kosten und den realisierten Erlösen einer Kalkulationsperiode ausgeglichen.
Dabei werden insbesondere Differenzen berücksichtigt,
- die sich aus Abweichungen zwischen dem prognostizierten und dem tatsächlichen Mengengerüst ergeben,
- die sich aus Abweichungen zwischen Plankosten und tatsächlichen Kosten ergeben,
- die im Rahmen einer Prüfung durch die ElCom festgestellt werden oder
- die daraus resultieren, dass kostenwirksame Sondereffekte nicht in voller Höhe in einer Kalkulationsperiode erfasst werden sollen, um so die Tarife zu glätten.
Ziel dieses Formulars ist der Ausweis von Über- oder Unterdeckung des letzten abgeschlossenen Geschäftsjahrs. Unter Position 1 werden einerseits die Ist-Erlöse, welche automatisch aus Formular 5.1a übernommen werden und andererseits die gesamten Ist-Gestehungskosten der Energielieferung (zur Definition der einzelnen Komponenten vgl. Ziff. 5.1.3, Beschaffung Energie) berücksichtigt. Im Weiteren sind hier – analog zu den Deckungsdifferenzen Netz, vgl. 3.2.24 und 3.2.25 – allfällige aufgrund einer Verfügung der ElCom oder eines Gerichtsurteils anzupassende Werte vergangener Tarifjahre sowie Über- bzw. Unterdeckungen aus Vorjahren, die weder Position 1 noch Position 2 zuzuordnen sind einzutragen.
5.1.3 Beschaffung Energie
Der Tarifanteil für die Energielieferung an Endverbraucher mit Grundversorgung orientiert sich an den Gestehungskosten einer effizienten Produktion und an langfristigen Bezugsverträgen des Verteilnetzbetreibers (aArt. 4 Abs. 1 StromVV). Auch Produkte mit erneuerbarer Energie sind gegenüber der ElCom daher in den Formularen 5.1 bis 5.3 zu deklarieren.
Im Formular «5.1 Berechnung Deckungsdifferenzen Energie» im Block «Beschaffung Energie» geben Sie Ihre Kosten für die Energiebeschaffung (inklusive erneuerbarer Energie) sowie die Kosten für die Energielieferung an Ihre Kunden an. Es sind die Ist-Werte des Jahres 2024 einzutragen.
Bitte geben Sie an, ob die Energie aus eigener Produktion oder aus Kauf von Dritten stammt. Machen Sie überdies Angaben zu den entsprechenden Mengen und Kosten.
Bei der Berechnung der Gestehungskosten kommen bis Ende Tarifjahr 2025 folgende Grundsätze zur Anwendung (vgl. Weisung 2/2018 der ElCom):
- Zu den anrechenbaren Gestehungskosten gehören die Betriebs- und Kapitalkosten einer leistungsfähigen und effizienten Produktion sowie die im Zusammenhang mit der Produktion anfallenden Abgaben und Leistungen an die Gemeinwesen.
- Als Betriebskosten gelten die Kosten für die mit dem Betrieb der Produktion direkt zusammenhängenden Leistungen. Dazu zählen insbesondere die Kosten für die Energiebeschaffung für den Eigenbedarf und den Unterhalt der Produktionsanlagen.
- Als Kapitalkosten anrechenbar sind die kalkulatorischen Abschreibungen und die kalkulatorischen Zinsen auf den für die Produktion notwendigen Vermögenswerten. Die Basis bilden höchstens die ursprünglichen Anschaffungs- und Herstellkosten.
- Die jährlichen kalkulatorischen Abschreibungen erfolgen linear über eine festgelegte Nutzungsdauer auf den Restwert Null. Diese Nutzungsdauer ist die kürzere Dauer aus der wirtschaftlichen Nutzungsdauer und der Konzessionsdauer.
- Zur kalkulatorischen Verzinsung der Anlagenrestwerte ist maximal der von der ElCom veröffentlichte WACC Produktion des jeweiligen Tarifjahrs zu verwenden (siehe Weisung WACC Produktion). Dieser trägt den Risiken der Stromproduktion angemessen Rechnung.
- Die Regelung zu den Gemeinkosten in Artikel 7 Absatz 5 StromVV ist sinngemäss auch bei der Stromproduktion anzuwenden. Dementsprechend sind die Einzelkosten direkt und die Gemeinkosten über verursachergerechte Schlüssel zuzuordnen. Die zugrunde gelegten Schlüssel müssen sachgerecht, nachvollziehbar und schriftlich festgehalten sein sowie dem Grundsatz der Stetigkeit entsprechen.
- Besonders zu begründen sind allfällig geltend gemachte Rückstellungen für Betriebsrisiken oder ein ausserordentlicher Aufwand.
Die Kosten für die Energie aus eigener Produktion beinhalten lediglich die Kosten der eigentlichen Energielieferung ohne eine Gewinnmarge. Die im Zusammenhang mit dem Energieeinkauf anfallenden Verwaltungskosten sind unter den Verwaltungs- und Vertriebskosten aufzuführen.
Für alle Gestehungskosten sowie für die gelieferte Energiemenge ist anzugeben, welcher Anteil davon auf die Kunden in der Grundversorgung fällt.
5.1.4 Durchschnittspreismethode und Priorisierung erneuerbare Energien
Bis zum Auslaufen der Marktprämie können erneuerbare Energien aus heimischen Erzeugungsanlagen prioritär der Grundversorgung angelastet werden. Wer davon Gebrauch macht, hat eine erhöhte Nachweis- und Meldepflicht: Ausführungen zur Kostendeklaration im Zusammenhang mit der Marktprämie und der Grundversorgung nach Artikel 31 EnG finden Sie in Kapitel 5.4. Die Vorgaben betreffend die zulässige Priorisierung erneuerbarer Energien gemäss aArtikel 6 Absatz 5bis StromVG werden in Kapitel 5.5 beschrieben. Diese Angaben sind im Formular 5.1 summarisch einzutragen.
Auf die nicht nach Artikel 31 EnG oder aArtikel 6 Absatz 5bis StromVG (vgl. Form. 5.5) der Grundversorgung zugeordnete Energie kommt die Durchschnittspreismethode zur Anwendung. Preisvorteile aufgrund des freien Netzzugangs sind anteilsmässig an die festen Endverbraucher weiterzugeben (aArt. 6 Abs. 5 StromVG). Das Bundesgericht hat die Gesetzmässigkeit der Durchschnittspreismethode mit Urteil vom 20. Juli 2016 bestätigt (BGE 142 II 451).
Aus den Kosten des Energieportfolios, mit Ausnahme der nach aArtikel 31 EnG oder Artikel 6 Absatz 5bis StromVG der Grundversorgung prioritär zugeordneten Energie aus erneuerbaren Energien, und der gesamten Energiemenge wird der Durchschnittspreis in Rappen pro Kilowattstunde berechnet. Die Kosten für an die Endverbraucher in der Grundversorgung gelieferte Energie ergeben sich aus der Multiplikation des Durchschnittspreises und der an die Endverbraucher in der Grundversorgung gelieferten Energiemenge (vgl. z. B. Verfügung 211-00033 vom 20. August 2020 sowie insbesondere BGE 142 II 451, E. 5).
Die Kosten für die Energie aus der Abnahmepflicht gemäss Artikel 15 des Energiegesetzes (sog. Rückliefervergütungen) sind als Teilmengen der Käufe auszuweisen. Die Kosten für Ausgleichsenergie sind gesondert zu deklarieren.
5.1.5 Kosten und Gewinn im Energievertrieb in der Grundversorgung
Die Verwaltungs- und Vertriebskosten beinhalten alle Kosten, die unmittelbar mit dem Einkauf und dem Vertrieb der Energie zusammenhängen, wie z. B. für Geschäftsleitung, Sekretariat, Rechnungswesen, Mahn- und Inkassowesen, Controlling, Personalwesen, Informatik, Telefonzentrale, Debitorenverluste etc. (vgl. dazu auch KRSV CH 2019, S. 29). Die eigenen Kosten aus dem letzten abgeschlossenen Geschäftsjahr sind in der entsprechenden Eingabefeldern separat zu deklarieren.
In den «Sonstigen Kosten der Energielieferung» sind diejenigen Kosten aufzuführen, welche keiner der oben genannten Kostenarten zugewiesen werden können. Bitte geben Sie im Feld «Bemerkungen» an, um welche Art Kosten es sich handelt.
Die Kosten für die Wirkverluste des eigenen Netzes müssen in Abzug gebracht werden, da diese in der Kostenrechnung unter Position 200.4 für die Netzkosten bereits ausgewiesen sind.
Für die Kosten und den Gewinn des Energievertriebes in der Grundversorgung gelten von der ElCom festgelegte Schwellenwerte (vgl. Weisung 3/2022 der ElCom «60-Franken-Regel»). Die Weisung 3/2022 ist anwendbar auf die Tarifjahre bis und mit 2025.
Diese Schwellenwerte betragen 60 Franken und 100 Franken. Überschreiten die Verwaltungs- und Vertriebskosten inklusive Gewinn die Grenze von 60 Franken pro Rechnungsempfänger, ist der Gewinnaufschlag derart zu reduzieren, dass die Summe aus den Kosten und dem Gewinnaufschlag bei 60 Franken oder darunter zu liegen kommt. Überschreiten bereits die Verwaltungs- und Vertriebskosten die Grenze von 60 Franken, dann wird der Gewinn analog zum Netz berechnet. Die ausgewiesenen Kosten werden geprüft und – sofern sie anrechenbar sind – anerkannt, solange die Summe von Kosten und Gewinn unter 100 Franken liegen. Überschreitet die Summe von Verwaltungs- und Vertriebskosten sowie Gewinn auch nach der Kostenprüfung 100 Franken, werden die 100 Franken als Kostenobergrenze (inkl. Gewinn analog zum Netz) angewendet.
5.1.6 Umgang mit Kosten für Herkunftsnachweise
Die Herkunftsnachweise (HKN), die für die Stromkennzeichnung verwendet werden, sind zu entwerten (Art. 3 Abs. 1 Bst. a der Energieverordnung vom 1. November 2017 [EnV; SR 730.01]). Die Stromkennzeichnung muss für jede an Endverbraucher gelieferte kWh vorgenommen werden (Art. 9 Abs. 1 EnG i.V.m. Art. 4 Abs. 1 EnV). Soweit der Verteilnetzbetreiber seine Endverbraucher mit Grundversorgung nach aArtikel 6 Absatz 5bis StromVG beliefert, verwendet er für die Stromkenn-zeichnung die für diese Elektrizität ausgestellten HKN (aArt. 4 Abs. 4 StromVV). Dies bedeutet, dass für jede aus erneuerbarer Eigenproduktion gelieferte kWh keine Herkunftsnachweise zusätzlich zu beschaffen sind.
In der Position «Kauf Herkunftsnachweise» dürfen keine Kosten für Herkunftsnachweise ausgewiesen werden, wenn der Strom in der entsprechenden Qualität aus der Eigenproduktion stammt. Es sind ausschliesslich Mehrkosten für Herkunftsnachweise auszuweisen, welche beim Kauf von Energie zusätzlich anfallen, um die produzierte Energie gemäss dem Produkteversprechen aufzuwerten (z. B. Zukauf von im Vergleich teureren Solar-HKN zur Aufwertung von Lieferungen aus Wasser-Eigenproduktion, wenn ein Solar-Produkt angeboten wurde). Die Deklaration von Kosten für Herkunftsnachweise aus Eigenproduktion würde einer unzulässigen Doppelverrechnung entsprechen. Die Beschaffungskosten für Herkunftsnachweise aus Schweizer Wasserkraft sowie aus Photovoltaik sind als Teilmengen getrennt auszuweisen.
5.1.7 Verzinsung der Deckungsdifferenzen
Gemäss der Weisungen 3/2024 und 2/2019 der ElCom (inkl. Anhänge) der ElCom ist das massgebliche Referenzjahr für den anwendbaren WACC nicht das Tarifjahr, in dem die Deckungsdifferenz entstanden ist (t), sondern jenes Jahr, in dem diese frühestens in die Tarife eingerechnet werden kann (t+2). Diese Verzinsungsmethodik wurde vom Bundesgericht bestätigt (Urteil des Bundesgerichts 2C_1076/2014 vom 4. Juni 2015 E. 4).
Der Deckungsdifferenzsaldo per Ende Geschäftsjahr 2023 ist mit dem jeweiligen WACC Netz t+2 zu verzinsen. Er ist somit spätestens bis Ende Geschäftsjahr 2027 vollständig (d. h. inkl. Zins) abzubauen.
Für die DD Energie bis 2023 berechnet sich die Verzinsung auf Basis des WACC Netz des laufenden Tarifjahrs (t+2). Ab der DD 2024 (t) wird die Verzinsung hingegen auf der Grundlage des Fremdkapitalkostensatzes des laufenden Tarifjahrs (t+2) berechnet (Art. 4f Abs. 3 StromVV). Zum anwendbaren Fremdkapitalkostensatz siehe Ziffer 3.2.5.
5.1a Ist-Erlöse Energie (Formular 5.1a)
Im Formular «Ist-Erlöse Energie» tragen Sie die tatsächlichen Mengen und Erlöse ein, welche Sie im abgelaufenen Tarifjahr erzielt haben.
In diesem Formular legen Sie den Aufbau des Tabellenblatts fest, indem Sie die Anzahl Ihrer Energie-Tarife angeben und die Fragen nach der Unterscheidung von Sommer- und Wintertarifen (ja/nein) sowie nach den Energieleistungspreisen (ja/nein) beantworten. Das Tabellenblatt weist dann in der Folge die entsprechende Anzahl Felder auf, in denen Sie Ihre Tarife erfassen können. Sollte Ihnen die maximal erfassbare Anzahl an Tarifen von maximal 20 nicht ausreichen, kontaktieren Sie uns bitte.
Falls Sie Energieprodukte mit einem Zuschlag zum Basisstrom verkaufen, sind Jahresverbrauch und Arbeitspreis des Basis-Produkts anzugeben. Die erneuerbare Energie ist als Zuschlag in den dafür vorgesehenen Zeilen auszuweisen. Verkaufen Sie diese Energieprodukte hingegen als eigenständige Produkte, tragen Sie diese mit den entsprechenden Mengen in eigenen Tarifen ein. Falls Sie dazu zu wenig Tarife vorfinden, können Sie die wertmässig unbedeutendsten Produkte zusammenfassen. Dabei sind ein gewichteter Durchschnittspreis und die gesamte Menge einzutragen.
Allfällige Differenzen zwischen dem Total gemäss Ihrem jeweiligen Ist-Tarif und Ihren tatsächlich im abgelaufenen Geschäftsjahr erzielten Ist-Erlös je Energietarif können Sie in der Position «Vorauszahlungen, Rundungsdifferenzen und dergleichen CHF *» für alle Tarife, als ein Wert, eintragen. Bitte geben Sie sodann im Feld «Beschreibung» an, um was es sich handelt.
5.2 Energiekosten Plan und Wechselrate für Energielieferung 2026 (Kostenrechnung, Kapitel 5.2)
Das Formular «5.2 Energiekosten Plan und Wechselrate Energielieferungen 2026» ist von allen Netzbetreibern auszufüllen. Vorliegend sind die Werte einzutragen, welche die Grundlage für Ihre Tarife 2026 bilden. Die Tarife sind pro Kalenderjahr festzulegen (Art. 4 Abs. 1 StromVV).
5.2.1 Energiekosten Plan
5.2.1.1 Gesetzliche Grundlagen
Per 1. Januar 2025 sind neue Bestimmungen zur Berechnung der anrechenbaren Energiekosten in Kraft getreten (StromVG: AS 2024 679; StromVV: AS 2024 706). Die Bestimmungen zur Grundversorgung nach Artikel 6 StromVG kommen erstmals für das Tarifjahr 2026 zur Anwendung (Art. 33c Abs. 1 StromVG). Die bisherigen Vorgaben zur Grundversorgung Energie gelten bis und mit Tarifjahr 2025 (vgl. auch Weisung 7/2024).
Gemäss Artikel 6 Absatz 1 StromVG treffen die Netzbetreiber die erforderlichen Massnahmen, damit sie den festen Endverbrauchern und den Endverbrauchern, die auf den Netzzugang verzichten, jederzeit die gewünschte Menge an Elektrizität mit der erforderlichen Qualität und zu angemessenen Tarifen liefern können.
Neu müssen Verteilnetzbetreiber bestimmte Mindestanteile aus erneuerbaren Energien aus dem Inland in der Grundversorgung absetzen (Art. 6 Abs. 5 StromVG, Art. 4a StromVV). Ausserdem trennen sie die Beschaffungen für die Grundversorgung einerseits und für die Endverbraucher, die von ihrem Netzzugang Gebrauch machen, andererseits (Art. 6 Abs. 5bis Bst. b StromVG).
Im Grundsatz bleibt für die Energie aus Eigenproduktion und aus beteiligungsbedingten Bezügen die Gestehungskostenregulierung bestehen: Die Gestehungskosten sind angemessen, wenn sie den Kosten einer effizienten Produktion entsprechen (Art. 4 Abs. 3 Bst. a Ziff. 1 StromVV). In die Grundversorgung eingerechnet werden dürfen die durchschnittlichen Gestehungskosten der gesamten Eigenproduktion und aller beteiligungsbedingten Bezüge – unabhängig von ihrer konkreten Zuweisung (Grundversorgung oder freie Endverbraucher) und von der Produktionstechnologie (Art. 6 Abs. 5bis Bst. d Ziff. 1 StromVG). Bei Bezugsverträgen sind die Beschaffungskosten und bei Abnahmen nach Artikel 15 EnG (Rückliefervergütung) die entsprechende Vergütung anrechenbar (Art. 6 Abs. 5bis Bst. d Ziff. 2 und 3 StromVG).
Wie bisher dürfen die der Grundversorgung zuzuordnenden Verwaltungs- und Vertriebskosten in die Grundversorgungstarife eingerechnet werden. Die Angemessenheit des Gewinns ist neu explizit in der StromVV geregelt. Analog zum Netzbereich sind maximal die jährlichen kalkulatorischen Zinsen auf dem betriebsnotwendigen Nettoumlaufvermögen unter Berücksichtigung der Rechnungsperiodizität anrechenbar (Art. 4 Abs. 3 Bst. a Ziff. 4 und 5 StromVV). Ausserdem dürfen die Kosten für Massnahmen zur Erreichung von Zielvorgaben zur Effizienzsteigerung unter gewissen Voraussetzungen anteilig der Grundversorgung angelastet werden. Diese Kosten begründen jedoch keinen zusätzlichen Gewinnanteil (Art. 4d StromVV).
Bei der kalkulatorischen Bestimmung der anrechenbaren Energiekosten sind die Vorgaben der Stromversorgungsgesetzgebung (insb. Art. 4 Abs. 3 StromVV) zu berücksichtigen.
Zur Berechnung der anrechenbaren Gestehungskosten ist zudem Folgendes zu beachten:
- Die jährlichen kalkulatorischen Abschreibungen erfolgen linear über eine festgelegte Nutzungsdauer auf den Restwert Null. Diese Nutzungsdauer ist die kürzere Dauer aus der wirtschaftlichen Nutzungsdauer und der Konzessionsdauer.
- Die Regelung zu den Gemeinkosten in Artikel 7 Absatz 5 StromVV ist sinngemäss auch bei der Stromproduktion anzuwenden. Dementsprechend sind die Einzelkosten direkt und die Gemeinkosten über verursachergerechte Schlüssel zuzuordnen. Die zugrunde gelegten Schlüssel müssen sachgerecht, nachvollziehbar und schriftlich festgehalten sein sowie dem Grundsatz der Stetigkeit entsprechen.
Zum Befüllen des neuen Formulars verweisen wir Sie zudem auf die in diesem Zusammenhang erlassenen Weisungen (Weisung 2/2025 der ElCom «Grundversorgung: Zuweisung von bestehenden Bezugsverträgen und deren Dokumentation»; Weisung 3/2025 der ElCom «Übergangsfrist zur Erfüllung des Mindestanteils aus erneuerbaren Energien aus Anlagen im Inland von 20 Prozent (Mindestanteil 2)»), die Mitteilung vom 4. März 2025 betreffend «Mindestanteil der erweiterten Eigenproduktion aus inländischen erneuerbaren Energien in der Grundversorgung (Mindestanteil 1): Präzisierungen» sowie auf die FAQ der ElCom zur Energiestrategie 2050 ab Mantelerlass vom 4./25. März 2025.
Wir weisen Sie explizit darauf hin, dass die neuen Vorgaben der Stromversorgungsgesetzgebung umzusetzen sind. Dabei sind die Weisungen, Mitteilungen sowie die vorliegende Wegleitung zu beachten. Bei allfällig auftretenden Widersprüchen mit den Branchendokumenten sind die zuvor genannten Vorgaben massgebend.
In verschieden Bereichen bestehen zumindest gemäss dem jüngst aktualisierten Branchendokument (KRSG – CH 2025) gewisse Differenzen in der Auslegung der neuen Regeln zur Grundversorgung Energie. Nachfolgend – aber nicht abschliessend – seien hierzu drei zentrale Punkte genannt:
- WACC Produktion: Die Stromversorgungsverordnung (StromVV) legt fest, dass die Verzinsung unter Anwendung des kalkulatorischen Zinssatzes nach Anhang 3 der Energieförderungsverordnung (EnFV) erfolgt (Art. 4 Abs. 3 Bst. b Ziff. 2 StromVV).
- Grundsätze Gestehungskosten: In die Grundversorgungstarife dürfen bei eigenen Anlagen oder beteiligungsbedingten Bezügen die durchschnittlichen Gestehungskosten dieser ganzen Produktion eingerechnet werden (Art. 6 Abs. 5bis Bst. d Ziff. 1 StromVG). Bei der Ermittlung der durchschnittlichen Gestehungskosten ist unerheblich, ob die Elektrizitätsmengen in der Grundversorgung oder anderweitig abgesetzt werden (Art. 4 Abs. 3 Bst. c StromVV).
- Anrechenbare Einkaufskosten: In der Stromversorgungsgesetzgebung ist eine Kostenregulierung verankert. Anrechenbar sind die durchschnittlichen Beschaffungskosten der zu angemessenen Bedingungen abgeschlossenen Bezugsverträge, die der Grundversorgung zugeordnet sind. Muss beispielsweise «überschüssige» Energie unter dem Beschaffungspreis veräussert werden, so bildet der daraus entstandene Verlust folgerichtig keine anrechenbaren Kosten im Sinne des Stromversorgungsrechts. Entsprechend müssen aber auch keine derartig entstandenen Gewinne angerechnet werden.
5.2.1.2 Allgemeine Angaben
Im oberen Bereich des Formulars werden einige grundsätzliche Angaben zu den in der Grundversorgung angerechneten Energiekosten erfragt. Hier geht es auch darum, dass Sie gegenüber der ElCom Angaben dazu machen, ob verschiedene gesetzliche Vorgaben bei der Tarifkalkulation eingehalten wurden. Neu ist der maximal zulässige Zinssatz zur kalkulatorischen Verzinsung der Anlagenrestwerte der Produktionsanlagen explizit im Verordnungstext definiert (vgl. Art. 4 Abs. 3 Bst. b Ziff. 2 StromVV).
5.2.1.3 Angaben zur erweiterten Eigenproduktion Plan
In diesem Bereich haben Sie verschiedene Kosten- und Mengenangaben zur erweiterten Eigenproduktion (vgl. Art. 4 Abs. 1 Bst. cbis StromVG) zu machen. Einerseits betrifft dies die Elektrizitätsproduktion aus eigenen Anlagen und aufgrund von Bezügen, die auf Beteiligungen beruhen (z. B. von Partnerkraftwerken) und andererseits die Elektrizität aus der Abnahmepflicht nach Artikel 15 EnG. Neben den jeweiligen Gesamtmengen sind auch die entsprechenden Teilmengen an inländischer erneuerbarer Energie zu deklarieren, da diese Angaben zur Berechnung der gesetzlich verankerten Mindestanteile aus erneuerbaren Energien (Art. 6 Abs. 5 StromVG und Art. 4a StromVV) benötigt werden. Energie aus der Abnahmepflicht gilt nur als erneuerbar, sofern auch die dazugehörigen HKN vom Anlagenbetreiber abgenommen werden. Ansonsten gilt diese Energie als «Graustrom». Als Graustrom gilt auch die Energie aus Anlagen im Einspeisevergütungssystem (EVS). Deren HKN ist bereits mit dem Vergütungstarif abgegolten und steht somit nicht dem Anlagenbetreiber zur Verfügung.
Auch unter den neuen Regelungen zur Grundversorgung besteht die Möglichkeit, Energie aus Grosswasserkraftanlagen (Leistung > 10 MW) vorab der Grundversorgung zuzuweisen (Marktprämie, Art. 31 Abs. 3 EnG). Zu deklarieren ist die geplante Menge der gestützt auf Artikel 31 Absatz 3 EnG zugewiesenen Energie. Diese Energie wird bei der Bestimmung der durchschnittlichen Gestehungskosten der gesamten Eigenproduktion nicht berücksichtigt.
5.2.1.4 Beschaffungskosten Energie: Grundversorgung / Endverbraucher, die von ihrem Netzzugang Gebrauch machen
Wie einführend erwähnt, sind für die Endverbraucher mit Grundversorgung und Endverbraucher, die von ihrem Netzzugang Gebrauch machen, getrennte Portfolien zu führen (Art. 6 Abs. 5bis Bst. b StromVG). Entsprechend sind auch die Kosten getrennt auszuweisen. Dabei gilt es die Vorgaben aus Artikel 6 Absatz 5 und 5bis StromVG sowie aus Artikel 4 Absatz 3 und 4 StromVV zu beachten.
Für die Berechnung der in der Grundversorgung anrechenbaren Energiekosten aus eigenen Kraftwerksanlagen und beteiligungsbedingten Bezügen ist auf die durchschnittlichen Gestehungskosten des gesamten Produktionsportfolios abzustellen (vgl. Art. 6 Abs. 5bis Bst. d Ziff. 1 StromVG). Eine Abweichung von dieser Logik ist bei einer Vorabzuweisung von Energie gemäss Marktprämienregelung (Art. 31 EnG) möglich. Eine preisliche Differenzierung der Eigenproduktion in durchschnittliche Gestehungskosten erneuerbare Energien sowie durchschnittliche Gestehungskosten nicht-erneuerbare Energien hingegen widerspricht den stromversorgungsrechtlichen Vorgaben.
In der Grundversorgung sind bestimmte Mindestmengen aus erneuerbarer Inlandproduktion abzusetzen. Die Mindestanteile beziehen sich auf das Tarifjahr (und nicht auf Quartale oder Monate) und werden in Artikel 4a StromVV näher konkretisiert:
Der Mindestanteil 1 betrifft die erweiterte Eigenproduktion (Art. 4 Abs. 1 Bst. cbis StromVG) aus inländischen erneuerbaren Energien, welche zu mindestens 50 Prozent in der Grundversorgung abgesetzt werden muss. Solange mindestens 80 Prozent der in der Grundversorgung abgesetzten Elektrizität aus dieser erweiterten Eigenproduktion stammt, darf dieser Mindestanteil auch unterschritten werden (Art. 4a Abs. 1 StromVV).
Der Mindestanteil 2 bezieht sich auf den Grundversorgungsabsatz. Demnach müssen mindestens 20 Prozent der in der Grundversorgung abgesetzten Elektrizität aus erneuerbaren Energien aus Anlagen im Inland stammen. Ist zur Erreichung dieses Mindestanteils der Abschluss von Bezugsverträgen erforderlich, so müssen diese eine Laufzeit von mindestens 3 Jahren haben (Art. 4a Abs. 2 StromVV).
Die beiden Mindestanteile sind verbindlich bis zum 31. August für das folgende Tarifjahr zu deklarieren (Art. 4a Abs. 3 StromVV). Auf Basis der eingegebenen Mengenangaben zur erweiterten Eigenproduktion, zu den Beschaffungsverträgen gemäss Artikel 6 Absatz 5 Buchstabe b StromVG sowie zum geplanten Grundversorgungsabsatz werden die entsprechenden Vergleichswerte zeitgleich berechnet (s. unterhalb Kostenaufstellung).
Nachfolgend einige Grundzüge und Erläuterungen zur Befüllung der konkreten Zeilen im Bereich Beschaffungskosten Energie:
Wenn Sie eingangs deklariert haben, dass Sie Ihren Kunden in der Grundversorgung Energie gemäss Artikel 31 EnG (Marktprämie) verrechnen, werden die entsprechenden Angaben automatisch aus dem Bereich «erweiterte Eigenproduktion Plan» übernommen.
Die Zuweisung der Produktion aus eigenen Anlagen und Beteiligungen hat insbesondere unter Berücksichtigung der Vorgaben zu den Mindestanteilen an Elektrizität aus erneuerbarer Inlandproduktion (vgl. unterhalb der Kostenaufstellung) zu erfolgen. Die ElCom hat am 4. März 2025 eine Mitteilung betreffend Mindestanteil der erweiterten Eigenproduktion aus inländischen erneuerbaren Energien in der Grundversorgung (Mindestanteil 1): Präzisierungen publiziert. Die darin ausgeführten Grundsätze sind ebenfalls zu beachten.
Der gesonderte Ausweis von inländisch erneuerbarer Energie ist für die Berechnung der Mindestanteile erforderlich. Kostenmässig sind auch für diese Teilmenge maximal die durchschnittlichen Gestehungskosten des gesamten Produktionsportfolios (vgl. oben) anrechenbar – ungeachtet der für die Stromproduktion verwendeten Primärenergie oder des Absatzkanals. Die entsprechenden Werte werden automatisch aus dem Bereich «erweiterte Eigenproduktion Plan» übernommen.
Die Energie aus der Abnahmepflicht (Art. 15 EnG) gehört ebenfalls zur erweiterten Eigenproduktion. Die in der Grundversorgung maximal anrechenbaren Kosten richten sich nach den Vorgaben aus Artikel 4 Absatz 3 Buchstabe e StromVV:
- Bei Abnahme mit HKN: primär die entsprechende Vergütung; maximal Gestehungskosten nach Artikel 4 Absatz 3 in der am 1. Juli 2024 geltenden Fassung abzüglich allfälliger Fördermittel nach Artikel 4a in der am 1. Juli 2024 geltenden Fassung (Vergütungssätze gem. Anhang EnFV; SR 730.03)
(Ist der HKN für Erneuerbare, ist diese Elektrizität für die Erfüllung der Mindestanteile relevant.) - Ohne Abnahme HKN: primär die entsprechende Vergütung; maximal schweizweit harmonisierter Preis nach Art. 15 Abs. 1 EnG zum Zeitpunkt der Einspeisung oder die Minimalvergütung
(Diese Elektrizität gilt nicht als erneuerbar und ist für die Erfüllung der Mindestanteile nicht relevant.)
Netzbetreiber müssen einen Mindestanteil an Elektrizität aus erneuerbaren Energien aus Anlagen im Inland in der Grundversorgung absetzen (Mindestanteil 2). Reicht die erweiterte Eigenproduktion nicht aus, so sind die nötigen Mengen über mittel- und langfristige Bezugsverträge (Art. 6 Abs. 5 Bst. b StromVG) zu beschaffen. Zur Erfüllung des Mindestanteils 2 (20%) ist damit prioritär die erweiterte Eigenproduktion zu verwenden. Erst wenn diese nicht ausreicht, sind Bezugsverträge mit einer Laufzeit von mindestens drei Jahren abzuschliessen (Art. 4a Abs. 2 StromVV).1 Die Beschaffung aus diesen Bezugsverträgen ist in der dafür vorgesehenen Zeile einzutragen. Diese Energiemenge ist relevant für die Berechnung des Mindestanteils 2 (s. unterhalb Kostenaufstellung).
Die restliche Elektrizitätsbeschaffung ist in der Rubrik «übrige Beschaffungen» auszuweisen. Die Mengen und Kosten der Ausgleichsenergie sind als Unterkategorie gesondert einzutragen. Neue Bezugsverträge sind mit der ganzen oder einem Teil der Elektrizitätsmenge, mit Wirkung für die gesamte Laufzeit dem jeweiligen Segment (Grundversorgung / Endverbraucher, die von ihrem Netzzugang Gebrauch machen) zuzuweisen (Art. 6 Abs. 5bis Bst. b StromVG). Bei am 1.1.2025 bereits laufenden Bezugsverträgen müssen Netzbetreiber mit Wirkung für die Restvertragslaufzeit entscheiden, ob und mit welcher Energiemenge diese Bezugsverträge der Grundversorgung zugewiesen werden (Art. 33c Abs. 2 StromVG und Weisung 2/2025 der ElCom).
Verteilnetzbetreiber haben vorrangig HKN zu verwenden, die aus ihrer erweiterten Eigenproduktion stammen (Art. 4 Abs. 3 Bst d StromVV). Diese Pflicht bezieht sich auf den ganzen Absatz in der Grundversorgung und geht damit über den Mindestanteil 1 hinaus. Benötigt ein Verteilnetzbetreiber für die Grundversorgung HKN, hat er damit prioritär die HKN aus seiner erweiterten Eigenproduktion zu verwenden. Dies gilt unabhängig davon, ob die in der Grundversorgung abgesetzte Energie aus der erweiterten Eigenproduktion oder aus Bezugsverträgen stammt. Beschaffungskosten für weitere HKN sind folgerichtig nur anrechenbar, soweit zur Erfüllung des Produktversprechens keine eigenen HKN aus der erweiterten Eigenproduktion vorliegen. Die Beschaffungskosten für Schweizer HKN aus Wasserkraft und Photovoltaik sind als Unterpositionen gesondert auszuweisen.
Neben den Beschaffungskosten für die Energie gelten auch die der Grundversorgung zuzuordnenden Verwaltungs- und Vertriebskosten als anrechenbare Kosten. Sie beinhalten alle Kosten, die unmittelbar mit dem Einkauf und dem Vertrieb der Energie in der Grundversorgung zusammenhängen (vgl. entsprechende Ausführungen zu Form. 5.1).
Die Berechnung des angemessenen Gewinns in der Grundversorgung Energie erfolgt nach den Vorgaben aus Artikel 4 Absatz 3 Buchstabe a Ziffer 5 StromVV. Der angemessene Gewinn entspricht maximal den jährlichen kalkulatorischen Zinsen auf dem betriebsnotwendigen Nettoumlaufvermögen (Basis: anrechenbare Kosten nach den Ziffern 1–4) unter Berücksichtigung der Rechnungsperiodizität; es gilt der kalkulatorische Zinssatz nach Anhang 1 StromVV (WACC Netz). Die Weisung 3/2022 der ElCom betreffend «60-Franken-Regel» kommt ab dem Tarifjahr 2026 nicht mehr zur Anwendung.
Von den Kosten für Massnahmen zur Erreichung der Zielvorgaben zur Effizienzsteigerung (Art. 4d StromVV) kann den Endverbrauchern mit Grundversorgung derjenige Anteil belastet werden, der ihrem Anteil am Referenzstromabsatz entspricht. Es dürfen nur Kosten angerechnet werden, die maximal marktüblichen Ansätzen entsprechen oder in einem transparenten, diskriminierungsfreien und marktorientierten Verfahren in Auftrag gegeben wurden (Art. 4d Abs. 3 StromVV). Bitte beachten Sie dabei unbedingt die folgenden wichtigen Grundsätze:
- Für die Berechnung des Referenzstromabsatzes, die Festlegung der Effizienzziele sowie für die Beurteilung der Anrechenbarkeit der umgesetzten Massnahmen an diese Ziele ist das BFE zuständig. Auf der Webseite des BFE finden sich zahlreiche Umsetzungshilfen.
- Die ElCom ist zuständig zur Umsetzung von Artikel 6 Abs. 5ter StromVG in Verbindung mit Artikel 4d StromVV. Sie finden Antworten auf gewisse Fragen in der Mitteilung «Fragen und Antworten zur Energiestrategie 2050 ab Mantelerlass» vom 4. März 2025.
- Kosten sind nur anrechenbar, wenn sie
- ab Januar 2025 angefallen sind. Früher angefallene Kosten sind nicht anrechenbar. Explizit zu erwähnen ist, dass diese Nichtanrechenbarkeit der Kosten auch für in den Jahren 2022–2024 umgesetzte Massnahmen gilt, welche gemäss Artikel 80b EnV zeitlich beschränkt an die Effizienzziele angerechnet werden dürfen.
- für Massnahmen anfallen, welche vom BFE genehmigt werden.
- Die Kosten für Effizienzmassnahmen sind in demjenigen Jahr anrechenbar (Ist-Kosten), für welches sie beim BFE angemeldet wurden. Das bedeutet, dass 2026 umgesetzte Massnahmen, welche 2027 beim BFE angemeldet werden, im Jahr 2027 anrechenbar sind.
- Einen zusätzlichen Gewinnanteil begründen diese Kosten nicht, entsprechend sind sie nicht Bestandteil des betriebsnotwendigen Nettoumlaufvermögens.
Gewissen Endverbrauchern dürfen keine Kosten für Massnahmen zur Erreichung der Zielvorgaben zur Effizienzsteigerung angelastet werden (Art. 4d Abs. 2 StromVV): Dies sind Endverbraucherinnen und Endverbraucher, welche die Voraussetzungen nach Artikel 40 EnG einhalten und deren Elektrizitätskosten mindestens 20 Prozent der Bruttowertschöpfung ausmachen, sowie Kraftwerke und Speicher ohne Endverbrauch nach Artikel 14a Absatz 1 StromVG (Art. 51a Abs. 2 EnV). Für solche Endverbraucher ist somit ein Energietarif vorzusehen (kann auch als Abschlag auf dem normalen Tarif auf dem Tarifblatt angegeben werden), welcher keine Kosten für Effizienzmassnahmen enthält.
Zur Bestimmung der geplant tarifarisch geltend gemachten Kosten sind abschliessend die eintarifierten Deckungsdifferenzen auszuweisen.
1 Im erläuternden Bericht wird von einem Wahlrecht des Verteilnetzbetreibers gesprochen (Bundesgesetz über eine sichere Stromversorgung mit erneuerbaren Energien: Änderung der Stromversorgungsverordnung mit Inkrafttreten am 1. Januar 2025, Erläuternder Bericht vom 20. November 2024, S. 13). Diese Ausführungen widersprechen dem klaren Wortlaut von Artikel 6 Absatz 5 Buchstabe b StromVG und sind daher nicht von Relevanz.
5.2.1.5 Mindestanteil 1 und Mindestanteil 2
Mit der neuen Grundversorgungsregulierung sind in Zukunft bestimmte Mindestmengen aus erneuerbarer Inlandproduktion in der Grundversorgung abzusetzen. Gemäss Artikel 4a Absatz 3 StromVV legen die Verteilnetzbetreiber diese Mindestanteile in der Kostenrechnung für das nächste Tarifjahr explizit fest. Entsprechend sind die Felder zum Mindestanteil 1 und Mindestanteil 2 zu befüllen. Den deklarierten Werten steht jeweils ein automatisch berechneter Wert gegenüber, der sich aus den Angaben zur erweiterten Eigenproduktion bzw. aus der Zuweisung von Energie beim Beschaffungsportfolio Grundversorgung ergibt.
Der Mindestanteil 1 (50%) bildet das Verhältnis der der Grundversorgung zugewiesenen «erweiterten Eigenproduktion» aus inländischen Erneuerbaren (gem. Portfolio Grundversorgung) zur gesamten «erweiterten Eigenproduktion» aus inländischen Erneuerbaren ab.
Der Mindestanteil 2 (20%) berechnet sich aus dem Verhältnis von der Grundversorgung zugewiesenen Strommenge aus inländischen Erneuerbaren – «erweiterter Eigenproduktion und/oder aus Langfristverträgen (inkl. HKN)» – zum gesamten Grundversorgungsabsatz.
Nachdem die Kosten der an die Endverbraucher gelieferten Energie bestimmt sind, haben Sie am Ende des Blocks noch die Beschaffungskosten für die eigenen Netzverluste zu deklarieren. Diese Kosten fliessen jedoch in die Netztarife ein und sind entsprechend in der Kostenrechnung unter der Position 200.4 auszuweisen.
5.2.2 Wechselrate
In den Eingabefeldern unter der Rubrik «Wechselrate» sind verschiedene Angaben zu Ihren Endverbrauchern und deren Netzzugang zu machen. Bitte geben Sie jeweils die Anzahl der betroffenen Endverbraucher sowie die jeweils betroffene Verbrauchsmenge an.
5.2.3 Ungewöhnliche Unternehmensstrukturen
Die ElCom beobachtet aussergewöhnliche Unternehmensstrukturen kritisch: Solche Strukturen dürfen nicht der Umgehung von StromVG-relevanten Regeln für die Energiekosten der Grundversorgung dienen – zum Beispiel der Weitergabe von Kosten von im Wettbewerb stehenden Bereichen in die Energiekosten der Grundversorgung.
5.3 Plan-Erlöse Energie (Kostenrechnung, Kapitel 5.3)
Das Formular «PLAN - Erlöse Energie» ist von allen Netzbetreibern auszufüllen.
In diesem Formular geben Sie den Aufbau des Tabellenblatts an, indem Sie die Anzahl Ihrer Energie-Tarife angeben und die Fragen nach der Unterscheidung von Sommer- und Wintertarifen (ja/nein) sowie nach Leistungspreise für Energieentgelt (ja/nein) beantworten. Das Tabellenblatt weist dann in der Folge die entsprechende Anzahl Felder auf, in denen Sie Ihre Tarife erfassen können. Sollte Ihnen die maximal erfassbare Anzahl an Tarifen von maximal 20 nicht ausreichen, kontaktieren Sie uns bitte.
Falls Sie Energieprodukte mit einem Zuschlag zum Basisstrom verkaufen, sind Jahresverbrauch und Arbeitspreis des Basis-Produkts anzugeben. Die erneuerbare Energie ist als Zuschlag in den dafür vorgesehenen Zeilen auszuweisen. Verkaufen Sie diese Energieprodukte hingegen als eigenständige Produkte, tragen Sie diese mit den entsprechenden Mengen in eigenen Tarifen ein. Falls Sie dazu zu wenig Tarife vorfinden, können Sie die wertmässig unbedeutendsten Produkte zusammenfassen. Dabei ist ein gewichteter Durchschnittspreis und die gesamte Menge einzutragen.
In diesem Formular ist ebenfalls anzugeben, ob Endkunden in den Genuss von reduzierten Energietarifen gelangen oder Gratisenergie beziehen können. Dies kann insbesondere aufgrund von Konzessionsverträgen mit Kraftwerken der Fall sein. Falls Endkunden über entsprechende Vorteile verfügen, beschreiben und beziffern (falls möglich) Sie diese im entsprechenden Feld.
5.4 Grosswasserkraft (Formular 5.4)
Wenn Sie Ihren Kunden in Grundversorgung keine Energie gemäss Artikel 31 EnG verrechnen, ist die Frage mit «nein» zu beantworten. In diesem Fall sind keine weiteren Fragen zu beantworten.
Das Formular «Grosswasserkraft» ist nur von den Netzbetreibern auszufüllen, welche der Grundversorgung in Abweichung von der Durchschnittspreismethode (vgl. aArt. 6 Abs. 5 StromVG) Kosten für Energie aus Grosswasserkraftanlagen mit ungedeckten Gestehungskosten nach Artikel 31 EnG (Marktprämie und Grundversorgung) zuweisen. Es sind Ist-Werte auszuweisen, welche als Basis für den Übertrag ins Formular «Deckungsdifferenzen Energie» dienen.
Falls Sie Ihren Kunden in Grundversorgung Energie gemäss Artikel 31 EnG verrechnen, legen Sie in diesem Formular den Aufbau des Tabellenblatts fest, indem Sie die Anzahl der Grosswasserkraftanlagen mit ungedeckten Gestehungskosten eintragen und so das Makro ‹Struktur übernehmen› auslösen. Das Tabellenblatt weist dann die entsprechende Anzahl Kraftwerksanlagen auf, in denen Sie Ihre Grosswasserkraftanlagen im Detail erfassen können.
Die nicht nach Artikel 31 EnG (oder aArt. 6 Abs. 5bis StromVG, vgl. Form. 5.5) zugeordnete Energie ist weiterhin gemäss der Durchschnittspreismethode der Grundversorgung zuzuordnen.
5.5 Priorisierung erneuerbare Energien gemäss aArt. 6 Abs. 5bis StromVG (Formular 5.5)
Wenn Sie Ihren Kunden in der Grundversorgung keine Energie gemäss Artikel 6 Absatz 5bis StromVG verrechnen, ist die Frage mit «nein» zu beantworten. In diesem Fall sind keine weiteren Angaben einzutragen.
Dieses Formular ist nur von jenen Netzbetreibern auszufüllen, welche der Grundversorgung in Abweichung von der Durchschnittspreismethode (vgl. aArt. 6 Abs. 5 StromVG) prioritär Kosten für erneuerbare Energien aus Erzeugungsanlagen im Inland zuweisen (aArtikel 6 Absatz 5bis StromVG; Mitteilung der ElCom vom 09.04.2019). Es sind Ist-Werte auszuweisen, welche als Basis für den Übertrag ins Formular «Deckungsdifferenzen Energie» dienen.
Anzugeben sind die Liefermenge und die dazugehörigen Kosten je Erzeugungstechnologie (vgl. aArt. 4c StromVV). Zusätzlich sind diese Angaben in Bezug auf Grosswasserkraftanlagen (Leistung > 10 MW) nochmals separat und einzeln für jede Erzeugungsanlage zu melden. Hierzu verwenden Sie die Tabelle im unteren Teil des Formulars 5.5. Zusätzliche Zeilen können bei Bedarf über die entsprechende Schaltfläche eingefügt werden.
Wurde bei der Tariffestlegung Energie gemäss aArtikel 6 Absatz 5bis StromVG zugeordnet, ist diese Zuordnung bei der späteren Berechnung der Deckungsdifferenz des zugrundeliegenden Geschäftsjahrs beizubehalten. Ein Wechsel zu einer Berechnung gemäss Durchschnittspreismethode ist nicht zulässig. Wurde bei der Tariffestlegung die Durchschnittspreismethode auf das gesamte Energieportfolio angewendet, kommt die Durchschnittspreismethode für das gesamte Energieportfolio auch bei der Berechnung der Deckungsdifferenz desselben Geschäftsjahrs zur Anwendung. Ein Wechsel zu einer Priorisierung gemäss Artikel 6 Absatz 5bis StromVG ist nicht zulässig.
6 Upload weiterer Dokumente
Laden Sie bitte die entflochtene Jahresrechnung des Netzes (vgl. Art. 11 Abs. 1 und Art. 12 Abs. 1 StromVG) auf das e-GOV-Portal hoch – Sie haben dazu in e-GOV im Bereich «Aufgaben» eine entsprechende Meldung). Wenn Sie zu den Netzbetreibern gehören, welche der Grundversorgung in Abweichung von der Durchschnittspreismethode (vgl. aArt. 6 Abs. 5 StromVG) Kosten für Energie aus Grosswasserkraftanlagen mit ungedeckten Gestehungskosten nach Artikel 31 EnG (Marktprämie und Grundversorgung) zuweisen, laden Sie zudem die Verfügung des BFE direkt im entsprechenden Formular 5.4 hoch.
7 Versand unterschriebenes Blatt Kontaktdaten an ElCom
Die ausgedruckte Eingangsbestätigung und Bestätigung aus der PDF-Datei sind unterschrieben an die ElCom zu senden:
ElCom
Christoffelgasse 5
3003 Bern





